Definition Type: Element
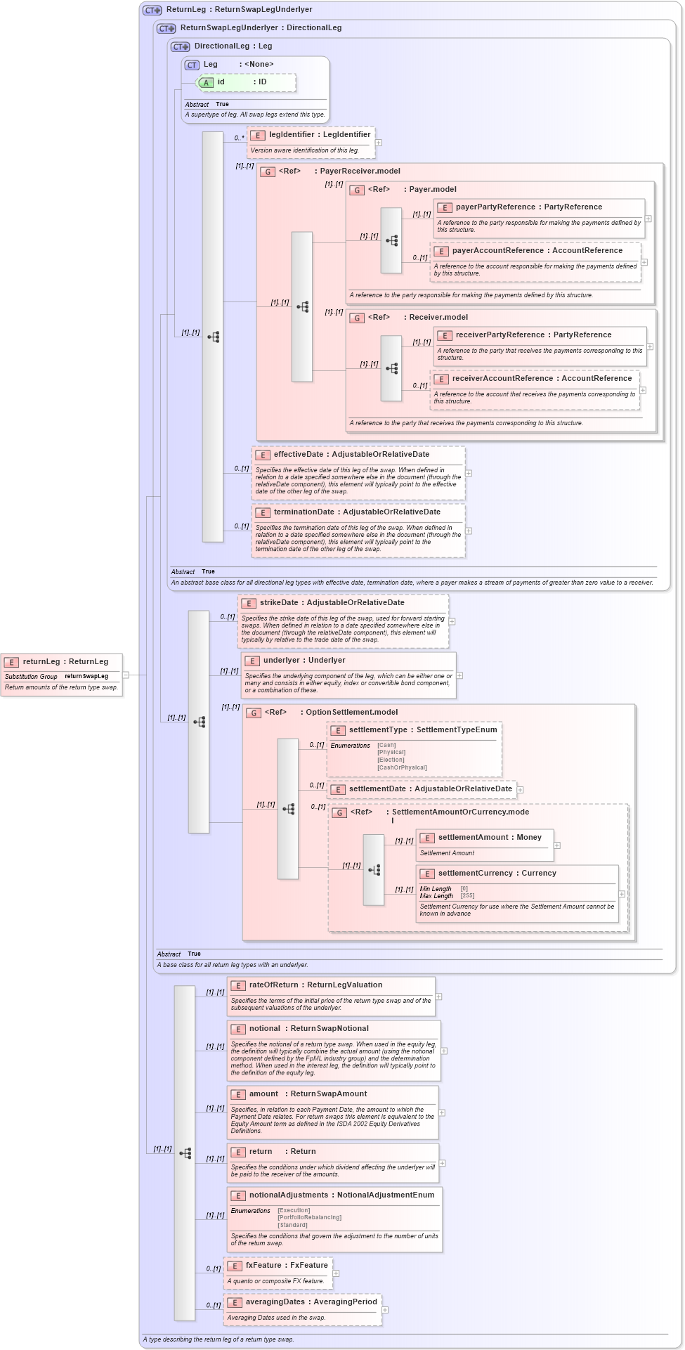
Name: returnLeg
Namespace: http://www.fpml.org/FpML-5/confirmation
Type: nsA:ReturnLeg
Containing Schema: fpml-eq-shared-5-10.xsd
Abstract
Documentation:
Return amounts of the return type swap.
Collapse XSD Schema Diagram:
Drilldown into averagingDates in schema fpml-eq-shared-5-10_xsd Drilldown into fxFeature in schema fpml-eq-shared-5-10_xsd Drilldown into notionalAdjustments in schema fpml-eq-shared-5-10_xsd Drilldown into return in schema fpml-eq-shared-5-10_xsd Drilldown into amount in schema fpml-eq-shared-5-10_xsd Drilldown into notional in schema fpml-eq-shared-5-10_xsd Drilldown into rateOfReturn in schema fpml-eq-shared-5-10_xsd Drilldown into settlementCurrency in schema fpml-shared-5-10_xsd Drilldown into settlementAmount in schema fpml-shared-5-10_xsd Drilldown into SettlementAmountOrCurrency.model in schema fpml-shared-5-10_xsd Drilldown into settlementDate in schema fpml-option-shared-5-10_xsd Drilldown into settlementType in schema fpml-option-shared-5-10_xsd Drilldown into OptionSettlement.model in schema fpml-option-shared-5-10_xsd Drilldown into underlyer in schema fpml-eq-shared-5-10_xsd Drilldown into strikeDate in schema fpml-eq-shared-5-10_xsd Drilldown into terminationDate in schema fpml-shared-5-10_xsd Drilldown into effectiveDate in schema fpml-shared-5-10_xsd Drilldown into receiverAccountReference in schema fpml-shared-5-10_xsd Drilldown into receiverPartyReference in schema fpml-shared-5-10_xsd Drilldown into Receiver.model in schema fpml-shared-5-10_xsd Drilldown into payerAccountReference in schema fpml-shared-5-10_xsd Drilldown into payerPartyReference in schema fpml-shared-5-10_xsd Drilldown into Payer.model in schema fpml-shared-5-10_xsd Drilldown into PayerReceiver.model in schema fpml-shared-5-10_xsd Drilldown into legIdentifier in schema fpml-shared-5-10_xsd Drilldown into id in schema fpml-shared-5-10_xsd Drilldown into Leg in schema fpml-shared-5-10_xsd Drilldown into DirectionalLeg in schema fpml-shared-5-10_xsd Drilldown into ReturnSwapLegUnderlyer in schema fpml-eq-shared-5-10_xsd Drilldown into ReturnLeg in schema fpml-eq-shared-5-10_xsdXSD Diagram of returnLeg in schema fpml-eq-shared-5-10_xsd (Financial products Markup Language (FpML®))
Collapse XSD Schema Code:
<xsd:element name="returnLeg" type="ReturnLeg" substitutionGroup="returnSwapLeg">
    <xsd:annotation>
        <xsd:documentation xml:lang="en">Return amounts of the return type swap.</xsd:documentation>
    </xsd:annotation>
</xsd:element>
Collapse Child Elements:
Name Type Min Occurs Max Occurs
legIdentifier nsA:legIdentifier 0 unbounded
payerPartyReference nsA:payerPartyReference (1) (1)
payerAccountReference nsA:payerAccountReference 0 (1)
receiverPartyReference nsA:receiverPartyReference (1) (1)
receiverAccountReference nsA:receiverAccountReference 0 (1)
effectiveDate nsA:effectiveDate 0 (1)
terminationDate nsA:terminationDate 0 (1)
strikeDate nsA:strikeDate 0 (1)
underlyer nsA:underlyer (1) (1)
settlementType nsA:settlementType 0 (1)
settlementDate nsA:settlementDate 0 (1)
settlementAmount nsA:settlementAmount (1) (1)
settlementCurrency nsA:settlementCurrency (1) (1)
rateOfReturn nsA:rateOfReturn (1) (1)
notional nsA:notional (1) (1)
amount nsA:amount (1) (1)
return nsA:return (1) (1)
notionalAdjustments nsA:notionalAdjustments (1) (1)
fxFeature nsA:fxFeature 0 (1)
averagingDates nsA:averagingDates 0 (1)
<xs:group> nsA:PayerReceiver.model (1) (1)
<xs:group> nsA:Payer.model (1) (1)
<xs:group> nsA:Receiver.model (1) (1)
<xs:group> nsA:OptionSettlement.model (1) (1)
<xs:group> nsA:SettlementAmountOrCurrency.model 0 (1)
Collapse Child Attributes:
Name Type Default Value Use
id nsA:id (Optional)
Collapse Derivation Tree:
Collapse References:
nsA:returnSwapLeg