Definition Type: ComplexType
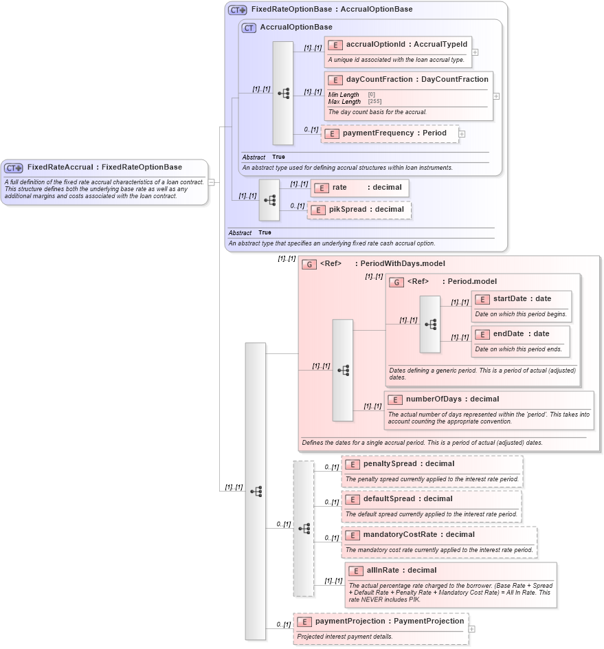
Name: FixedRateAccrual
Namespace: http://www.fpml.org/FpML-5/confirmation
Type: nsA:FixedRateOptionBase
Containing Schema: fpml-loan-5-10.xsd
Abstract
Documentation:
A full definition of the fixed rate accrual characteristics of a loan contract. This structure defines both the underlying base rate as well as any additional margins and costs associated with the loan contract.
Collapse XSD Schema Diagram:
Drilldown into paymentProjection in schema fpml-loan-5-10_xsd Drilldown into allInRate in schema fpml-loan-5-10_xsd Drilldown into mandatoryCostRate in schema fpml-loan-5-10_xsd Drilldown into defaultSpread in schema fpml-loan-5-10_xsd Drilldown into penaltySpread in schema fpml-loan-5-10_xsd Drilldown into numberOfDays in schema fpml-loan-5-10_xsd Drilldown into endDate in schema fpml-shared-5-10_xsd Drilldown into startDate in schema fpml-shared-5-10_xsd Drilldown into Period.model in schema fpml-shared-5-10_xsd Drilldown into PeriodWithDays.model in schema fpml-loan-5-10_xsd Drilldown into pikSpread in schema fpml-loan-5-10_xsd Drilldown into rate in schema fpml-loan-5-10_xsd Drilldown into paymentFrequency in schema fpml-loan-5-10_xsd Drilldown into dayCountFraction in schema fpml-loan-5-10_xsd Drilldown into accrualOptionId in schema fpml-loan-5-10_xsd Drilldown into AccrualOptionBase in schema fpml-loan-5-10_xsd Drilldown into FixedRateOptionBase in schema fpml-loan-5-10_xsdXSD Diagram of FixedRateAccrual in schema fpml-loan-5-10_xsd (Financial products Markup Language (FpML®))
Collapse XSD Schema Code:
<xsd:complexType name="FixedRateAccrual">
    <xsd:annotation>
        <xsd:documentation xml:lang="en">A full definition of the fixed rate accrual characteristics of a loan contract. This structure defines both the underlying base rate as well as any additional margins and costs associated with the loan contract.</xsd:documentation>
    </xsd:annotation>
    <xsd:complexContent>
        <xsd:extension base="FixedRateOptionBase">
            <xsd:sequence>
                <xsd:group ref="PeriodWithDays.model">
                    <xsd:annotation>
                        <xsd:documentation xml:lang="en">Defines the dates for a single accrual period. This is a period of actual (adjusted) dates.</xsd:documentation>
                    </xsd:annotation>
                </xsd:group>
                <xsd:sequence minOccurs="0">
                    <xsd:element name="penaltySpread" type="xsd:decimal" minOccurs="0">
                        <xsd:annotation>
                            <xsd:documentation xml:lang="en">The penalty spread currently applied to the interest rate period.</xsd:documentation>
                        </xsd:annotation>
                    </xsd:element>
                    <xsd:element name="defaultSpread" type="xsd:decimal" minOccurs="0">
                        <xsd:annotation>
                            <xsd:documentation xml:lang="en">The default spread currently applied to the interest rate period.</xsd:documentation>
                        </xsd:annotation>
                    </xsd:element>
                    <xsd:element name="mandatoryCostRate" type="xsd:decimal" minOccurs="0">
                        <xsd:annotation>
                            <xsd:documentation xml:lang="en">The mandatory cost rate currently applied to the interest rate period.</xsd:documentation>
                        </xsd:annotation>
                    </xsd:element>
                    <xsd:element name="allInRate" type="xsd:decimal">
                        <xsd:annotation>
                            <xsd:documentation xml:lang="en">The actual percentage rate charged to the borrower. (Base Rate + Spread + Default Rate + Penalty Rate + Mandatory Cost Rate) = All In Rate. This rate NEVER includes PIK.</xsd:documentation>
                        </xsd:annotation>
                    </xsd:element>
                </xsd:sequence>
                <xsd:element name="paymentProjection" type="PaymentProjection" minOccurs="0">
                    <xsd:annotation>
                        <xsd:documentation xml:lang="en">Projected interest payment details.</xsd:documentation>
                    </xsd:annotation>
                </xsd:element>
            </xsd:sequence>
        </xsd:extension>
    </xsd:complexContent>
</xsd:complexType>
Collapse Child Elements:
Name Type Min Occurs Max Occurs
accrualOptionId nsA:accrualOptionId (1) (1)
dayCountFraction nsA:dayCountFraction (1) (1)
paymentFrequency nsA:paymentFrequency 0 (1)
rate nsA:rate (1) (1)
pikSpread nsA:pikSpread 0 (1)
startDate nsA:startDate (1) (1)
endDate nsA:endDate (1) (1)
numberOfDays nsA:numberOfDays (1) (1)
penaltySpread nsA:penaltySpread 0 (1)
defaultSpread nsA:defaultSpread 0 (1)
mandatoryCostRate nsA:mandatoryCostRate 0 (1)
allInRate nsA:allInRate (1) (1)
paymentProjection nsA:paymentProjection 0 (1)
<xs:group> nsA:PeriodWithDays.model (1) (1)
<xs:group> nsA:Period.model (1) (1)
Collapse Derivation Tree:
Collapse References:
nsA:fixedRateAccrual