Definition Type: Element
Name: fixedRateAccrual
Namespace: http://www.fpml.org/FpML-5/confirmation
Type: nsA:FixedRateAccrual
Containing Schema: fpml-loan-5-10.xsd
MinOccurs (1)
MaxOccurs (1)
Abstract
Documentation:
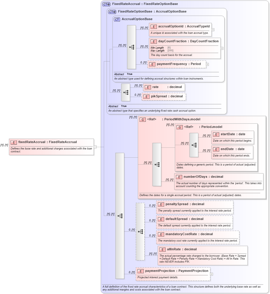
Defines the base rate and additional charges associated with the loan contract.
Collapse XSD Schema Diagram:
Drilldown into paymentProjection in schema fpml-loan-5-10_xsd Drilldown into allInRate in schema fpml-loan-5-10_xsd Drilldown into mandatoryCostRate in schema fpml-loan-5-10_xsd Drilldown into defaultSpread in schema fpml-loan-5-10_xsd Drilldown into penaltySpread in schema fpml-loan-5-10_xsd Drilldown into numberOfDays in schema fpml-loan-5-10_xsd Drilldown into endDate in schema fpml-shared-5-10_xsd Drilldown into startDate in schema fpml-shared-5-10_xsd Drilldown into Period.model in schema fpml-shared-5-10_xsd Drilldown into PeriodWithDays.model in schema fpml-loan-5-10_xsd Drilldown into pikSpread in schema fpml-loan-5-10_xsd Drilldown into rate in schema fpml-loan-5-10_xsd Drilldown into paymentFrequency in schema fpml-loan-5-10_xsd Drilldown into dayCountFraction in schema fpml-loan-5-10_xsd Drilldown into accrualOptionId in schema fpml-loan-5-10_xsd Drilldown into AccrualOptionBase in schema fpml-loan-5-10_xsd Drilldown into FixedRateOptionBase in schema fpml-loan-5-10_xsd Drilldown into FixedRateAccrual in schema fpml-loan-5-10_xsdXSD Diagram of fixedRateAccrual in schema fpml-loan-5-10_xsd (Financial products Markup Language (FpML®))
Collapse XSD Schema Code:
<xsd:element name="fixedRateAccrual" type="FixedRateAccrual">
    <xsd:annotation>
        <xsd:documentation xml:lang="en">Defines the base rate and additional charges associated with the loan contract.</xsd:documentation>
    </xsd:annotation>
</xsd:element>
Collapse Child Elements:
Name Type Min Occurs Max Occurs
accrualOptionId nsA:accrualOptionId (1) (1)
dayCountFraction nsA:dayCountFraction (1) (1)
paymentFrequency nsA:paymentFrequency 0 (1)
rate nsA:rate (1) (1)
pikSpread nsA:pikSpread 0 (1)
startDate nsA:startDate (1) (1)
endDate nsA:endDate (1) (1)
numberOfDays nsA:numberOfDays (1) (1)
penaltySpread nsA:penaltySpread 0 (1)
defaultSpread nsA:defaultSpread 0 (1)
mandatoryCostRate nsA:mandatoryCostRate 0 (1)
allInRate nsA:allInRate (1) (1)
paymentProjection nsA:paymentProjection 0 (1)
<xs:group> nsA:PeriodWithDays.model (1) (1)
<xs:group> nsA:Period.model (1) (1)
Collapse Derivation Tree: