Definition Type: Element
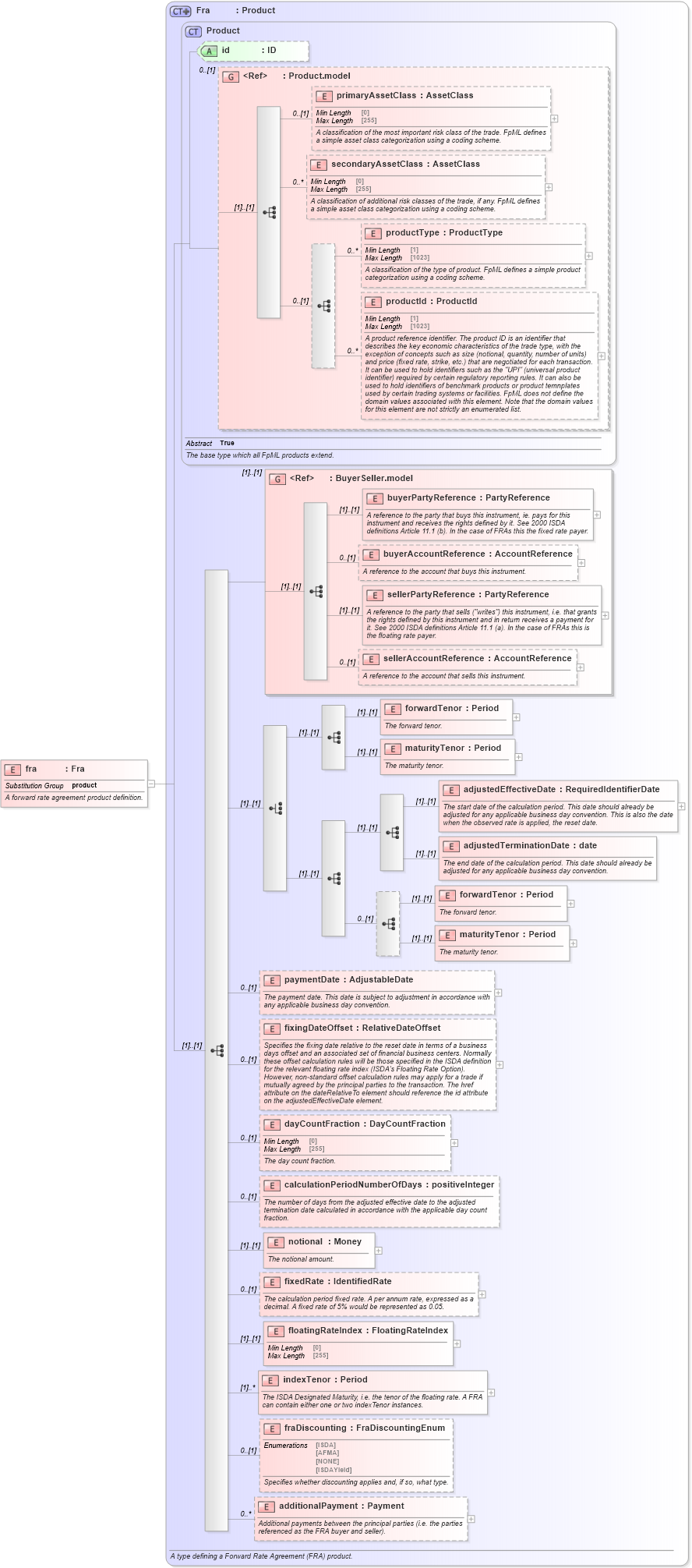
Name: fra
Namespace: http://www.fpml.org/FpML-5/pretrade
Type: nsC:Fra
Containing Schema: fpml-ird-5-10.xsd
Abstract
Documentation:
A forward rate agreement product definition.
Collapse XSD Schema Diagram:
Drilldown into additionalPayment in schema fpml-ird-5-10_xsd1 Drilldown into fraDiscounting in schema fpml-ird-5-10_xsd1 Drilldown into indexTenor in schema fpml-ird-5-10_xsd1 Drilldown into floatingRateIndex in schema fpml-ird-5-10_xsd1 Drilldown into fixedRate in schema fpml-ird-5-10_xsd1 Drilldown into notional in schema fpml-ird-5-10_xsd1 Drilldown into calculationPeriodNumberOfDays in schema fpml-ird-5-10_xsd1 Drilldown into dayCountFraction in schema fpml-ird-5-10_xsd1 Drilldown into fixingDateOffset in schema fpml-ird-5-10_xsd1 Drilldown into paymentDate in schema fpml-ird-5-10_xsd1 Drilldown into maturityTenor in schema fpml-ird-5-10_xsd1 Drilldown into forwardTenor in schema fpml-ird-5-10_xsd1 Drilldown into adjustedTerminationDate in schema fpml-ird-5-10_xsd1 Drilldown into adjustedEffectiveDate in schema fpml-ird-5-10_xsd1 Drilldown into maturityTenor in schema fpml-ird-5-10_xsd1 Drilldown into forwardTenor in schema fpml-ird-5-10_xsd1 Drilldown into sellerAccountReference in schema fpml-shared-5-10_xsd2 Drilldown into sellerPartyReference in schema fpml-shared-5-10_xsd2 Drilldown into buyerAccountReference in schema fpml-shared-5-10_xsd2 Drilldown into buyerPartyReference in schema fpml-shared-5-10_xsd2 Drilldown into BuyerSeller.model in schema fpml-shared-5-10_xsd2 Drilldown into productId in schema fpml-shared-5-10_xsd2 Drilldown into productType in schema fpml-shared-5-10_xsd2 Drilldown into secondaryAssetClass in schema fpml-shared-5-10_xsd2 Drilldown into primaryAssetClass in schema fpml-shared-5-10_xsd2 Drilldown into Product.model in schema fpml-shared-5-10_xsd2 Drilldown into id in schema fpml-shared-5-10_xsd2 Drilldown into Product in schema fpml-shared-5-10_xsd2 Drilldown into Fra in schema fpml-ird-5-10_xsd1XSD Diagram of fra in schema fpml-ird-5-10_xsd1 (Financial products Markup Language (FpML®))
Collapse XSD Schema Code:
<xsd:element name="fra" type="Fra" substitutionGroup="product">
    <xsd:annotation>
        <xsd:documentation xml:lang="en">A forward rate agreement product definition.</xsd:documentation>
    </xsd:annotation>
</xsd:element>
Collapse Child Elements:
Name Type Min Occurs Max Occurs
primaryAssetClass nsC:primaryAssetClass 0 (1)
secondaryAssetClass nsC:secondaryAssetClass 0 unbounded
productType nsC:productType 0 unbounded
productId nsC:productId 0 unbounded
buyerPartyReference nsC:buyerPartyReference (1) (1)
buyerAccountReference nsC:buyerAccountReference 0 (1)
sellerPartyReference nsC:sellerPartyReference (1) (1)
sellerAccountReference nsC:sellerAccountReference 0 (1)
forwardTenor nsC:forwardTenor (1) (1)
maturityTenor nsC:maturityTenor (1) (1)
adjustedEffectiveDate nsC:adjustedEffectiveDate (1) (1)
adjustedTerminationDate nsC:adjustedTerminationDate (1) (1)
forwardTenor nsC:forwardTenor (1) (1)
maturityTenor nsC:maturityTenor (1) (1)
paymentDate nsC:paymentDate 0 (1)
fixingDateOffset nsC:fixingDateOffset 0 (1)
dayCountFraction nsC:dayCountFraction 0 (1)
calculationPeriodNumberOfDays nsC:calculationPeriodNumberOfDays 0 (1)
notional nsC:notional (1) (1)
fixedRate nsC:fixedRate 0 (1)
floatingRateIndex nsC:floatingRateIndex (1) (1)
indexTenor nsC:indexTenor (1) unbounded
fraDiscounting nsC:fraDiscounting 0 (1)
additionalPayment nsC:additionalPayment 0 unbounded
<xs:group> nsC:BuyerSeller.model (1) (1)
Collapse Child Attributes:
Name Type Default Value Use
id nsC:id (Optional)
Collapse Derivation Tree:
Collapse References:
nsC:product