Definition Type: ComplexType
Name: FxAccrualLeverage
Namespace: http://www.fpml.org/FpML-5/confirmation
Containing Schema: fpml-fx-accruals-5-10.xsd
Abstract
Collapse XSD Schema Diagram:
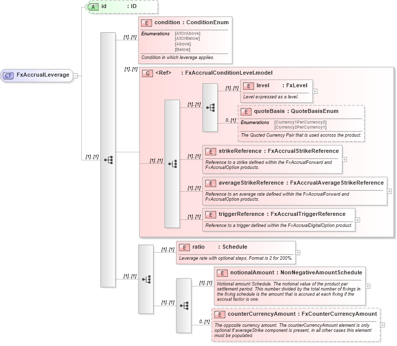
Drilldown into counterCurrencyAmount in schema fpml-fx-accruals-5-10_xsd Drilldown into notionalAmount in schema fpml-fx-accruals-5-10_xsd Drilldown into ratio in schema fpml-fx-accruals-5-10_xsd Drilldown into triggerReference in schema fpml-fx-accruals-5-10_xsd Drilldown into averageStrikeReference in schema fpml-fx-accruals-5-10_xsd Drilldown into strikeReference in schema fpml-fx-accruals-5-10_xsd Drilldown into quoteBasis in schema fpml-fx-accruals-5-10_xsd Drilldown into level in schema fpml-fx-accruals-5-10_xsd Drilldown into FxAccrualConditionLevel.model in schema fpml-fx-accruals-5-10_xsd Drilldown into condition in schema fpml-fx-accruals-5-10_xsd Drilldown into id in schema fpml-fx-accruals-5-10_xsdXSD Diagram of FxAccrualLeverage in schema fpml-fx-accruals-5-10_xsd (Financial products Markup Language (FpML®))
Collapse XSD Schema Code:
<xsd:complexType name="FxAccrualLeverage">
    <xsd:sequence>
        <xsd:element name="condition" type="ConditionEnum">
            <xsd:annotation>
                <xsd:documentation xml:lang="en">Condition in which leverage applies.</xsd:documentation>
            </xsd:annotation>
        </xsd:element>
        <xsd:group ref="FxAccrualConditionLevel.model" />
        <xsd:choice>
            <xsd:element name="ratio" type="Schedule">
                <xsd:annotation>
                    <xsd:documentation xml:lang="en">Leverage rate with optional steps. Format is 2 for 200%.</xsd:documentation>
                </xsd:annotation>
            </xsd:element>
            <xsd:sequence>
                <xsd:element name="notionalAmount" type="NonNegativeAmountSchedule">
                    <xsd:annotation>
                        <xsd:documentation xml:lang="en">Notional amount Schedule. The notional value of the product per settlement period. This number divided by the total number of fixings in the fixing schedule is the amount that is accrued at each fixing if the accrual factor is one.</xsd:documentation>
                    </xsd:annotation>
                </xsd:element>
                <xsd:element name="counterCurrencyAmount" type="FxCounterCurrencyAmount" minOccurs="0">
                    <xsd:annotation>
                        <xsd:documentation xml:lang="en">The opposite currency amount. The counterCurrencyAmount element is only optional if averageStrike component is present, in all other cases this element must be populated.</xsd:documentation>
                    </xsd:annotation>
                </xsd:element>
            </xsd:sequence>
        </xsd:choice>
    </xsd:sequence>
    <xsd:attribute name="id" type="xsd:ID" />
</xsd:complexType>
Collapse Child Elements:
Name Type Min Occurs Max Occurs
condition nsA:condition (1) (1)
level nsA:level (1) (1)
quoteBasis nsA:quoteBasis 0 (1)
strikeReference nsA:strikeReference (1) (1)
averageStrikeReference nsA:averageStrikeReference (1) (1)
triggerReference nsA:triggerReference (1) (1)
ratio nsA:ratio (1) (1)
notionalAmount nsA:notionalAmount (1) (1)
counterCurrencyAmount nsA:counterCurrencyAmount 0 (1)
<xs:group> nsA:FxAccrualConditionLevel.model (1) (1)
Collapse Child Attributes:
Name Type Default Value Use
id nsA:id (Optional)
Collapse Derivation Tree:
Collapse References:
nsA:leverage