Definition Type: ComplexType
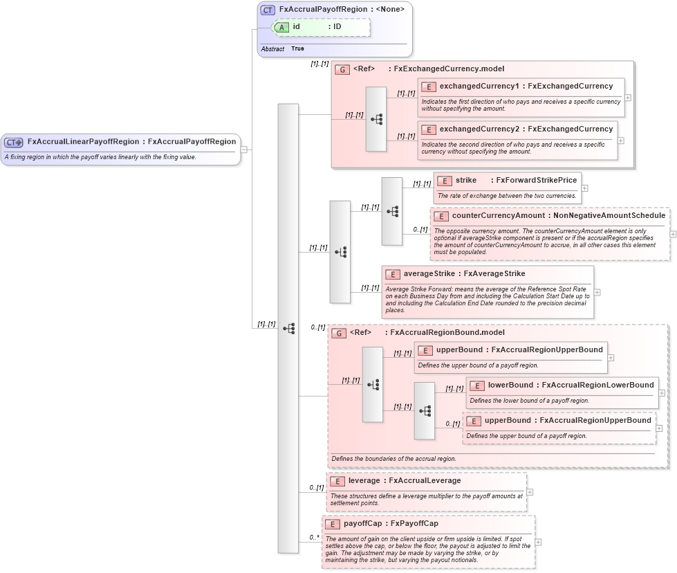
Name: FxAccrualLinearPayoffRegion
Namespace: http://www.fpml.org/FpML-5/recordkeeping
Type: nsD:FxAccrualPayoffRegion
Containing Schema: fpml-fx-accruals-5-10.xsd
Abstract
Documentation:
A fixing region in which the payoff varies linearly with the fixing value.
Collapse XSD Schema Diagram:
Drilldown into payoffCap in schema fpml-fx-accruals-5-10_xsd1 Drilldown into leverage in schema fpml-fx-accruals-5-10_xsd1 Drilldown into upperBound in schema fpml-fx-accruals-5-10_xsd1 Drilldown into lowerBound in schema fpml-fx-accruals-5-10_xsd1 Drilldown into upperBound in schema fpml-fx-accruals-5-10_xsd1 Drilldown into FxAccrualRegionBound.model in schema fpml-fx-accruals-5-10_xsd1 Drilldown into averageStrike in schema fpml-fx-accruals-5-10_xsd1 Drilldown into counterCurrencyAmount in schema fpml-fx-accruals-5-10_xsd1 Drilldown into strike in schema fpml-fx-accruals-5-10_xsd1 Drilldown into exchangedCurrency2 in schema fpml-fx-targets-5-10_xsd1 Drilldown into exchangedCurrency1 in schema fpml-fx-targets-5-10_xsd1 Drilldown into FxExchangedCurrency.model in schema fpml-fx-targets-5-10_xsd1 Drilldown into id in schema fpml-fx-accruals-5-10_xsd1 Drilldown into FxAccrualPayoffRegion in schema fpml-fx-accruals-5-10_xsd1XSD Diagram of FxAccrualLinearPayoffRegion in schema fpml-fx-accruals-5-10_xsd1 (Financial products Markup Language (FpML®))
Collapse XSD Schema Code:
<xsd:complexType name="FxAccrualLinearPayoffRegion">
    <xsd:annotation>
        <xsd:documentation xml:lang="en">A fixing region in which the payoff varies linearly with the fixing value.</xsd:documentation>
    </xsd:annotation>
    <xsd:complexContent>
        <xsd:extension base="FxAccrualPayoffRegion">
            <xsd:sequence>
                <xsd:group ref="FxExchangedCurrency.model" />
                <xsd:choice>
                    <xsd:sequence>
                        <xsd:element name="strike" type="FxForwardStrikePrice">
                            <xsd:annotation>
                                <xsd:documentation xml:lang="en">The rate of exchange between the two currencies.</xsd:documentation>
                            </xsd:annotation>
                        </xsd:element>
                        <xsd:element name="counterCurrencyAmount" type="NonNegativeAmountSchedule" minOccurs="0">
                            <xsd:annotation>
                                <xsd:documentation xml:lang="en">The opposite currency amount. The counterCurrencyAmount element is only optional if averageStrike component is present or if the accrualRegion specifies the amount of counterCurrencyAmount to accrue, in all other cases this element must be populated.</xsd:documentation>
                            </xsd:annotation>
                        </xsd:element>
                    </xsd:sequence>
                    <xsd:element name="averageStrike" type="FxAverageStrike">
                        <xsd:annotation>
                            <xsd:documentation xml:lang="en">Average Strike Forward: means the average of the Reference Spot Rate on each Business Day from and including the Calculation Start Date up to and including the Calculation End Date rounded to the precision decimal places.</xsd:documentation>
                        </xsd:annotation>
                    </xsd:element>
                </xsd:choice>
                <xsd:group ref="FxAccrualRegionBound.model" minOccurs="0">
                    <xsd:annotation>
                        <xsd:documentation xml:lang="en">Defines the boundaries of the accrual region.</xsd:documentation>
                    </xsd:annotation>
                </xsd:group>
                <xsd:element name="leverage" type="FxAccrualLeverage" minOccurs="0">
                    <xsd:annotation>
                        <xsd:documentation xml:lang="en">These structures define a leverage multiplier to the payoff amounts at settlement points.</xsd:documentation>
                    </xsd:annotation>
                </xsd:element>
                <xsd:element name="payoffCap" type="FxPayoffCap" minOccurs="0" maxOccurs="unbounded">
                    <xsd:annotation>
                        <xsd:documentation xml:lang="en">The amount of gain on the client upside or firm upside is limited. If spot settles above the cap, or below the floor, the payout is adjusted to limit the gain. The adjustment may be made by varying the strike, or by maintaining the strike, but varying the payout notionals.</xsd:documentation>
                    </xsd:annotation>
                </xsd:element>
            </xsd:sequence>
        </xsd:extension>
    </xsd:complexContent>
</xsd:complexType>
Collapse Child Elements:
Name Type Min Occurs Max Occurs
exchangedCurrency1 nsD:exchangedCurrency1 (1) (1)
exchangedCurrency2 nsD:exchangedCurrency2 (1) (1)
strike nsD:strike (1) (1)
counterCurrencyAmount nsD:counterCurrencyAmount 0 (1)
averageStrike nsD:averageStrike (1) (1)
upperBound nsD:upperBound (1) (1)
lowerBound nsD:lowerBound (1) (1)
upperBound nsD:upperBound 0 (1)
leverage nsD:leverage 0 (1)
payoffCap nsD:payoffCap 0 unbounded
<xs:group> nsD:FxExchangedCurrency.model (1) (1)
<xs:group> nsD:FxAccrualRegionBound.model 0 (1)
Collapse Child Attributes:
Name Type Default Value Use
id nsD:id (Optional)
Collapse Derivation Tree:
Collapse References:
nsD:linearPayoffRegion