Definition Type: ComplexType
Name: FxCurveValuation
Namespace: http://www.fpml.org/FpML-5/recordkeeping
Type: nsD:PricingStructureValuation
Containing Schema: fpml-mktenv-5-10.xsd
Abstract
Documentation:
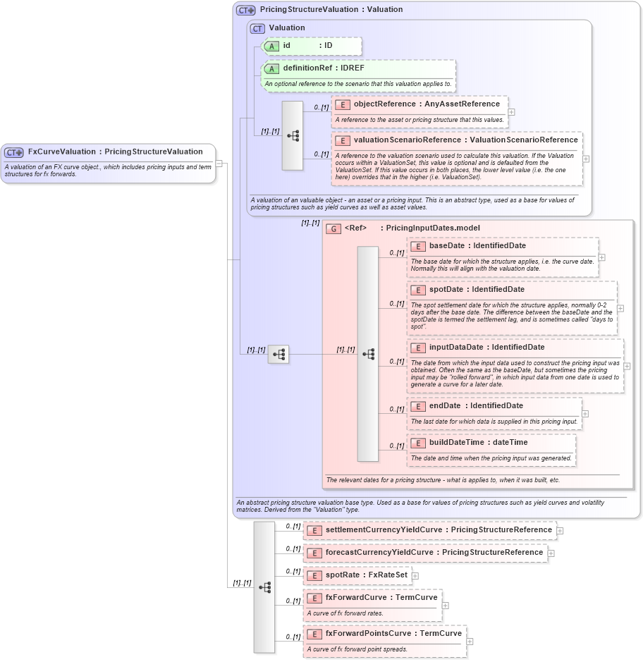
A valuation of an FX curve object., which includes pricing inputs and term structures for fx forwards.
Collapse XSD Schema Diagram:
Drilldown into fxForwardPointsCurve in schema fpml-mktenv-5-10_xsd1 Drilldown into fxForwardCurve in schema fpml-mktenv-5-10_xsd1 Drilldown into spotRate in schema fpml-mktenv-5-10_xsd1 Drilldown into forecastCurrencyYieldCurve in schema fpml-mktenv-5-10_xsd1 Drilldown into settlementCurrencyYieldCurve in schema fpml-mktenv-5-10_xsd1 Drilldown into buildDateTime in schema fpml-riskdef-5-10_xsd1 Drilldown into endDate in schema fpml-riskdef-5-10_xsd1 Drilldown into inputDataDate in schema fpml-riskdef-5-10_xsd1 Drilldown into spotDate in schema fpml-riskdef-5-10_xsd1 Drilldown into baseDate in schema fpml-riskdef-5-10_xsd1 Drilldown into PricingInputDates.model in schema fpml-riskdef-5-10_xsd1 Drilldown into valuationScenarioReference in schema fpml-riskdef-5-10_xsd1 Drilldown into objectReference in schema fpml-riskdef-5-10_xsd1 Drilldown into definitionRef in schema fpml-riskdef-5-10_xsd1 Drilldown into id in schema fpml-riskdef-5-10_xsd1 Drilldown into Valuation in schema fpml-riskdef-5-10_xsd1 Drilldown into PricingStructureValuation in schema fpml-riskdef-5-10_xsd1XSD Diagram of FxCurveValuation in schema fpml-mktenv-5-10_xsd1 (Financial products Markup Language (FpML®))
Collapse XSD Schema Code:
<xsd:complexType name="FxCurveValuation">
    <xsd:annotation>
        <xsd:documentation xml:lang="en">A valuation of an FX curve object., which includes pricing inputs and term structures for fx forwards.</xsd:documentation>
    </xsd:annotation>
    <xsd:complexContent>
        <xsd:extension base="PricingStructureValuation">
            <xsd:sequence>
                <xsd:element name="settlementCurrencyYieldCurve" type="PricingStructureReference" minOccurs="0" />
                <xsd:element name="forecastCurrencyYieldCurve" type="PricingStructureReference" minOccurs="0" />
                <xsd:element name="spotRate" type="FxRateSet" minOccurs="0" />
                <xsd:element name="fxForwardCurve" type="TermCurve" minOccurs="0">
                    <xsd:annotation>
                        <xsd:documentation xml:lang="en">A curve of fx forward rates.</xsd:documentation>
                    </xsd:annotation>
                </xsd:element>
                <xsd:element name="fxForwardPointsCurve" type="TermCurve" minOccurs="0">
                    <xsd:annotation>
                        <xsd:documentation xml:lang="en">A curve of fx forward point spreads.</xsd:documentation>
                    </xsd:annotation>
                </xsd:element>
            </xsd:sequence>
        </xsd:extension>
    </xsd:complexContent>
</xsd:complexType>
Collapse Child Elements:
Name Type Min Occurs Max Occurs
objectReference nsD:objectReference 0 (1)
valuationScenarioReference nsD:valuationScenarioReference 0 (1)
baseDate nsD:baseDate 0 (1)
spotDate nsD:spotDate 0 (1)
inputDataDate nsD:inputDataDate 0 (1)
endDate nsD:endDate 0 (1)
buildDateTime nsD:buildDateTime 0 (1)
settlementCurrencyYieldCurve nsD:settlementCurrencyYieldCurve 0 (1)
forecastCurrencyYieldCurve nsD:forecastCurrencyYieldCurve 0 (1)
spotRate nsD:spotRate 0 (1)
fxForwardCurve nsD:fxForwardCurve 0 (1)
fxForwardPointsCurve nsD:fxForwardPointsCurve 0 (1)
<xs:group> nsD:PricingInputDates.model (1) (1)
Collapse Child Attributes:
Name Type Default Value Use
id nsD:id (Optional)
definitionRef nsD:definitionRef (Optional)
Collapse Derivation Tree:
Collapse References:
nsD:fxCurveValuation