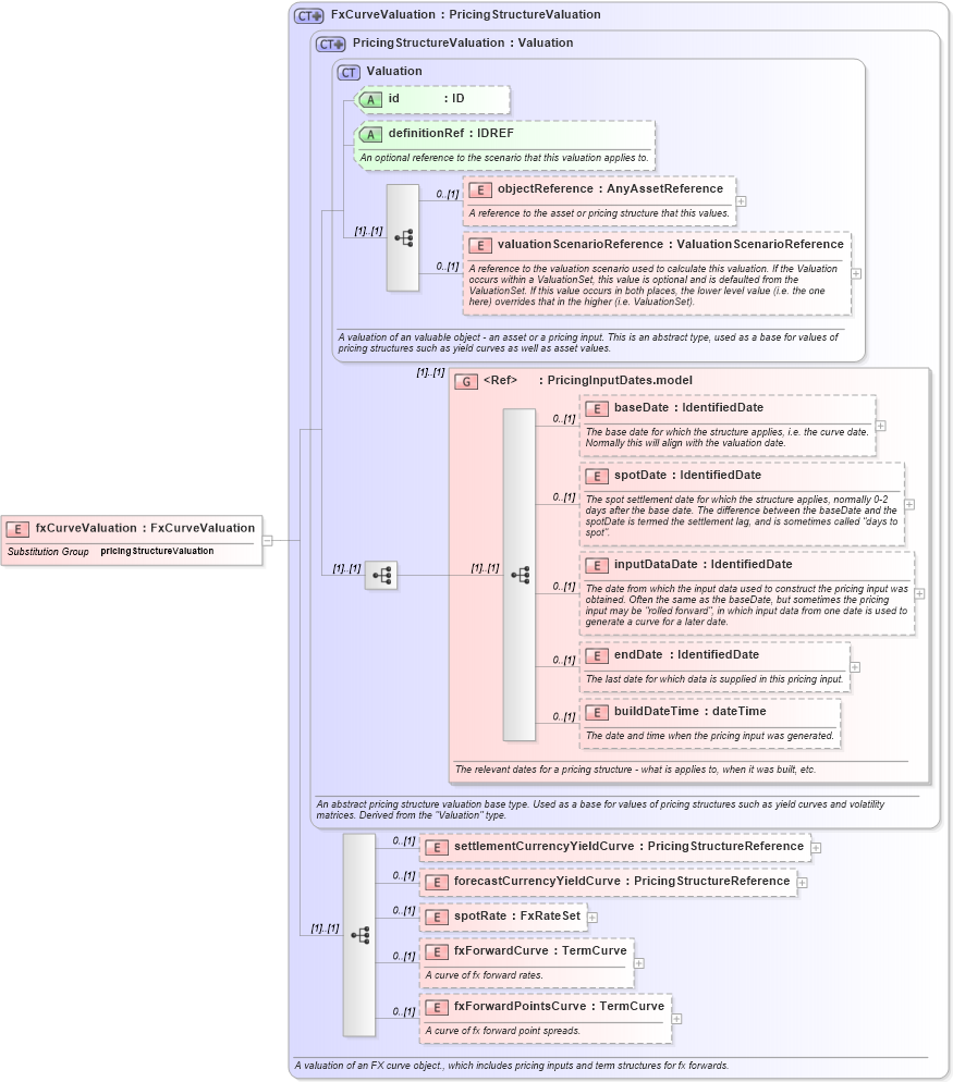
Definition Type: Element
Name: fxCurveValuation
Namespace: http://www.fpml.org/FpML-5/recordkeeping
Type: nsD:FxCurveValuation
Containing Schema: fpml-mktenv-5-10.xsd
Abstract
Collapse XSD Schema Diagram:
Drilldown into fxForwardPointsCurve in schema fpml-mktenv-5-10_xsd1 Drilldown into fxForwardCurve in schema fpml-mktenv-5-10_xsd1 Drilldown into spotRate in schema fpml-mktenv-5-10_xsd1 Drilldown into forecastCurrencyYieldCurve in schema fpml-mktenv-5-10_xsd1 Drilldown into settlementCurrencyYieldCurve in schema fpml-mktenv-5-10_xsd1 Drilldown into buildDateTime in schema fpml-riskdef-5-10_xsd1 Drilldown into endDate in schema fpml-riskdef-5-10_xsd1 Drilldown into inputDataDate in schema fpml-riskdef-5-10_xsd1 Drilldown into spotDate in schema fpml-riskdef-5-10_xsd1 Drilldown into baseDate in schema fpml-riskdef-5-10_xsd1 Drilldown into PricingInputDates.model in schema fpml-riskdef-5-10_xsd1 Drilldown into valuationScenarioReference in schema fpml-riskdef-5-10_xsd1 Drilldown into objectReference in schema fpml-riskdef-5-10_xsd1 Drilldown into definitionRef in schema fpml-riskdef-5-10_xsd1 Drilldown into id in schema fpml-riskdef-5-10_xsd1 Drilldown into Valuation in schema fpml-riskdef-5-10_xsd1 Drilldown into PricingStructureValuation in schema fpml-riskdef-5-10_xsd1 Drilldown into FxCurveValuation in schema fpml-mktenv-5-10_xsd1XSD Diagram of fxCurveValuation in schema fpml-mktenv-5-10_xsd1 (Financial products Markup Language (FpML®))
Collapse XSD Schema Code:
<xsd:element name="fxCurveValuation" type="FxCurveValuation" substitutionGroup="pricingStructureValuation" />
Collapse Child Elements:
Name Type Min Occurs Max Occurs
objectReference nsD:objectReference 0 (1)
valuationScenarioReference nsD:valuationScenarioReference 0 (1)
baseDate nsD:baseDate 0 (1)
spotDate nsD:spotDate 0 (1)
inputDataDate nsD:inputDataDate 0 (1)
endDate nsD:endDate 0 (1)
buildDateTime nsD:buildDateTime 0 (1)
settlementCurrencyYieldCurve nsD:settlementCurrencyYieldCurve 0 (1)
forecastCurrencyYieldCurve nsD:forecastCurrencyYieldCurve 0 (1)
spotRate nsD:spotRate 0 (1)
fxForwardCurve nsD:fxForwardCurve 0 (1)
fxForwardPointsCurve nsD:fxForwardPointsCurve 0 (1)
<xs:group> nsD:PricingInputDates.model (1) (1)
Collapse Child Attributes:
Name Type Default Value Use
id nsD:id (Optional)
definitionRef nsD:definitionRef (Optional)
Collapse Derivation Tree:
Collapse References:
nsD:pricingStructureValuation