Definition Type: ComplexType
Name: FxOption
Namespace: http://www.fpml.org/FpML-5/confirmation
Type: nsA:Option
Containing Schema: fpml-fx-5-10.xsd
Abstract
Documentation:
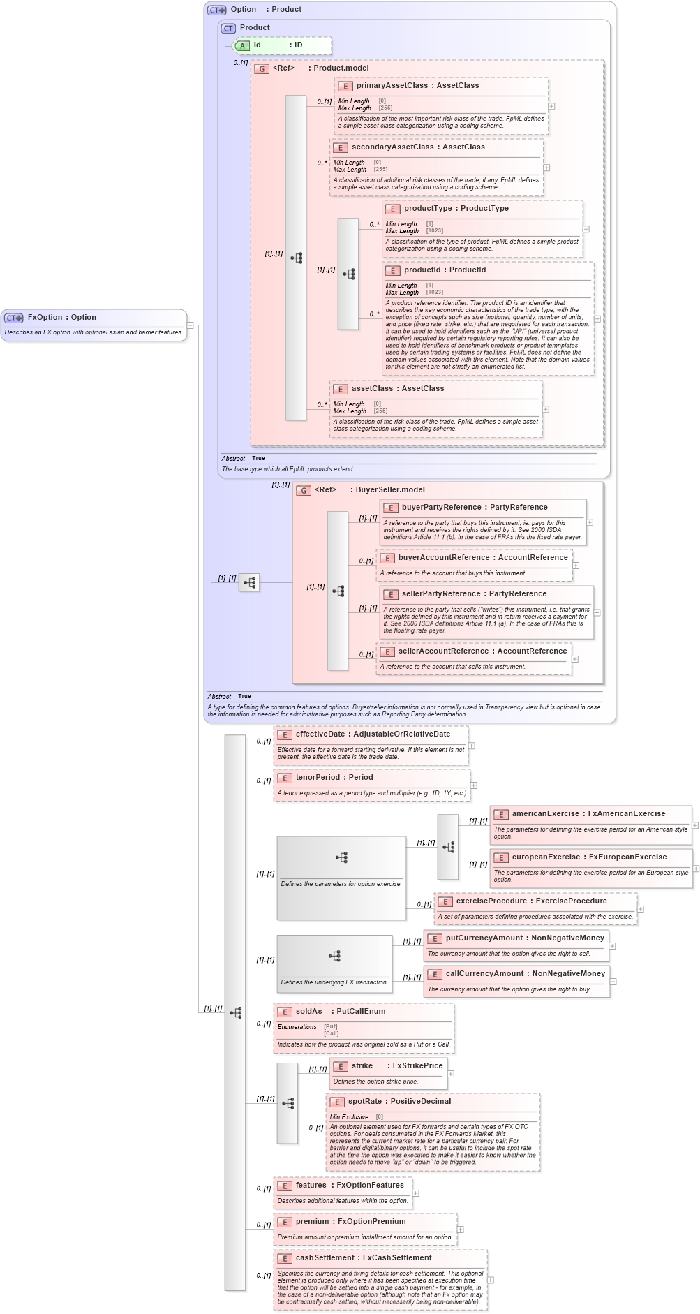
Describes an FX option with optional asian and barrier features.
Collapse XSD Schema Diagram:
Drilldown into cashSettlement in schema fpml-fx-5-10_xsd Drilldown into premium in schema fpml-fx-5-10_xsd Drilldown into features in schema fpml-fx-5-10_xsd Drilldown into spotRate in schema fpml-fx-5-10_xsd Drilldown into strike in schema fpml-fx-5-10_xsd Drilldown into soldAs in schema fpml-fx-5-10_xsd Drilldown into callCurrencyAmount in schema fpml-fx-5-10_xsd Drilldown into putCurrencyAmount in schema fpml-fx-5-10_xsd Drilldown into exerciseProcedure in schema fpml-fx-5-10_xsd Drilldown into europeanExercise in schema fpml-fx-5-10_xsd Drilldown into americanExercise in schema fpml-fx-5-10_xsd Drilldown into tenorPeriod in schema fpml-fx-5-10_xsd Drilldown into effectiveDate in schema fpml-fx-5-10_xsd Drilldown into sellerAccountReference in schema fpml-shared-5-10_xsd Drilldown into sellerPartyReference in schema fpml-shared-5-10_xsd Drilldown into buyerAccountReference in schema fpml-shared-5-10_xsd Drilldown into buyerPartyReference in schema fpml-shared-5-10_xsd Drilldown into BuyerSeller.model in schema fpml-shared-5-10_xsd Drilldown into assetClass in schema fpml-shared-5-10_xsd Drilldown into productId in schema fpml-shared-5-10_xsd Drilldown into productType in schema fpml-shared-5-10_xsd Drilldown into secondaryAssetClass in schema fpml-shared-5-10_xsd Drilldown into primaryAssetClass in schema fpml-shared-5-10_xsd Drilldown into Product.model in schema fpml-shared-5-10_xsd Drilldown into id in schema fpml-shared-5-10_xsd Drilldown into Product in schema fpml-shared-5-10_xsd Drilldown into Option in schema fpml-option-shared-5-10_xsdXSD Diagram of FxOption in schema fpml-fx-5-10_xsd (Financial products Markup Language (FpML®))
Collapse XSD Schema Code:
<xsd:complexType name="FxOption">
    <xsd:annotation>
        <xsd:documentation xml:lang="en">Describes an FX option with optional asian and barrier features.</xsd:documentation>
    </xsd:annotation>
    <xsd:complexContent>
        <xsd:extension base="Option">
            <xsd:sequence>
                <xsd:element name="effectiveDate" type="AdjustableOrRelativeDate" minOccurs="0">
                    <xsd:annotation>
                        <xsd:documentation xml:lang="en">Effective date for a forward starting derivative. If this element is not present, the effective date is the trade date.</xsd:documentation>
                    </xsd:annotation>
                </xsd:element>
                <xsd:element name="tenorPeriod" type="Period" minOccurs="0">
                    <xsd:annotation>
                        <xsd:documentation xml:lang="en">A tenor expressed as a period type and multiplier (e.g. 1D, 1Y, etc.)</xsd:documentation>
                    </xsd:annotation>
                </xsd:element>
                <xsd:sequence>
                    <xsd:annotation>
                        <xsd:documentation xml:lang="en">Defines the parameters for option exercise.</xsd:documentation>
                    </xsd:annotation>
                    <xsd:choice>
                        <xsd:element name="americanExercise" type="FxAmericanExercise">
                            <xsd:annotation>
                                <xsd:documentation xml:lang="en">The parameters for defining the exercise period for an American style option.</xsd:documentation>
                            </xsd:annotation>
                        </xsd:element>
                        <xsd:element name="europeanExercise" type="FxEuropeanExercise">
                            <xsd:annotation>
                                <xsd:documentation xml:lang="en">The parameters for defining the exercise period for an European style option.</xsd:documentation>
                            </xsd:annotation>
                        </xsd:element>
                    </xsd:choice>
                    <xsd:element name="exerciseProcedure" type="ExerciseProcedure" minOccurs="0">
                        <xsd:annotation>
                            <xsd:documentation xml:lang="en">A set of parameters defining procedures associated with the exercise.</xsd:documentation>
                        </xsd:annotation>
                    </xsd:element>
                </xsd:sequence>
                <xsd:sequence>
                    <xsd:annotation>
                        <xsd:documentation xml:lang="en">Defines the underlying FX transaction.</xsd:documentation>
                    </xsd:annotation>
                    <xsd:element name="putCurrencyAmount" type="NonNegativeMoney">
                        <xsd:annotation>
                            <xsd:documentation xml:lang="en">The currency amount that the option gives the right to sell.</xsd:documentation>
                        </xsd:annotation>
                    </xsd:element>
                    <xsd:element name="callCurrencyAmount" type="NonNegativeMoney">
                        <xsd:annotation>
                            <xsd:documentation xml:lang="en">The currency amount that the option gives the right to buy.</xsd:documentation>
                        </xsd:annotation>
                    </xsd:element>
                </xsd:sequence>
                <xsd:element name="soldAs" type="PutCallEnum" minOccurs="0">
                    <xsd:annotation>
                        <xsd:documentation xml:lang="en">Indicates how the product was original sold as a Put or a Call.</xsd:documentation>
                    </xsd:annotation>
                </xsd:element>
                <xsd:sequence>
                    <xsd:element name="strike" type="FxStrikePrice">
                        <xsd:annotation>
                            <xsd:documentation xml:lang="en">Defines the option strike price.</xsd:documentation>
                        </xsd:annotation>
                    </xsd:element>
                    <xsd:element name="spotRate" type="PositiveDecimal" minOccurs="0">
                        <xsd:annotation>
                            <xsd:documentation xml:lang="en">An optional element used for FX forwards and certain types of FX OTC options. For deals consumated in the FX Forwards Market, this represents the current market rate for a particular currency pair. For barrier and digital/binary options, it can be useful to include the spot rate at the time the option was executed to make it easier to know whether the option needs to move "up" or "down" to be triggered.</xsd:documentation>
                        </xsd:annotation>
                    </xsd:element>
                </xsd:sequence>
                <xsd:element name="features" type="FxOptionFeatures" minOccurs="0">
                    <xsd:annotation>
                        <xsd:documentation xml:lang="en">Describes additional features within the option.</xsd:documentation>
                    </xsd:annotation>
                </xsd:element>
                <xsd:element name="premium" type="FxOptionPremium" minOccurs="0">
                    <xsd:annotation>
                        <xsd:documentation xml:lang="en">Premium amount or premium installment amount for an option.</xsd:documentation>
                    </xsd:annotation>
                </xsd:element>
                <xsd:element name="cashSettlement" type="FxCashSettlement" minOccurs="0">
                    <xsd:annotation>
                        <xsd:documentation xml:lang="en">Specifies the currency and fixing details for cash settlement. This optional element is produced only where it has been specified at execution time that the option wlll be settled into a single cash payment - for example, in the case of a non-deliverable option (although note that an Fx option may be contractually cash settled, without necessarily being non-deliverable).</xsd:documentation>
                    </xsd:annotation>
                </xsd:element>
            </xsd:sequence>
        </xsd:extension>
    </xsd:complexContent>
</xsd:complexType>
Collapse Child Elements:
Name Type Min Occurs Max Occurs
primaryAssetClass nsA:primaryAssetClass 0 (1)
secondaryAssetClass nsA:secondaryAssetClass 0 unbounded
productType nsA:productType 0 unbounded
productId nsA:productId 0 unbounded
assetClass nsA:assetClass 0 unbounded
buyerPartyReference nsA:buyerPartyReference (1) (1)
buyerAccountReference nsA:buyerAccountReference 0 (1)
sellerPartyReference nsA:sellerPartyReference (1) (1)
sellerAccountReference nsA:sellerAccountReference 0 (1)
effectiveDate nsA:effectiveDate 0 (1)
tenorPeriod nsA:tenorPeriod 0 (1)
americanExercise nsA:americanExercise (1) (1)
europeanExercise nsA:europeanExercise (1) (1)
exerciseProcedure nsA:exerciseProcedure 0 (1)
putCurrencyAmount nsA:putCurrencyAmount (1) (1)
callCurrencyAmount nsA:callCurrencyAmount (1) (1)
soldAs nsA:soldAs 0 (1)
strike nsA:strike (1) (1)
spotRate nsA:spotRate 0 (1)
features nsA:features 0 (1)
premium nsA:premium 0 (1)
cashSettlement nsA:cashSettlement 0 (1)
<xs:group> nsA:BuyerSeller.model (1) (1)
Collapse Child Attributes:
Name Type Default Value Use
id nsA:id (Optional)
Collapse Derivation Tree:
Collapse References:
nsA:fxOption