Definition Type: ComplexType
Name: Product
Namespace: http://www.fpml.org/FpML-5/confirmation
Containing Schema: fpml-shared-5-10.xsd
Abstract True
Documentation:
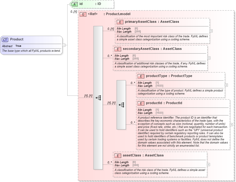
The base type which all FpML products extend.
Collapse XSD Schema Diagram:
Drilldown into assetClass in schema fpml-shared-5-10_xsd Drilldown into productId in schema fpml-shared-5-10_xsd Drilldown into productType in schema fpml-shared-5-10_xsd Drilldown into secondaryAssetClass in schema fpml-shared-5-10_xsd Drilldown into primaryAssetClass in schema fpml-shared-5-10_xsd Drilldown into Product.model in schema fpml-shared-5-10_xsd Drilldown into id in schema fpml-shared-5-10_xsdXSD Diagram of Product in schema fpml-shared-5-10_xsd (Financial products Markup Language (FpML®))
Collapse XSD Schema Code:
<xsd:complexType name="Product" abstract="true">
    <xsd:annotation>
        <xsd:documentation xml:lang="en">The base type which all FpML products extend.</xsd:documentation>
    </xsd:annotation>
    <xsd:group ref="Product.model" minOccurs="0" />
    <xsd:attribute name="id" type="xsd:ID" />
</xsd:complexType>
Collapse Child Elements:
Name Type Min Occurs Max Occurs
primaryAssetClass nsA:primaryAssetClass 0 (1)
secondaryAssetClass nsA:secondaryAssetClass 0 unbounded
productType nsA:productType 0 unbounded
productId nsA:productId 0 unbounded
assetClass nsA:assetClass 0 unbounded
Collapse Child Attributes:
Name Type Default Value Use
id nsA:id (Optional)
Collapse Derivation Tree:
Collapse References:
nsA:BulletPayment, nsA:CapFloor, nsA:CommodityForward, nsA:CommodityOption, nsA:CommodityPerformanceSwapBase, nsA:CommoditySwap, nsA:CommoditySwaption, nsA:CreditDefaultSwap, nsA:DividendSwapTransactionSupplement, nsA:EquityDerivativeBase, nsA:Fra, nsA:FxAccrualForward, nsA:FxFlexibleForward, nsA:FxForwardVolatilityAgreement, nsA:FxPerformanceSwap, nsA:FxRangeAccrual, nsA:FxSingleLeg, nsA:FxSwap, nsA:FxTargetKnockoutForward, nsA:GenericProduct, nsA:InstrumentTradeDetails, nsA:NettedSwapBase, nsA:Option, nsA:product, nsA:Repo, nsA:ReturnSwapBase, nsA:StandardProduct, nsA:Strategy, nsA:Swap, nsA:Swaption, nsA:TermDeposit, nsA:VarianceSwapTransactionSupplement, nsA:VolatilitySwapTransactionSupplement