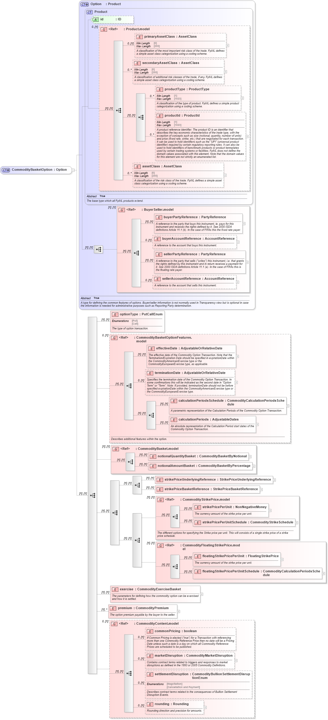
Definition Type: ComplexType
Name: CommodityBasketOption
Namespace: http://www.fpml.org/FpML-5/confirmation
Type: nsA:Option
Containing Schema: fpml-com-5-10.xsd
Abstract
Collapse XSD Schema Diagram:
Drilldown into rounding in schema fpml-com-5-10_xsd Drilldown into settlementDisruption in schema fpml-com-5-10_xsd Drilldown into marketDisruption in schema fpml-com-5-10_xsd Drilldown into commonPricing in schema fpml-com-5-10_xsd Drilldown into CommodityContent.model in schema fpml-com-5-10_xsd Drilldown into premium in schema fpml-com-5-10_xsd Drilldown into exercise in schema fpml-com-5-10_xsd Drilldown into floatingStrikePricePerUnitSchedule in schema fpml-com-5-10_xsd Drilldown into floatingStrikePricePerUnit in schema fpml-com-5-10_xsd Drilldown into CommodityFloatingStrikePrice.model in schema fpml-com-5-10_xsd Drilldown into strikePricePerUnitSchedule in schema fpml-com-5-10_xsd Drilldown into strikePricePerUnit in schema fpml-com-5-10_xsd Drilldown into CommodityStrikePrice.model in schema fpml-com-5-10_xsd Drilldown into strikePriceBasketReference in schema fpml-com-5-10_xsd Drilldown into strikePriceUnderlyingReference in schema fpml-com-5-10_xsd Drilldown into notionalAmountBasket in schema fpml-com-5-10_xsd Drilldown into notionalQuantityBasket in schema fpml-com-5-10_xsd Drilldown into CommodityBasket.model in schema fpml-com-5-10_xsd Drilldown into calculationPeriods in schema fpml-com-5-10_xsd Drilldown into calculationPeriodsSchedule in schema fpml-com-5-10_xsd Drilldown into terminationDate in schema fpml-com-5-10_xsd Drilldown into effectiveDate in schema fpml-com-5-10_xsd Drilldown into CommodityBasketOptionFeatures.model in schema fpml-com-5-10_xsd Drilldown into optionType in schema fpml-com-5-10_xsd Drilldown into sellerAccountReference in schema fpml-shared-5-10_xsd Drilldown into sellerPartyReference in schema fpml-shared-5-10_xsd Drilldown into buyerAccountReference in schema fpml-shared-5-10_xsd Drilldown into buyerPartyReference in schema fpml-shared-5-10_xsd Drilldown into BuyerSeller.model in schema fpml-shared-5-10_xsd Drilldown into assetClass in schema fpml-shared-5-10_xsd Drilldown into productId in schema fpml-shared-5-10_xsd Drilldown into productType in schema fpml-shared-5-10_xsd Drilldown into secondaryAssetClass in schema fpml-shared-5-10_xsd Drilldown into primaryAssetClass in schema fpml-shared-5-10_xsd Drilldown into Product.model in schema fpml-shared-5-10_xsd Drilldown into id in schema fpml-shared-5-10_xsd Drilldown into Product in schema fpml-shared-5-10_xsd Drilldown into Option in schema fpml-option-shared-5-10_xsdXSD Diagram of CommodityBasketOption in schema fpml-com-5-10_xsd (Financial products Markup Language (FpML®))
Collapse XSD Schema Code:
<xsd:complexType name="CommodityBasketOption">
    <xsd:complexContent>
        <xsd:extension base="Option">
            <xsd:sequence>
                <xsd:element name="optionType" type="PutCallEnum">
                    <xsd:annotation>
                        <xsd:documentation xml:lang="en">The type of option transaction.</xsd:documentation>
                    </xsd:annotation>
                </xsd:element>
                <xsd:group ref="CommodityBasketOptionFeatures.model" minOccurs="0">
                    <xsd:annotation>
                        <xsd:documentation xml:lang="en">Describes additional features within the option.</xsd:documentation>
                    </xsd:annotation>
                </xsd:group>
                <xsd:group ref="CommodityBasket.model" />
                <xsd:sequence>
                    <xsd:choice>
                        <xsd:element name="strikePriceUnderlyingReference" type="StrikePriceUnderlyingReference" />
                        <xsd:element name="strikePriceBasketReference" type="StrikePriceBasketReference" />
                    </xsd:choice>
                    <xsd:choice>
                        <xsd:group ref="CommodityStrikePrice.model">
                            <xsd:annotation>
                                <xsd:documentation xml:lang="en">The different options for specifying the Strike price per unit. This will consists of a single strike price of a strike price schedule.</xsd:documentation>
                            </xsd:annotation>
                        </xsd:group>
                        <xsd:group ref="CommodityFloatingStrikePrice.model" />
                    </xsd:choice>
                </xsd:sequence>
                <xsd:element name="exercise" type="CommodityExerciseBasket">
                    <xsd:annotation>
                        <xsd:documentation xml:lang="en">The parameters for defining how the commodity option can be exercised and how it is settled.</xsd:documentation>
                    </xsd:annotation>
                </xsd:element>
                <xsd:element name="premium" type="CommodityPremium" maxOccurs="unbounded">
                    <xsd:annotation>
                        <xsd:documentation xml:lang="en">The option premium payable by the buyer to the seller.</xsd:documentation>
                    </xsd:annotation>
                </xsd:element>
                <xsd:group ref="CommodityContent.model" minOccurs="0">
                </xsd:group>
            </xsd:sequence>
        </xsd:extension>
    </xsd:complexContent>
</xsd:complexType>
Collapse Child Elements:
Name Type Min Occurs Max Occurs
primaryAssetClass nsA:primaryAssetClass 0 (1)
secondaryAssetClass nsA:secondaryAssetClass 0 unbounded
productType nsA:productType 0 unbounded
productId nsA:productId 0 unbounded
assetClass nsA:assetClass 0 unbounded
buyerPartyReference nsA:buyerPartyReference (1) (1)
buyerAccountReference nsA:buyerAccountReference 0 (1)
sellerPartyReference nsA:sellerPartyReference (1) (1)
sellerAccountReference nsA:sellerAccountReference 0 (1)
optionType nsA:optionType (1) (1)
effectiveDate nsA:effectiveDate (1) (1)
terminationDate nsA:terminationDate 0 (1)
calculationPeriodsSchedule nsA:calculationPeriodsSchedule (1) (1)
calculationPeriods nsA:calculationPeriods (1) (1)
notionalQuantityBasket nsA:notionalQuantityBasket (1) (1)
notionalAmountBasket nsA:notionalAmountBasket (1) (1)
strikePriceUnderlyingReference nsA:strikePriceUnderlyingReference (1) (1)
strikePriceBasketReference nsA:strikePriceBasketReference (1) (1)
strikePricePerUnit nsA:strikePricePerUnit (1) (1)
strikePricePerUnitSchedule nsA:strikePricePerUnitSchedule (1) (1)
floatingStrikePricePerUnit nsA:floatingStrikePricePerUnit (1) (1)
floatingStrikePricePerUnitSchedule nsA:floatingStrikePricePerUnitSchedule (1) (1)
exercise nsA:exercise (1) (1)
premium nsA:premium (1) unbounded
commonPricing nsA:commonPricing 0 (1)
marketDisruption nsA:marketDisruption 0 (1)
settlementDisruption nsA:settlementDisruption 0 (1)
rounding nsA:rounding 0 (1)
<xs:group> nsA:BuyerSeller.model (1) (1)
<xs:group> nsA:CommodityBasketOptionFeatures.model 0 (1)
<xs:group> nsA:CommodityBasket.model (1) (1)
<xs:group> nsA:CommodityStrikePrice.model (1) (1)
<xs:group> nsA:CommodityFloatingStrikePrice.model (1) (1)
<xs:group> nsA:CommodityContent.model 0 (1)
Collapse Child Attributes:
Name Type Default Value Use
id nsA:id (Optional)
Collapse Derivation Tree:
Collapse References:
nsA:commodityBasketOption