Definition Type: Element
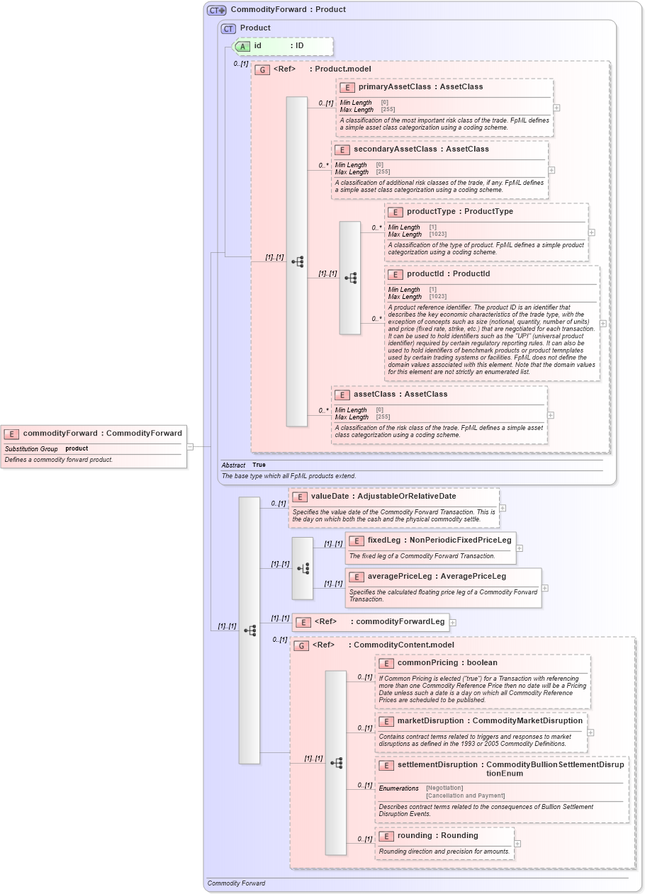
Name: commodityForward
Namespace: http://www.fpml.org/FpML-5/confirmation
Type: nsA:CommodityForward
Containing Schema: fpml-com-5-10.xsd
Abstract
Documentation:
Defines a commodity forward product.
Collapse XSD Schema Diagram:
Drilldown into rounding in schema fpml-com-5-10_xsd Drilldown into settlementDisruption in schema fpml-com-5-10_xsd Drilldown into marketDisruption in schema fpml-com-5-10_xsd Drilldown into commonPricing in schema fpml-com-5-10_xsd Drilldown into CommodityContent.model in schema fpml-com-5-10_xsd Drilldown into commodityForwardLeg in schema fpml-com-5-10_xsd Drilldown into averagePriceLeg in schema fpml-com-5-10_xsd Drilldown into fixedLeg in schema fpml-com-5-10_xsd Drilldown into valueDate in schema fpml-com-5-10_xsd Drilldown into assetClass in schema fpml-shared-5-10_xsd Drilldown into productId in schema fpml-shared-5-10_xsd Drilldown into productType in schema fpml-shared-5-10_xsd Drilldown into secondaryAssetClass in schema fpml-shared-5-10_xsd Drilldown into primaryAssetClass in schema fpml-shared-5-10_xsd Drilldown into Product.model in schema fpml-shared-5-10_xsd Drilldown into id in schema fpml-shared-5-10_xsd Drilldown into Product in schema fpml-shared-5-10_xsd Drilldown into CommodityForward in schema fpml-com-5-10_xsdXSD Diagram of commodityForward in schema fpml-com-5-10_xsd (Financial products Markup Language (FpML®))
Collapse XSD Schema Code:
<xsd:element name="commodityForward" type="CommodityForward" substitutionGroup="product">
    <xsd:annotation>
        <xsd:documentation xml:lang="en">Defines a commodity forward product.</xsd:documentation>
    </xsd:annotation>
</xsd:element>
Collapse Child Elements:
Name Type Min Occurs Max Occurs
primaryAssetClass nsA:primaryAssetClass 0 (1)
secondaryAssetClass nsA:secondaryAssetClass 0 unbounded
productType nsA:productType 0 unbounded
productId nsA:productId 0 unbounded
assetClass nsA:assetClass 0 unbounded
valueDate nsA:valueDate 0 (1)
fixedLeg nsA:fixedLeg (1) (1)
averagePriceLeg nsA:averagePriceLeg (1) (1)
commodityForwardLeg nsA:commodityForwardLeg (1) (1)
commonPricing nsA:commonPricing 0 (1)
marketDisruption nsA:marketDisruption 0 (1)
settlementDisruption nsA:settlementDisruption 0 (1)
rounding nsA:rounding 0 (1)
<xs:group> nsA:CommodityContent.model 0 (1)
Collapse Child Attributes:
Name Type Default Value Use
id nsA:id (Optional)
Collapse Derivation Tree:
Collapse References:
nsA:product