Definition Type: Element
Name: equitySwapTransactionSupplement
Namespace: http://www.fpml.org/FpML-5/confirmation
Type: nsA:EquitySwapTransactionSupplement
Containing Schema: fpml-return-swaps-5-10.xsd
Abstract
Documentation:
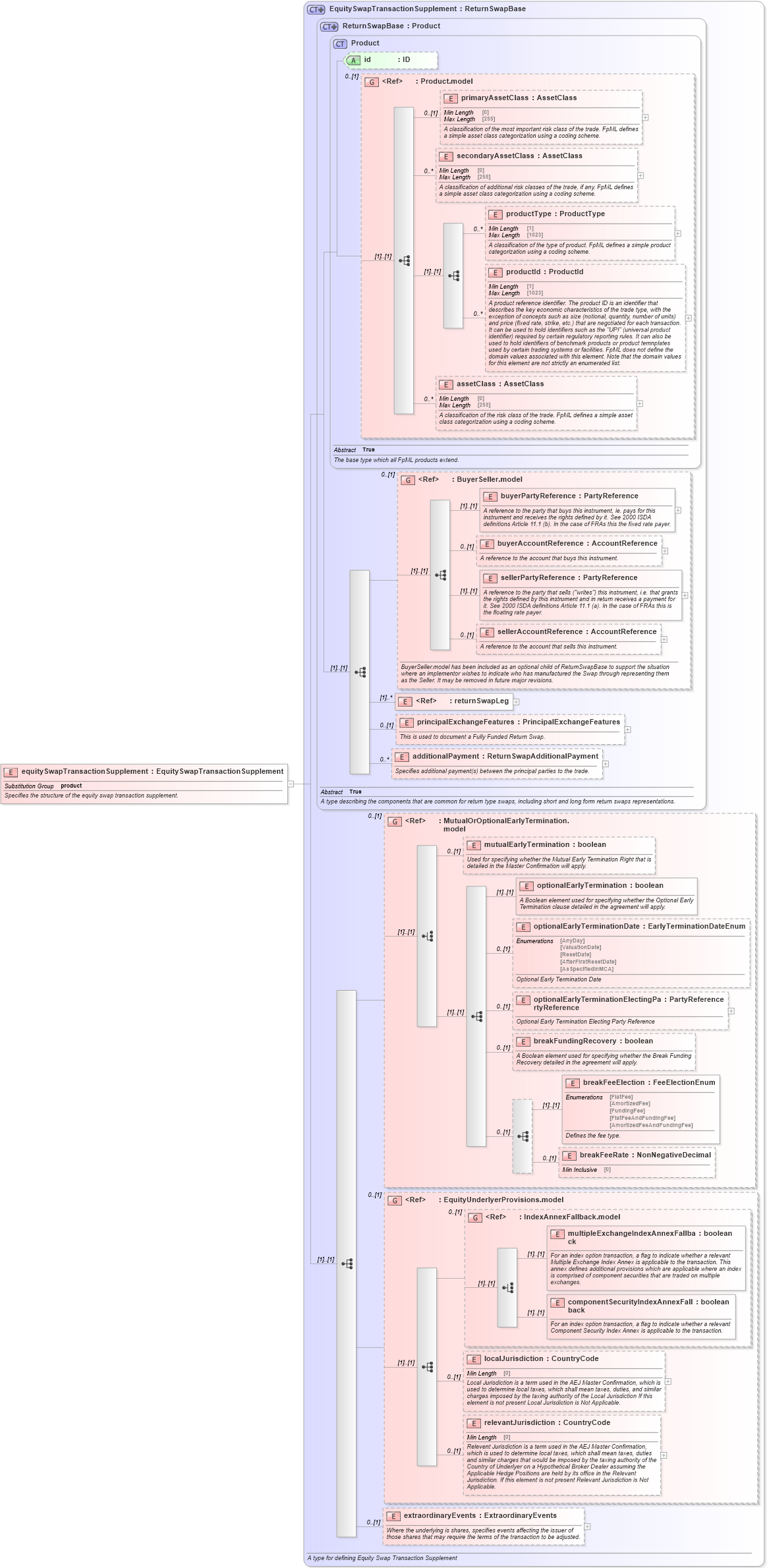
Specifies the structure of the equity swap transaction supplement.
Collapse XSD Schema Diagram:
Drilldown into extraordinaryEvents in schema fpml-return-swaps-5-10_xsd Drilldown into relevantJurisdiction in schema fpml-eq-shared-5-10_xsd Drilldown into localJurisdiction in schema fpml-eq-shared-5-10_xsd Drilldown into componentSecurityIndexAnnexFallback in schema fpml-eq-shared-5-10_xsd Drilldown into multipleExchangeIndexAnnexFallback in schema fpml-eq-shared-5-10_xsd Drilldown into IndexAnnexFallback.model in schema fpml-eq-shared-5-10_xsd Drilldown into EquityUnderlyerProvisions.model in schema fpml-eq-shared-5-10_xsd Drilldown into breakFeeRate in schema fpml-eq-shared-5-10_xsd Drilldown into breakFeeElection in schema fpml-eq-shared-5-10_xsd Drilldown into breakFundingRecovery in schema fpml-eq-shared-5-10_xsd Drilldown into optionalEarlyTerminationElectingPartyReference in schema fpml-eq-shared-5-10_xsd Drilldown into optionalEarlyTerminationDate in schema fpml-eq-shared-5-10_xsd Drilldown into optionalEarlyTermination in schema fpml-eq-shared-5-10_xsd Drilldown into mutualEarlyTermination in schema fpml-eq-shared-5-10_xsd Drilldown into MutualOrOptionalEarlyTermination.model in schema fpml-eq-shared-5-10_xsd Drilldown into additionalPayment in schema fpml-eq-shared-5-10_xsd Drilldown into principalExchangeFeatures in schema fpml-eq-shared-5-10_xsd Drilldown into returnSwapLeg in schema fpml-eq-shared-5-10_xsd Drilldown into sellerAccountReference in schema fpml-shared-5-10_xsd Drilldown into sellerPartyReference in schema fpml-shared-5-10_xsd Drilldown into buyerAccountReference in schema fpml-shared-5-10_xsd Drilldown into buyerPartyReference in schema fpml-shared-5-10_xsd Drilldown into BuyerSeller.model in schema fpml-shared-5-10_xsd Drilldown into assetClass in schema fpml-shared-5-10_xsd Drilldown into productId in schema fpml-shared-5-10_xsd Drilldown into productType in schema fpml-shared-5-10_xsd Drilldown into secondaryAssetClass in schema fpml-shared-5-10_xsd Drilldown into primaryAssetClass in schema fpml-shared-5-10_xsd Drilldown into Product.model in schema fpml-shared-5-10_xsd Drilldown into id in schema fpml-shared-5-10_xsd Drilldown into Product in schema fpml-shared-5-10_xsd Drilldown into ReturnSwapBase in schema fpml-eq-shared-5-10_xsd Drilldown into EquitySwapTransactionSupplement in schema fpml-return-swaps-5-10_xsdXSD Diagram of equitySwapTransactionSupplement in schema fpml-return-swaps-5-10_xsd (Financial products Markup Language (FpML®))
Collapse XSD Schema Code:
<xsd:element name="equitySwapTransactionSupplement" type="EquitySwapTransactionSupplement" substitutionGroup="product">
    <xsd:annotation>
        <xsd:documentation xml:lang="en">Specifies the structure of the equity swap transaction supplement.</xsd:documentation>
    </xsd:annotation>
</xsd:element>
Collapse Child Elements:
Name Type Min Occurs Max Occurs
primaryAssetClass nsA:primaryAssetClass 0 (1)
secondaryAssetClass nsA:secondaryAssetClass 0 unbounded
productType nsA:productType 0 unbounded
productId nsA:productId 0 unbounded
assetClass nsA:assetClass 0 unbounded
buyerPartyReference nsA:buyerPartyReference (1) (1)
buyerAccountReference nsA:buyerAccountReference 0 (1)
sellerPartyReference nsA:sellerPartyReference (1) (1)
sellerAccountReference nsA:sellerAccountReference 0 (1)
returnSwapLeg nsA:returnSwapLeg (1) unbounded
principalExchangeFeatures nsA:principalExchangeFeatures 0 (1)
additionalPayment nsA:additionalPayment 0 unbounded
mutualEarlyTermination nsA:mutualEarlyTermination 0 (1)
optionalEarlyTermination nsA:optionalEarlyTermination (1) (1)
optionalEarlyTerminationDate nsA:optionalEarlyTerminationDate 0 (1)
optionalEarlyTerminationElectingPartyReference nsA:optionalEarlyTerminationElectingPartyReference 0 (1)
breakFundingRecovery nsA:breakFundingRecovery 0 (1)
breakFeeElection nsA:breakFeeElection (1) (1)
breakFeeRate nsA:breakFeeRate 0 (1)
multipleExchangeIndexAnnexFallback nsA:multipleExchangeIndexAnnexFallback (1) (1)
componentSecurityIndexAnnexFallback nsA:componentSecurityIndexAnnexFallback (1) (1)
localJurisdiction nsA:localJurisdiction 0 (1)
relevantJurisdiction nsA:relevantJurisdiction 0 (1)
extraordinaryEvents nsA:extraordinaryEvents 0 (1)
<xs:group> nsA:BuyerSeller.model 0 (1)
<xs:group> nsA:MutualOrOptionalEarlyTermination.model 0 (1)
<xs:group> nsA:EquityUnderlyerProvisions.model 0 (1)
<xs:group> nsA:IndexAnnexFallback.model 0 (1)
Collapse Child Attributes:
Name Type Default Value Use
id nsA:id (Optional)
Collapse Derivation Tree:
Collapse References:
nsA:product