Definition Type: ComplexType
Name: FxStraddle
Namespace: http://www.fpml.org/FpML-5/recordkeeping
Containing Schema: fpml-fx-5-10.xsd
Abstract
Documentation:
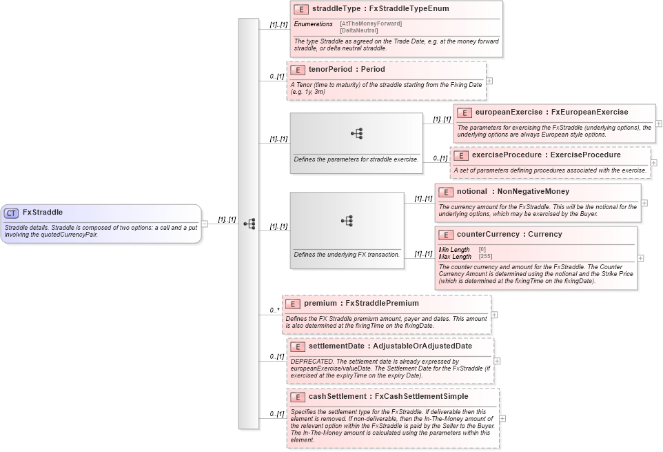
Straddle details. Straddle is composed of two options: a call and a put involving the quotedCurrencyPair.
Collapse XSD Schema Diagram:
Drilldown into cashSettlement in schema fpml-fx-5-10_xsd2 Drilldown into settlementDate in schema fpml-fx-5-10_xsd2 Drilldown into premium in schema fpml-fx-5-10_xsd2 Drilldown into counterCurrency in schema fpml-fx-5-10_xsd2 Drilldown into notional in schema fpml-fx-5-10_xsd2 Drilldown into exerciseProcedure in schema fpml-fx-5-10_xsd2 Drilldown into europeanExercise in schema fpml-fx-5-10_xsd2 Drilldown into tenorPeriod in schema fpml-fx-5-10_xsd2 Drilldown into straddleType in schema fpml-fx-5-10_xsd2XSD Diagram of FxStraddle in schema fpml-fx-5-10_xsd2 (Financial products Markup Language (FpML®))
Collapse XSD Schema Code:
<xsd:complexType name="FxStraddle">
    <xsd:annotation>
        <xsd:documentation xml:lang="en">Straddle details. Straddle is composed of two options: a call and a put involving the quotedCurrencyPair.</xsd:documentation>
    </xsd:annotation>
    <xsd:sequence>
        <xsd:element name="straddleType" type="FxStraddleTypeEnum">
            <xsd:annotation>
                <xsd:documentation xml:lang="en">The type Straddle as agreed on the Trade Date, e.g. at the money forward straddle, or delta neutral straddle.</xsd:documentation>
            </xsd:annotation>
        </xsd:element>
        <xsd:element name="tenorPeriod" type="Period" minOccurs="0">
            <xsd:annotation>
                <xsd:documentation xml:lang="en">A Tenor (time to maturity) of the straddle starting from the Fixing Date (e.g. 1y, 3m)</xsd:documentation>
            </xsd:annotation>
        </xsd:element>
        <xsd:sequence>
            <xsd:annotation>
                <xsd:documentation xml:lang="en">Defines the parameters for straddle exercise.</xsd:documentation>
            </xsd:annotation>
            <xsd:element name="europeanExercise" type="FxEuropeanExercise">
                <xsd:annotation>
                    <xsd:documentation xml:lang="en">The parameters for exercising the FxStraddle (underlying options), the underlying options are always European style options.</xsd:documentation>
                </xsd:annotation>
            </xsd:element>
            <xsd:element name="exerciseProcedure" type="ExerciseProcedure" minOccurs="0">
                <xsd:annotation>
                    <xsd:documentation xml:lang="en">A set of parameters defining procedures associated with the exercise.</xsd:documentation>
                </xsd:annotation>
            </xsd:element>
        </xsd:sequence>
        <xsd:sequence>
            <xsd:annotation>
                <xsd:documentation xml:lang="en">Defines the underlying FX transaction.</xsd:documentation>
            </xsd:annotation>
            <xsd:element name="notional" type="NonNegativeMoney">
                <xsd:annotation>
                    <xsd:documentation xml:lang="en">The currency amount for the FxStraddle. This will be the notional for the underlying options, which may be exercised by the Buyer.</xsd:documentation>
                </xsd:annotation>
            </xsd:element>
            <xsd:element name="counterCurrency" type="Currency">
                <xsd:annotation>
                    <xsd:documentation xml:lang="en">The counter currency and amount for the FxStraddle. The Counter Currency Amount is determined using the notional and the Strike Price (which is determined at the fixingTime on the fixingDate).</xsd:documentation>
                </xsd:annotation>
            </xsd:element>
        </xsd:sequence>
        <xsd:element name="premium" type="FxStraddlePremium" minOccurs="0" maxOccurs="unbounded">
            <xsd:annotation>
                <xsd:documentation xml:lang="en">Defines the FX Straddle premium amount, payer and dates. This amount is also determined at the fixingTime on the fixingDate.</xsd:documentation>
            </xsd:annotation>
        </xsd:element>
        <xsd:element name="settlementDate" type="AdjustableOrAdjustedDate" minOccurs="0" fpml-annotation:deprecated="true" fpml-annotation:deprecatedReason="The settlement date is already expressed by europeanExercise/valueDate" xmlns:fpml-annotation="http://www.fpml.org/annotation">
            <xsd:annotation>
                <xsd:documentation xml:lang="en">DEPRECATED. The settlement date is already expressed by europeanExercise/valueDate. The Settlement Date for the FxStraddle (if exercised at the expiryTime on the expiry Date).</xsd:documentation>
            </xsd:annotation>
        </xsd:element>
        <xsd:element name="cashSettlement" type="FxCashSettlementSimple" minOccurs="0">
            <xsd:annotation>
                <xsd:documentation xml:lang="en">Specifies the settlement type for the FxStraddle. If deliverable then this element is removed. If non-deliverable, then the In-The-Money amount of the relevant option within the FxStraddle is paid by the Seller to the Buyer. The In-The-Money amount is calculated using the parameters within this element.</xsd:documentation>
            </xsd:annotation>
        </xsd:element>
    </xsd:sequence>
</xsd:complexType>
Collapse Child Elements:
Name Type Min Occurs Max Occurs
straddleType nsD:straddleType (1) (1)
tenorPeriod nsD:tenorPeriod 0 (1)
europeanExercise nsD:europeanExercise (1) (1)
exerciseProcedure nsD:exerciseProcedure 0 (1)
notional nsD:notional (1) (1)
counterCurrency nsD:counterCurrency (1) (1)
premium nsD:premium 0 unbounded
settlementDate nsD:settlementDate 0 (1)
cashSettlement nsD:cashSettlement 0 (1)
Collapse Derivation Tree:
Collapse References:
nsD:straddle