Definition Type: ComplexType
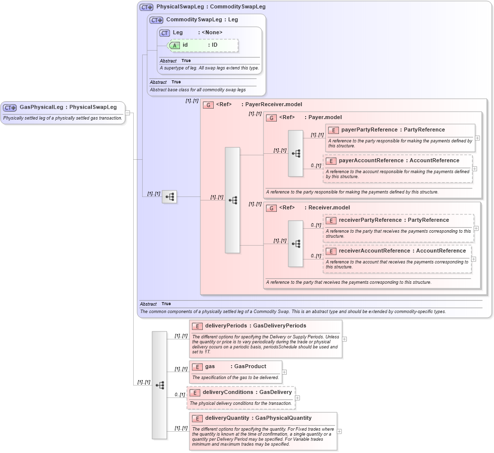
Name: GasPhysicalLeg
Namespace: http://www.fpml.org/FpML-5/recordkeeping
Type: nsD:PhysicalSwapLeg
Containing Schema: fpml-com-5-10.xsd
Abstract
Documentation:
Physically settled leg of a physically settled gas transaction.
Collapse XSD Schema Diagram:
Drilldown into deliveryQuantity in schema fpml-com-5-10_xsd1 Drilldown into deliveryConditions in schema fpml-com-5-10_xsd1 Drilldown into gas in schema fpml-com-5-10_xsd1 Drilldown into deliveryPeriods in schema fpml-com-5-10_xsd1 Drilldown into receiverAccountReference in schema fpml-shared-5-10_xsd3 Drilldown into receiverPartyReference in schema fpml-shared-5-10_xsd3 Drilldown into Receiver.model in schema fpml-shared-5-10_xsd3 Drilldown into payerAccountReference in schema fpml-shared-5-10_xsd3 Drilldown into payerPartyReference in schema fpml-shared-5-10_xsd3 Drilldown into Payer.model in schema fpml-shared-5-10_xsd3 Drilldown into PayerReceiver.model in schema fpml-shared-5-10_xsd3 Drilldown into id in schema fpml-shared-5-10_xsd3 Drilldown into Leg in schema fpml-shared-5-10_xsd3 Drilldown into CommoditySwapLeg in schema fpml-com-5-10_xsd1 Drilldown into PhysicalSwapLeg in schema fpml-com-5-10_xsd1XSD Diagram of GasPhysicalLeg in schema fpml-com-5-10_xsd1 (Financial products Markup Language (FpML®))
Collapse XSD Schema Code:
<xsd:complexType name="GasPhysicalLeg">
    <xsd:annotation>
        <xsd:documentation xml:lang="en">Physically settled leg of a physically settled gas transaction.</xsd:documentation>
    </xsd:annotation>
    <xsd:complexContent>
        <xsd:extension base="PhysicalSwapLeg">
            <xsd:sequence>
                <xsd:element name="deliveryPeriods" type="GasDeliveryPeriods">
                    <xsd:annotation>
                        <xsd:documentation xml:lang="en">The different options for specifying the Delivery or Supply Periods. Unless the quantity or price is to vary periodically during the trade or physical delivery occurs on a periodic basis, periodsSchedule should be used and set to 1T.</xsd:documentation>
                    </xsd:annotation>
                </xsd:element>
                <xsd:element name="gas" type="GasProduct">
                    <xsd:annotation>
                        <xsd:documentation xml:lang="en">The specification of the gas to be delivered.</xsd:documentation>
                    </xsd:annotation>
                </xsd:element>
                <xsd:element name="deliveryConditions" type="GasDelivery" minOccurs="0">
                    <xsd:annotation>
                        <xsd:documentation xml:lang="en">The physical delivery conditions for the transaction.</xsd:documentation>
                    </xsd:annotation>
                </xsd:element>
                <xsd:element name="deliveryQuantity" type="GasPhysicalQuantity">
                    <xsd:annotation>
                        <xsd:documentation xml:lang="en">The different options for specifying the quantity. For Fixed trades where the quantity is known at the time of confirmation, a single quantity or a quantity per Delivery Period may be specified. For Variable trades minimum and maximum trades may be specified.</xsd:documentation>
                    </xsd:annotation>
                </xsd:element>
            </xsd:sequence>
        </xsd:extension>
    </xsd:complexContent>
</xsd:complexType>
Collapse Child Elements:
Name Type Min Occurs Max Occurs
payerPartyReference nsD:payerPartyReference (1) (1)
payerAccountReference nsD:payerAccountReference 0 (1)
receiverPartyReference nsD:receiverPartyReference 0 (1)
receiverAccountReference nsD:receiverAccountReference 0 (1)
deliveryPeriods nsD:deliveryPeriods (1) (1)
gas nsD:gas (1) (1)
deliveryConditions nsD:deliveryConditions 0 (1)
deliveryQuantity nsD:deliveryQuantity (1) (1)
<xs:group> nsD:PayerReceiver.model (1) (1)
<xs:group> nsD:Payer.model (1) (1)
<xs:group> nsD:Receiver.model (1) (1)
Collapse Child Attributes:
Name Type Default Value Use
id nsD:id (Optional)
Collapse Derivation Tree:
Collapse References:
nsD:gasPhysicalLeg