Definition Type: Element
Name: generalTerms
Namespace: http://www.fpml.org/FpML-5/recordkeeping
Type: nsD:GeneralTerms
Containing Schema: fpml-cd-5-10.xsd
MinOccurs (1)
MaxOccurs (1)
Abstract
Documentation:
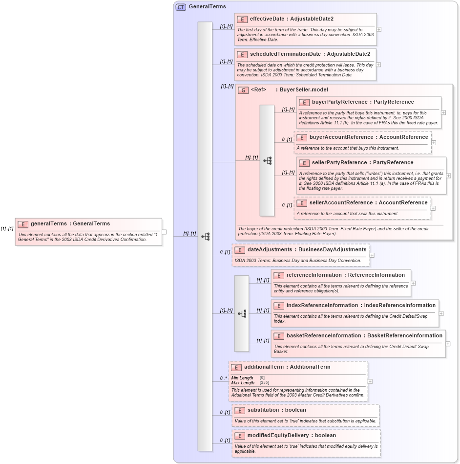
This element contains all the data that appears in the section entitled "1. General Terms" in the 2003 ISDA Credit Derivatives Confirmation.
Collapse XSD Schema Diagram:
Drilldown into modifiedEquityDelivery in schema fpml-cd-5-10_xsd2 Drilldown into substitution in schema fpml-cd-5-10_xsd2 Drilldown into additionalTerm in schema fpml-cd-5-10_xsd2 Drilldown into basketReferenceInformation in schema fpml-cd-5-10_xsd2 Drilldown into indexReferenceInformation in schema fpml-cd-5-10_xsd2 Drilldown into referenceInformation in schema fpml-cd-5-10_xsd2 Drilldown into dateAdjustments in schema fpml-cd-5-10_xsd2 Drilldown into sellerAccountReference in schema fpml-shared-5-10_xsd3 Drilldown into sellerPartyReference in schema fpml-shared-5-10_xsd3 Drilldown into buyerAccountReference in schema fpml-shared-5-10_xsd3 Drilldown into buyerPartyReference in schema fpml-shared-5-10_xsd3 Drilldown into BuyerSeller.model in schema fpml-shared-5-10_xsd3 Drilldown into scheduledTerminationDate in schema fpml-cd-5-10_xsd2 Drilldown into effectiveDate in schema fpml-cd-5-10_xsd2 Drilldown into GeneralTerms in schema fpml-cd-5-10_xsd2XSD Diagram of generalTerms in schema fpml-cd-5-10_xsd2 (Financial products Markup Language (FpML®))
Collapse XSD Schema Code:
<xsd:element name="generalTerms" type="GeneralTerms">
    <xsd:annotation>
        <xsd:documentation xml:lang="en">This element contains all the data that appears in the section entitled "1. General Terms" in the 2003 ISDA Credit Derivatives Confirmation.</xsd:documentation>
    </xsd:annotation>
</xsd:element>
Collapse Child Elements:
Name Type Min Occurs Max Occurs
effectiveDate nsD:effectiveDate (1) (1)
scheduledTerminationDate nsD:scheduledTerminationDate (1) (1)
buyerPartyReference nsD:buyerPartyReference (1) (1)
buyerAccountReference nsD:buyerAccountReference 0 (1)
sellerPartyReference nsD:sellerPartyReference (1) (1)
sellerAccountReference nsD:sellerAccountReference 0 (1)
dateAdjustments nsD:dateAdjustments 0 (1)
referenceInformation nsD:referenceInformation (1) (1)
indexReferenceInformation nsD:indexReferenceInformation (1) (1)
basketReferenceInformation nsD:basketReferenceInformation (1) (1)
additionalTerm nsD:additionalTerm 0 unbounded
substitution nsD:substitution 0 (1)
modifiedEquityDelivery nsD:modifiedEquityDelivery 0 (1)
<xs:group> nsD:BuyerSeller.model (1) (1)
Collapse Derivation Tree: