Definition Type: ComplexType
Name: GeneralTerms
Namespace: http://www.fpml.org/FpML-5/recordkeeping
Containing Schema: fpml-cd-5-10.xsd
Abstract
Collapse XSD Schema Diagram:
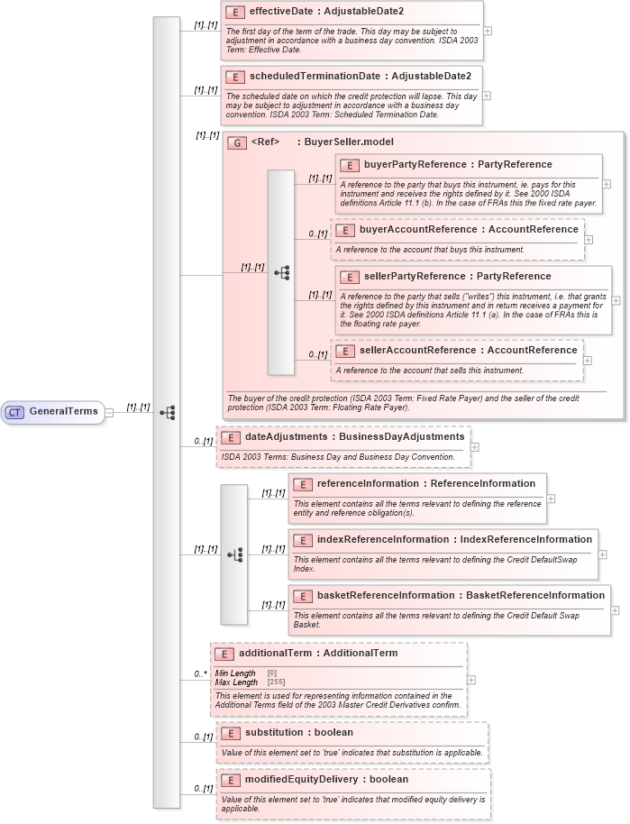
Drilldown into modifiedEquityDelivery in schema fpml-cd-5-10_xsd2 Drilldown into substitution in schema fpml-cd-5-10_xsd2 Drilldown into additionalTerm in schema fpml-cd-5-10_xsd2 Drilldown into basketReferenceInformation in schema fpml-cd-5-10_xsd2 Drilldown into indexReferenceInformation in schema fpml-cd-5-10_xsd2 Drilldown into referenceInformation in schema fpml-cd-5-10_xsd2 Drilldown into dateAdjustments in schema fpml-cd-5-10_xsd2 Drilldown into sellerAccountReference in schema fpml-shared-5-10_xsd3 Drilldown into sellerPartyReference in schema fpml-shared-5-10_xsd3 Drilldown into buyerAccountReference in schema fpml-shared-5-10_xsd3 Drilldown into buyerPartyReference in schema fpml-shared-5-10_xsd3 Drilldown into BuyerSeller.model in schema fpml-shared-5-10_xsd3 Drilldown into scheduledTerminationDate in schema fpml-cd-5-10_xsd2 Drilldown into effectiveDate in schema fpml-cd-5-10_xsd2XSD Diagram of GeneralTerms in schema fpml-cd-5-10_xsd2 (Financial products Markup Language (FpML®))
Collapse XSD Schema Code:
<xsd:complexType name="GeneralTerms">
    <xsd:sequence>
        <xsd:element name="effectiveDate" type="AdjustableDate2">
            <xsd:annotation>
                <xsd:documentation xml:lang="en">The first day of the term of the trade. This day may be subject to adjustment in accordance with a business day convention. ISDA 2003 Term: Effective Date.</xsd:documentation>
            </xsd:annotation>
        </xsd:element>
        <xsd:element name="scheduledTerminationDate" type="AdjustableDate2">
            <xsd:annotation>
                <xsd:documentation xml:lang="en">The scheduled date on which the credit protection will lapse. This day may be subject to adjustment in accordance with a business day convention. ISDA 2003 Term: Scheduled Termination Date.</xsd:documentation>
            </xsd:annotation>
        </xsd:element>
        <xsd:group ref="BuyerSeller.model">
            <xsd:annotation>
                <xsd:documentation xml:lang="en">The buyer of the credit protection (ISDA 2003 Term: Fixed Rate Payer) and the seller of the credit protection (ISDA 2003 Term: Floating Rate Payer).</xsd:documentation>
            </xsd:annotation>
        </xsd:group>
        <xsd:element name="dateAdjustments" type="BusinessDayAdjustments" minOccurs="0">
            <xsd:annotation>
                <xsd:documentation xml:lang="en">ISDA 2003 Terms: Business Day and Business Day Convention.</xsd:documentation>
            </xsd:annotation>
        </xsd:element>
        <xsd:choice>
            <xsd:element name="referenceInformation" type="ReferenceInformation">
                <xsd:annotation>
                    <xsd:documentation xml:lang="en">This element contains all the terms relevant to defining the reference entity and reference obligation(s).</xsd:documentation>
                </xsd:annotation>
            </xsd:element>
            <xsd:element name="indexReferenceInformation" type="IndexReferenceInformation">
                <xsd:annotation>
                    <xsd:documentation xml:lang="en">This element contains all the terms relevant to defining the Credit DefaultSwap Index.</xsd:documentation>
                </xsd:annotation>
            </xsd:element>
            <xsd:element name="basketReferenceInformation" type="BasketReferenceInformation">
                <xsd:annotation>
                    <xsd:documentation xml:lang="en">This element contains all the terms relevant to defining the Credit Default Swap Basket.</xsd:documentation>
                </xsd:annotation>
            </xsd:element>
        </xsd:choice>
        <xsd:element name="additionalTerm" type="AdditionalTerm" minOccurs="0" maxOccurs="unbounded">
            <xsd:annotation>
                <xsd:documentation xml:lang="en">This element is used for representing information contained in the Additional Terms field of the 2003 Master Credit Derivatives confirm.</xsd:documentation>
            </xsd:annotation>
        </xsd:element>
        <xsd:element name="substitution" type="xsd:boolean" minOccurs="0">
            <xsd:annotation>
                <xsd:documentation xml:lang="en">Value of this element set to 'true' indicates that substitution is applicable.</xsd:documentation>
            </xsd:annotation>
        </xsd:element>
        <xsd:element name="modifiedEquityDelivery" type="xsd:boolean" minOccurs="0">
            <xsd:annotation>
                <xsd:documentation xml:lang="en">Value of this element set to 'true' indicates that modified equity delivery is applicable.</xsd:documentation>
            </xsd:annotation>
        </xsd:element>
    </xsd:sequence>
</xsd:complexType>
Collapse Child Elements:
Name Type Min Occurs Max Occurs
effectiveDate nsD:effectiveDate (1) (1)
scheduledTerminationDate nsD:scheduledTerminationDate (1) (1)
buyerPartyReference nsD:buyerPartyReference (1) (1)
buyerAccountReference nsD:buyerAccountReference 0 (1)
sellerPartyReference nsD:sellerPartyReference (1) (1)
sellerAccountReference nsD:sellerAccountReference 0 (1)
dateAdjustments nsD:dateAdjustments 0 (1)
referenceInformation nsD:referenceInformation (1) (1)
indexReferenceInformation nsD:indexReferenceInformation (1) (1)
basketReferenceInformation nsD:basketReferenceInformation (1) (1)
additionalTerm nsD:additionalTerm 0 unbounded
substitution nsD:substitution 0 (1)
modifiedEquityDelivery nsD:modifiedEquityDelivery 0 (1)
<xs:group> nsD:BuyerSeller.model (1) (1)
Collapse Derivation Tree:
Collapse References:
nsD:generalTerms