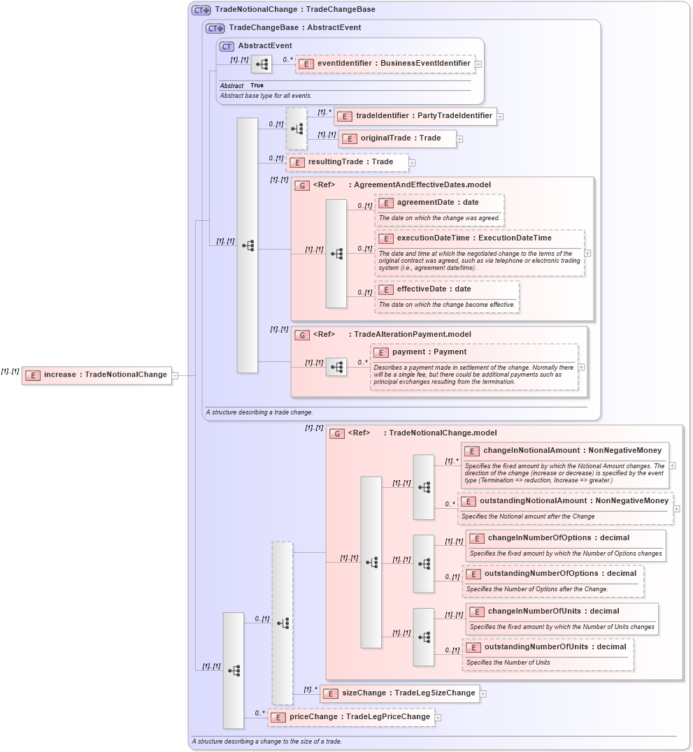
Definition Type: Element
Name: increase
Namespace: http://www.fpml.org/FpML-5/recordkeeping
Type: nsD:TradeNotionalChange
Containing Schema: fpml-business-events-5-10.xsd
MinOccurs (1)
MaxOccurs (1)
Abstract
Collapse XSD Schema Diagram:
Drilldown into priceChange in schema fpml-business-events-5-10_xsd2 Drilldown into sizeChange in schema fpml-business-events-5-10_xsd2 Drilldown into outstandingNumberOfUnits in schema fpml-business-events-5-10_xsd2 Drilldown into changeInNumberOfUnits in schema fpml-business-events-5-10_xsd2 Drilldown into outstandingNumberOfOptions in schema fpml-business-events-5-10_xsd2 Drilldown into changeInNumberOfOptions in schema fpml-business-events-5-10_xsd2 Drilldown into outstandingNotionalAmount in schema fpml-business-events-5-10_xsd2 Drilldown into changeInNotionalAmount in schema fpml-business-events-5-10_xsd2 Drilldown into TradeNotionalChange.model in schema fpml-business-events-5-10_xsd2 Drilldown into payment in schema fpml-business-events-5-10_xsd2 Drilldown into TradeAlterationPayment.model in schema fpml-business-events-5-10_xsd2 Drilldown into effectiveDate in schema fpml-business-events-5-10_xsd2 Drilldown into executionDateTime in schema fpml-business-events-5-10_xsd2 Drilldown into agreementDate in schema fpml-business-events-5-10_xsd2 Drilldown into AgreementAndEffectiveDates.model in schema fpml-business-events-5-10_xsd2 Drilldown into resultingTrade in schema fpml-business-events-5-10_xsd2 Drilldown into originalTrade in schema fpml-business-events-5-10_xsd2 Drilldown into tradeIdentifier in schema fpml-business-events-5-10_xsd2 Drilldown into eventIdentifier in schema fpml-business-events-5-10_xsd2 Drilldown into AbstractEvent in schema fpml-business-events-5-10_xsd2 Drilldown into TradeChangeBase in schema fpml-business-events-5-10_xsd2 Drilldown into TradeNotionalChange in schema fpml-business-events-5-10_xsd2XSD Diagram of increase in schema fpml-business-events-5-10_xsd2 (Financial products Markup Language (FpML®))
Collapse XSD Schema Code:
<xsd:element name="increase" type="TradeNotionalChange" />
Collapse Child Elements:
Name Type Min Occurs Max Occurs
eventIdentifier nsD:eventIdentifier 0 unbounded
tradeIdentifier nsD:tradeIdentifier (1) unbounded
originalTrade nsD:originalTrade (1) (1)
resultingTrade nsD:resultingTrade 0 (1)
agreementDate nsD:agreementDate 0 (1)
executionDateTime nsD:executionDateTime 0 (1)
effectiveDate nsD:effectiveDate 0 (1)
payment nsD:payment 0 unbounded
changeInNotionalAmount nsD:changeInNotionalAmount (1) unbounded
outstandingNotionalAmount nsD:outstandingNotionalAmount 0 unbounded
changeInNumberOfOptions nsD:changeInNumberOfOptions (1) (1)
outstandingNumberOfOptions nsD:outstandingNumberOfOptions 0 (1)
changeInNumberOfUnits nsD:changeInNumberOfUnits (1) (1)
outstandingNumberOfUnits nsD:outstandingNumberOfUnits 0 (1)
sizeChange nsD:sizeChange (1) unbounded
priceChange nsD:priceChange 0 unbounded
<xs:group> nsD:AgreementAndEffectiveDates.model (1) (1)
<xs:group> nsD:TradeAlterationPayment.model (1) (1)
<xs:group> nsD:TradeNotionalChange.model (1) (1)
Collapse Derivation Tree: