Definition Type: ComplexType
Name: InterestCapitalization
Namespace: http://www.fpml.org/FpML-5/confirmation
Type: nsA:AbstractLoanContractEvent
Containing Schema: fpml-loan-5-10.xsd
Abstract
Documentation:
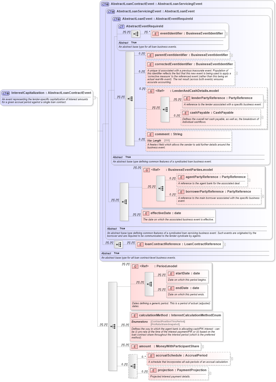
An event representing the lender-specific capitalization of interest amounts for a given accrual period against a single loan contract.
Collapse XSD Schema Diagram:
Drilldown into projection in schema fpml-loan-5-10_xsd Drilldown into accrualSchedule in schema fpml-loan-5-10_xsd Drilldown into amount in schema fpml-loan-5-10_xsd Drilldown into calculationMethod in schema fpml-loan-5-10_xsd Drilldown into endDate in schema fpml-shared-5-10_xsd Drilldown into startDate in schema fpml-shared-5-10_xsd Drilldown into Period.model in schema fpml-shared-5-10_xsd Drilldown into loanContractReference in schema fpml-loan-5-10_xsd Drilldown into effectiveDate in schema fpml-loan-5-10_xsd Drilldown into borrowerPartyReference in schema fpml-loan-5-10_xsd Drilldown into agentPartyReference in schema fpml-loan-5-10_xsd Drilldown into BusinessEventParties.model in schema fpml-loan-5-10_xsd Drilldown into comment in schema fpml-loan-5-10_xsd Drilldown into cashPayable in schema fpml-loan-5-10_xsd Drilldown into lenderPartyReference in schema fpml-loan-5-10_xsd Drilldown into LenderAndCashDetails.model in schema fpml-loan-5-10_xsd Drilldown into correctedEventIdentifier in schema fpml-loan-5-10_xsd Drilldown into parentEventIdentifier in schema fpml-loan-5-10_xsd Drilldown into eventIdentifier in schema fpml-loan-5-10_xsd Drilldown into AbstractEventRequireId in schema fpml-loan-5-10_xsd Drilldown into AbstractLoanEvent in schema fpml-loan-5-10_xsd Drilldown into AbstractLoanServicingEvent in schema fpml-loan-5-10_xsd Drilldown into AbstractLoanContractEvent in schema fpml-loan-5-10_xsdXSD Diagram of InterestCapitalization in schema fpml-loan-5-10_xsd (Financial products Markup Language (FpML®))
Collapse XSD Schema Code:
<xsd:complexType name="InterestCapitalization">
    <xsd:annotation>
        <xsd:documentation xml:lang="en">An event representing the lender-specific capitalization of interest amounts for a given accrual period against a single loan contract.</xsd:documentation>
    </xsd:annotation>
    <xsd:complexContent>
        <xsd:extension base="AbstractLoanContractEvent">
            <xsd:sequence>
                <xsd:group ref="Period.model">
                    <xsd:annotation>
                        <xsd:documentation xml:lang="en">Dates defining a generic period. This is a period of actual (adjusted) dates.</xsd:documentation>
                    </xsd:annotation>
                </xsd:group>
                <xsd:element name="calculationMethod" type="InterestCalculationMethodEnum">
                    <xsd:annotation>
                        <xsd:documentation xml:lang="en">Defines the way in which the agent bank is allocating cash/PIK interest - can be (i) pro-rata at the time of the interest payment/PIK or (ii) based on the loan contract share throughout the interest period (which is the preferred method).</xsd:documentation>
                    </xsd:annotation>
                </xsd:element>
                <xsd:element name="amount" type="MoneyWithParticipantShare" />
                <xsd:sequence minOccurs="0">
                    <xsd:element name="accrualSchedule" type="AccrualPeriod" minOccurs="0" maxOccurs="unbounded">
                        <xsd:annotation>
                            <xsd:documentation xml:lang="en">A schedule that incorporates all sub-periods of an accrual calculation.</xsd:documentation>
                        </xsd:annotation>
                    </xsd:element>
                    <xsd:element name="projection" type="PaymentProjection" minOccurs="0">
                        <xsd:annotation>
                            <xsd:documentation xml:lang="en">Projected interest payment details.</xsd:documentation>
                        </xsd:annotation>
                    </xsd:element>
                </xsd:sequence>
            </xsd:sequence>
        </xsd:extension>
    </xsd:complexContent>
</xsd:complexType>
Collapse Child Elements:
Name Type Min Occurs Max Occurs
eventIdentifier nsA:eventIdentifier (1) unbounded
parentEventIdentifier nsA:parentEventIdentifier 0 (1)
correctedEventIdentifier nsA:correctedEventIdentifier 0 (1)
lenderPartyReference nsA:lenderPartyReference (1) (1)
cashPayable nsA:cashPayable 0 (1)
comment nsA:comment 0 (1)
agentPartyReference nsA:agentPartyReference 0 (1)
borrowerPartyReference nsA:borrowerPartyReference 0 (1)
effectiveDate nsA:effectiveDate (1) (1)
loanContractReference nsA:loanContractReference (1) (1)
startDate nsA:startDate (1) (1)
endDate nsA:endDate (1) (1)
calculationMethod nsA:calculationMethod (1) (1)
amount nsA:amount (1) (1)
accrualSchedule nsA:accrualSchedule 0 unbounded
projection nsA:projection 0 (1)
<xs:group> nsA:LenderAndCashDetails.model 0 (1)
<xs:group> nsA:BusinessEventParties.model (1) (1)
<xs:group> nsA:Period.model (1) (1)
Collapse Derivation Tree:
Collapse References:
nsA:interestCapitalization, nsA:interestCapitalization