Definition Type: Element
Name: lcRenewal
Namespace: http://www.fpml.org/FpML-5/confirmation
Type: nsA:LcRenewal
Containing Schema: fpml-loan-5-10.xsd
Abstract
Collapse XSD Schema Diagram:
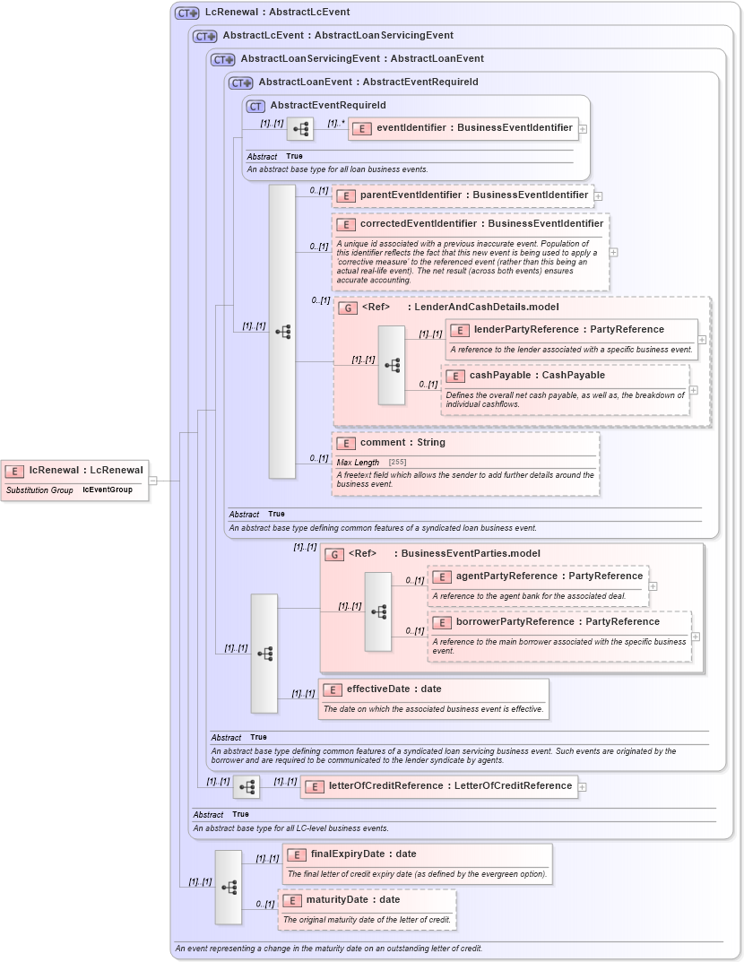
Drilldown into maturityDate in schema fpml-loan-5-10_xsd Drilldown into finalExpiryDate in schema fpml-loan-5-10_xsd Drilldown into letterOfCreditReference in schema fpml-loan-5-10_xsd Drilldown into effectiveDate in schema fpml-loan-5-10_xsd Drilldown into borrowerPartyReference in schema fpml-loan-5-10_xsd Drilldown into agentPartyReference in schema fpml-loan-5-10_xsd Drilldown into BusinessEventParties.model in schema fpml-loan-5-10_xsd Drilldown into comment in schema fpml-loan-5-10_xsd Drilldown into cashPayable in schema fpml-loan-5-10_xsd Drilldown into lenderPartyReference in schema fpml-loan-5-10_xsd Drilldown into LenderAndCashDetails.model in schema fpml-loan-5-10_xsd Drilldown into correctedEventIdentifier in schema fpml-loan-5-10_xsd Drilldown into parentEventIdentifier in schema fpml-loan-5-10_xsd Drilldown into eventIdentifier in schema fpml-loan-5-10_xsd Drilldown into AbstractEventRequireId in schema fpml-loan-5-10_xsd Drilldown into AbstractLoanEvent in schema fpml-loan-5-10_xsd Drilldown into AbstractLoanServicingEvent in schema fpml-loan-5-10_xsd Drilldown into AbstractLcEvent in schema fpml-loan-5-10_xsd Drilldown into LcRenewal in schema fpml-loan-5-10_xsdXSD Diagram of lcRenewal in schema fpml-loan-5-10_xsd (Financial products Markup Language (FpML®))
Collapse XSD Schema Code:
<xsd:element name="lcRenewal" type="LcRenewal" substitutionGroup="lcEventGroup" />
Collapse Child Elements:
Name Type Min Occurs Max Occurs
eventIdentifier nsA:eventIdentifier (1) unbounded
parentEventIdentifier nsA:parentEventIdentifier 0 (1)
correctedEventIdentifier nsA:correctedEventIdentifier 0 (1)
lenderPartyReference nsA:lenderPartyReference (1) (1)
cashPayable nsA:cashPayable 0 (1)
comment nsA:comment 0 (1)
agentPartyReference nsA:agentPartyReference 0 (1)
borrowerPartyReference nsA:borrowerPartyReference 0 (1)
effectiveDate nsA:effectiveDate (1) (1)
letterOfCreditReference nsA:letterOfCreditReference (1) (1)
finalExpiryDate nsA:finalExpiryDate (1) (1)
maturityDate nsA:maturityDate 0 (1)
<xs:group> nsA:LenderAndCashDetails.model 0 (1)
<xs:group> nsA:BusinessEventParties.model (1) (1)
Collapse Derivation Tree:
Collapse References:
nsA:lcEventGroup