Definition Type: ComplexType
Name: LetterOfCredit
Namespace: http://www.fpml.org/FpML-5/confirmation
Type: nsA:LetterOfCreditSummary
Containing Schema: fpml-loan-5-10.xsd
Abstract
Documentation:
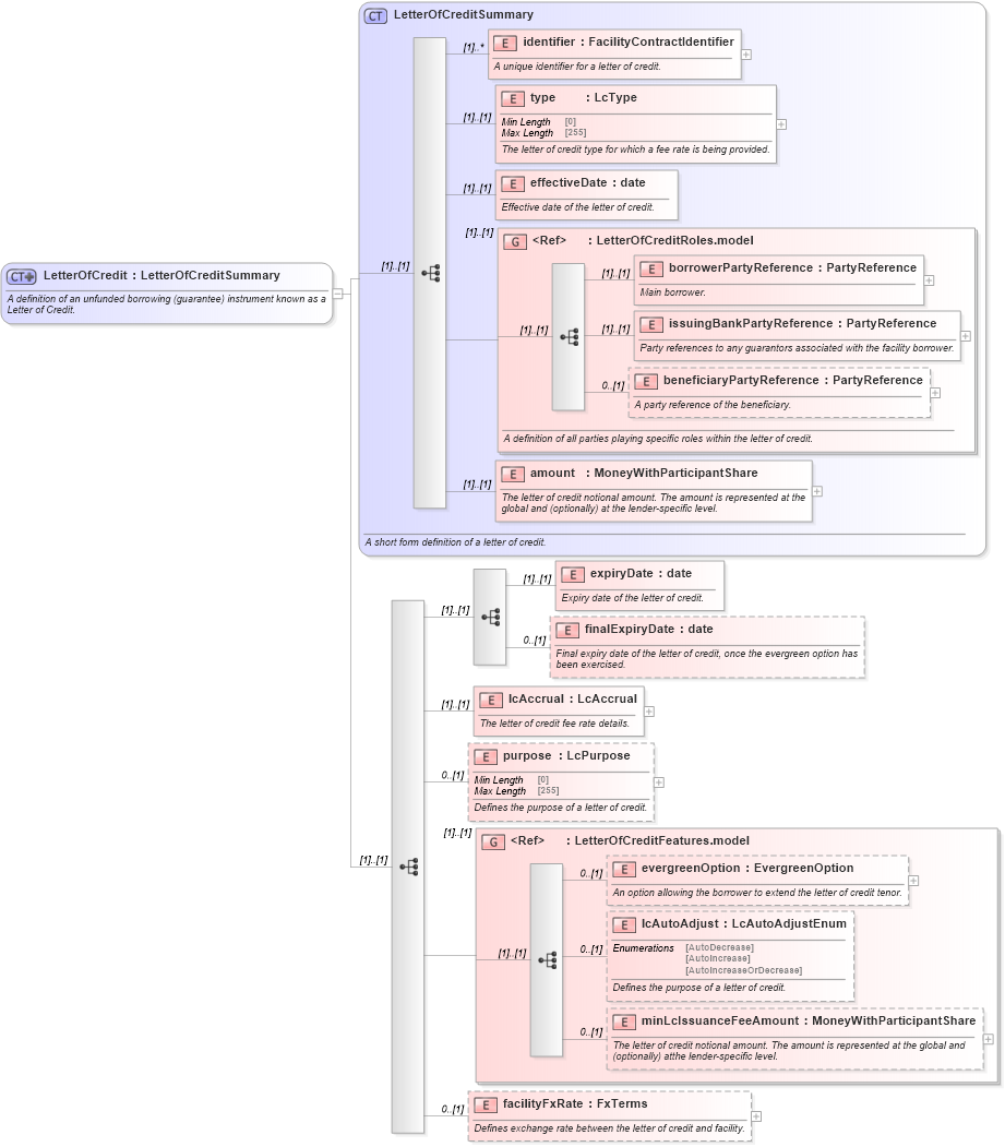
A definition of an unfunded borrowing (guarantee) instrument known as a Letter of Credit.
Collapse XSD Schema Diagram:
Drilldown into facilityFxRate in schema fpml-loan-5-10_xsd Drilldown into minLcIssuanceFeeAmount in schema fpml-loan-5-10_xsd Drilldown into lcAutoAdjust in schema fpml-loan-5-10_xsd Drilldown into evergreenOption in schema fpml-loan-5-10_xsd Drilldown into LetterOfCreditFeatures.model in schema fpml-loan-5-10_xsd Drilldown into purpose in schema fpml-loan-5-10_xsd Drilldown into lcAccrual in schema fpml-loan-5-10_xsd Drilldown into finalExpiryDate in schema fpml-loan-5-10_xsd Drilldown into expiryDate in schema fpml-loan-5-10_xsd Drilldown into amount in schema fpml-loan-5-10_xsd Drilldown into beneficiaryPartyReference in schema fpml-loan-5-10_xsd Drilldown into issuingBankPartyReference in schema fpml-loan-5-10_xsd Drilldown into borrowerPartyReference in schema fpml-loan-5-10_xsd Drilldown into LetterOfCreditRoles.model in schema fpml-loan-5-10_xsd Drilldown into effectiveDate in schema fpml-loan-5-10_xsd Drilldown into type in schema fpml-loan-5-10_xsd Drilldown into identifier in schema fpml-loan-5-10_xsd Drilldown into LetterOfCreditSummary in schema fpml-loan-5-10_xsdXSD Diagram of LetterOfCredit in schema fpml-loan-5-10_xsd (Financial products Markup Language (FpML®))
Collapse XSD Schema Code:
<xsd:complexType name="LetterOfCredit">
    <xsd:annotation>
        <xsd:documentation xml:lang="en">A definition of an unfunded borrowing (guarantee) instrument known as a Letter of Credit.</xsd:documentation>
    </xsd:annotation>
    <xsd:complexContent>
        <xsd:extension base="LetterOfCreditSummary">
            <xsd:sequence>
                <xsd:sequence>
                    <xsd:element name="expiryDate" type="xsd:date">
                        <xsd:annotation>
                            <xsd:documentation xml:lang="en">Expiry date of the letter of credit.</xsd:documentation>
                        </xsd:annotation>
                    </xsd:element>
                    <xsd:element name="finalExpiryDate" type="xsd:date" minOccurs="0">
                        <xsd:annotation>
                            <xsd:documentation xml:lang="en">Final expiry date of the letter of credit, once the evergreen option has been exercised.</xsd:documentation>
                        </xsd:annotation>
                    </xsd:element>
                </xsd:sequence>
                <xsd:element name="lcAccrual" type="LcAccrual">
                    <xsd:annotation>
                        <xsd:documentation xml:lang="en">The letter of credit fee rate details.</xsd:documentation>
                    </xsd:annotation>
                </xsd:element>
                <xsd:element name="purpose" type="LcPurpose" minOccurs="0">
                    <xsd:annotation>
                        <xsd:documentation xml:lang="en">Defines the purpose of a letter of credit.</xsd:documentation>
                    </xsd:annotation>
                </xsd:element>
                <xsd:group ref="LetterOfCreditFeatures.model" />
                <xsd:element name="facilityFxRate" type="FxTerms" minOccurs="0">
                    <xsd:annotation>
                        <xsd:documentation xml:lang="en">Defines exchange rate between the letter of credit and facility.</xsd:documentation>
                    </xsd:annotation>
                </xsd:element>
            </xsd:sequence>
        </xsd:extension>
    </xsd:complexContent>
</xsd:complexType>
Collapse Child Elements:
Name Type Min Occurs Max Occurs
identifier nsA:identifier (1) unbounded
type nsA:type (1) (1)
effectiveDate nsA:effectiveDate (1) (1)
borrowerPartyReference nsA:borrowerPartyReference (1) (1)
issuingBankPartyReference nsA:issuingBankPartyReference (1) (1)
beneficiaryPartyReference nsA:beneficiaryPartyReference 0 (1)
amount nsA:amount (1) (1)
expiryDate nsA:expiryDate (1) (1)
finalExpiryDate nsA:finalExpiryDate 0 (1)
lcAccrual nsA:lcAccrual (1) (1)
purpose nsA:purpose 0 (1)
evergreenOption nsA:evergreenOption 0 (1)
lcAutoAdjust nsA:lcAutoAdjust 0 (1)
minLcIssuanceFeeAmount nsA:minLcIssuanceFeeAmount 0 (1)
facilityFxRate nsA:facilityFxRate 0 (1)
<xs:group> nsA:LetterOfCreditRoles.model (1) (1)
<xs:group> nsA:LetterOfCreditFeatures.model (1) (1)
Collapse Derivation Tree:
Collapse References:
nsA:letterOfCredit, nsA:letterOfCredit, nsA:letterOfCredit, nsA:letterOfCredit