Definition Type: Element
Name: letterOfCredit
Namespace: http://www.fpml.org/FpML-5/confirmation
Type: nsA:LetterOfCredit
Containing Schema: fpml-loan-5-10.xsd
MinOccurs (1)
MaxOccurs (1)
Abstract
Documentation:
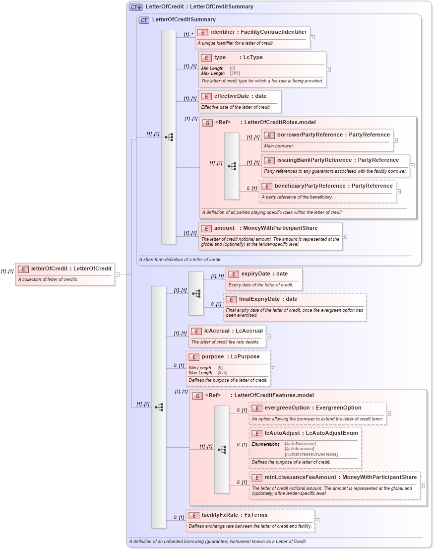
A collection of letter of credits.
Collapse XSD Schema Diagram:
Drilldown into facilityFxRate in schema fpml-loan-5-10_xsd Drilldown into minLcIssuanceFeeAmount in schema fpml-loan-5-10_xsd Drilldown into lcAutoAdjust in schema fpml-loan-5-10_xsd Drilldown into evergreenOption in schema fpml-loan-5-10_xsd Drilldown into LetterOfCreditFeatures.model in schema fpml-loan-5-10_xsd Drilldown into purpose in schema fpml-loan-5-10_xsd Drilldown into lcAccrual in schema fpml-loan-5-10_xsd Drilldown into finalExpiryDate in schema fpml-loan-5-10_xsd Drilldown into expiryDate in schema fpml-loan-5-10_xsd Drilldown into amount in schema fpml-loan-5-10_xsd Drilldown into beneficiaryPartyReference in schema fpml-loan-5-10_xsd Drilldown into issuingBankPartyReference in schema fpml-loan-5-10_xsd Drilldown into borrowerPartyReference in schema fpml-loan-5-10_xsd Drilldown into LetterOfCreditRoles.model in schema fpml-loan-5-10_xsd Drilldown into effectiveDate in schema fpml-loan-5-10_xsd Drilldown into type in schema fpml-loan-5-10_xsd Drilldown into identifier in schema fpml-loan-5-10_xsd Drilldown into LetterOfCreditSummary in schema fpml-loan-5-10_xsd Drilldown into LetterOfCredit in schema fpml-loan-5-10_xsdXSD Diagram of letterOfCredit in schema fpml-loan-5-10_xsd (Financial products Markup Language (FpML®))
Collapse XSD Schema Code:
<xsd:element name="letterOfCredit" type="LetterOfCredit">
    <xsd:annotation>
        <xsd:documentation xml:lang="en">A collection of letter of credits.</xsd:documentation>
    </xsd:annotation>
</xsd:element>
Collapse Child Elements:
Name Type Min Occurs Max Occurs
identifier nsA:identifier (1) unbounded
type nsA:type (1) (1)
effectiveDate nsA:effectiveDate (1) (1)
borrowerPartyReference nsA:borrowerPartyReference (1) (1)
issuingBankPartyReference nsA:issuingBankPartyReference (1) (1)
beneficiaryPartyReference nsA:beneficiaryPartyReference 0 (1)
amount nsA:amount (1) (1)
expiryDate nsA:expiryDate (1) (1)
finalExpiryDate nsA:finalExpiryDate 0 (1)
lcAccrual nsA:lcAccrual (1) (1)
purpose nsA:purpose 0 (1)
evergreenOption nsA:evergreenOption 0 (1)
lcAutoAdjust nsA:lcAutoAdjust 0 (1)
minLcIssuanceFeeAmount nsA:minLcIssuanceFeeAmount 0 (1)
facilityFxRate nsA:facilityFxRate 0 (1)
<xs:group> nsA:LetterOfCreditRoles.model (1) (1)
<xs:group> nsA:LetterOfCreditFeatures.model (1) (1)
Collapse Derivation Tree: