Definition Type: ComplexType
Name: LoanContract
Namespace: http://www.fpml.org/FpML-5/confirmation
Type: nsA:LoanContractSummary
Containing Schema: fpml-loan-5-10.xsd
Abstract
Documentation:
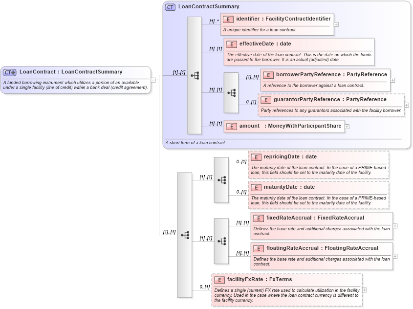
A funded borrowing instrument which utilizes a portion of an available under a single facility (line of credit) within a bank deal (credit agreement).
Collapse XSD Schema Diagram:
Drilldown into facilityFxRate in schema fpml-loan-5-10_xsd Drilldown into floatingRateAccrual in schema fpml-loan-5-10_xsd Drilldown into fixedRateAccrual in schema fpml-loan-5-10_xsd Drilldown into maturityDate in schema fpml-loan-5-10_xsd Drilldown into repricingDate in schema fpml-loan-5-10_xsd Drilldown into amount in schema fpml-loan-5-10_xsd Drilldown into guarantorPartyReference in schema fpml-loan-5-10_xsd Drilldown into borrowerPartyReference in schema fpml-loan-5-10_xsd Drilldown into effectiveDate in schema fpml-loan-5-10_xsd Drilldown into identifier in schema fpml-loan-5-10_xsd Drilldown into LoanContractSummary in schema fpml-loan-5-10_xsdXSD Diagram of LoanContract in schema fpml-loan-5-10_xsd (Financial products Markup Language (FpML®))
Collapse XSD Schema Code:
<xsd:complexType name="LoanContract">
    <xsd:annotation>
        <xsd:documentation xml:lang="en">A funded borrowing instrument which utilizes a portion of an available under a single facility (line of credit) within a bank deal (credit agreement).</xsd:documentation>
    </xsd:annotation>
    <xsd:complexContent>
        <xsd:extension base="LoanContractSummary">
            <xsd:sequence>
                <xsd:sequence>
                    <xsd:element name="repricingDate" type="xsd:date" minOccurs="0">
                        <xsd:annotation>
                            <xsd:documentation xml:lang="en">The maturity date of the loan contract. In the case of a PRIME-based loan, this field should be set to the maturity date of the facility.</xsd:documentation>
                        </xsd:annotation>
                    </xsd:element>
                    <xsd:element name="maturityDate" type="xsd:date" minOccurs="0">
                        <xsd:annotation>
                            <xsd:documentation xml:lang="en">The maturity date of the loan contract. In the case of a PRIME-based loan, this field should be set to the maturity date of the facility.</xsd:documentation>
                        </xsd:annotation>
                    </xsd:element>
                </xsd:sequence>
                <xsd:choice>
                    <xsd:element name="fixedRateAccrual" type="FixedRateAccrual">
                        <xsd:annotation>
                            <xsd:documentation xml:lang="en">Defines the base rate and additional charges associated with the loan contract.</xsd:documentation>
                        </xsd:annotation>
                    </xsd:element>
                    <xsd:element name="floatingRateAccrual" type="FloatingRateAccrual">
                        <xsd:annotation>
                            <xsd:documentation xml:lang="en">Defines the base rate and additional charges associated with the loan contract.</xsd:documentation>
                        </xsd:annotation>
                    </xsd:element>
                </xsd:choice>
                <xsd:element name="facilityFxRate" type="FxTerms" minOccurs="0">
                    <xsd:annotation>
                        <xsd:documentation xml:lang="en">Defines a single (current) FX rate used to calculate utilization in the facility currency. Used in the case where the loan contract currency is different to the facility currency.</xsd:documentation>
                    </xsd:annotation>
                </xsd:element>
            </xsd:sequence>
        </xsd:extension>
    </xsd:complexContent>
</xsd:complexType>
Collapse Child Elements:
Name Type Min Occurs Max Occurs
identifier nsA:identifier (1) unbounded
effectiveDate nsA:effectiveDate (1) (1)
borrowerPartyReference nsA:borrowerPartyReference (1) (1)
guarantorPartyReference nsA:guarantorPartyReference 0 (1)
amount nsA:amount (1) (1)
repricingDate nsA:repricingDate 0 (1)
maturityDate nsA:maturityDate 0 (1)
fixedRateAccrual nsA:fixedRateAccrual (1) (1)
floatingRateAccrual nsA:floatingRateAccrual (1) (1)
facilityFxRate nsA:facilityFxRate 0 (1)
Collapse Derivation Tree:
Collapse References:
nsA:contract, nsA:contract, nsA:contractnsA:loanContract, nsA:loanContract,