Definition Type: ComplexType
Name: LoanContractBaseRateSet
Namespace: http://www.fpml.org/FpML-5/confirmation
Type: nsA:AbstractLoanContractEvent
Containing Schema: fpml-loan-5-10.xsd
Abstract
Documentation:
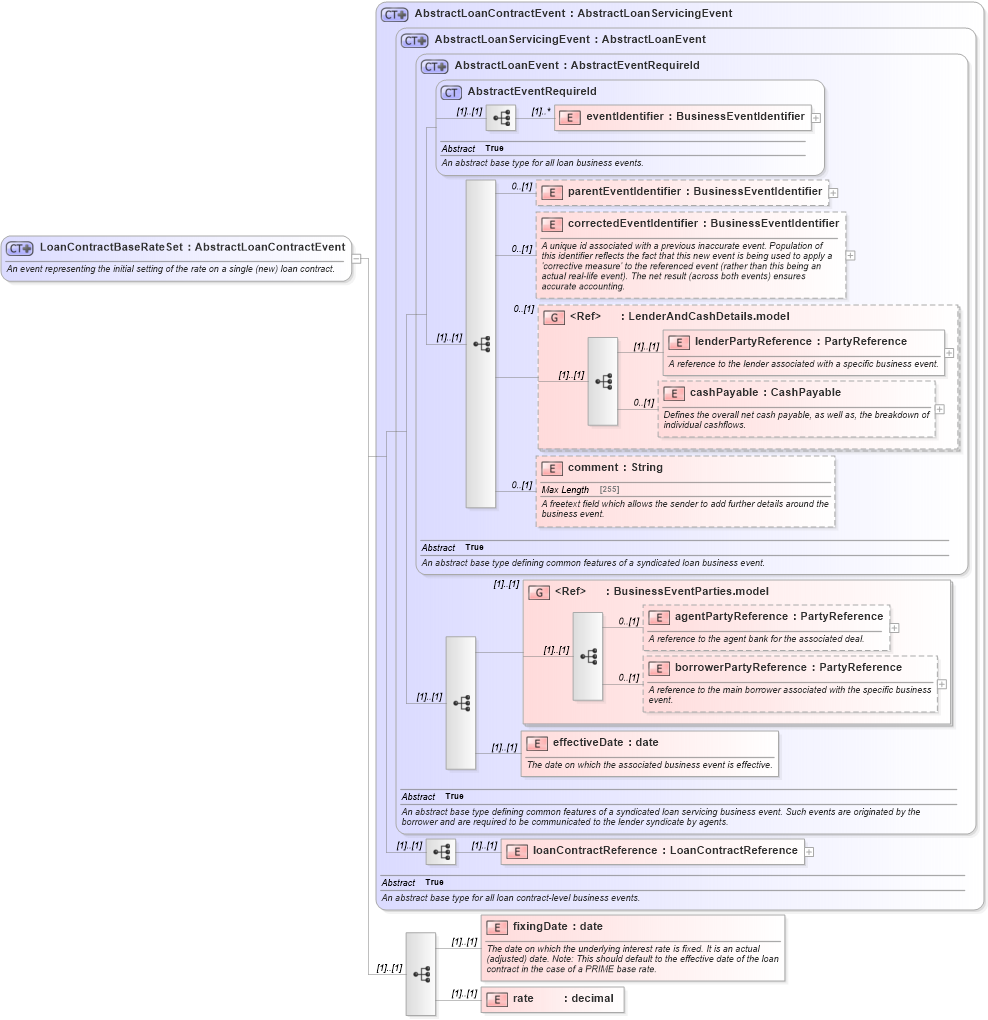
An event representing the initial setting of the rate on a single (new) loan contract.
Collapse XSD Schema Diagram:
Drilldown into rate in schema fpml-loan-5-10_xsd Drilldown into fixingDate in schema fpml-loan-5-10_xsd Drilldown into loanContractReference in schema fpml-loan-5-10_xsd Drilldown into effectiveDate in schema fpml-loan-5-10_xsd Drilldown into borrowerPartyReference in schema fpml-loan-5-10_xsd Drilldown into agentPartyReference in schema fpml-loan-5-10_xsd Drilldown into BusinessEventParties.model in schema fpml-loan-5-10_xsd Drilldown into comment in schema fpml-loan-5-10_xsd Drilldown into cashPayable in schema fpml-loan-5-10_xsd Drilldown into lenderPartyReference in schema fpml-loan-5-10_xsd Drilldown into LenderAndCashDetails.model in schema fpml-loan-5-10_xsd Drilldown into correctedEventIdentifier in schema fpml-loan-5-10_xsd Drilldown into parentEventIdentifier in schema fpml-loan-5-10_xsd Drilldown into eventIdentifier in schema fpml-loan-5-10_xsd Drilldown into AbstractEventRequireId in schema fpml-loan-5-10_xsd Drilldown into AbstractLoanEvent in schema fpml-loan-5-10_xsd Drilldown into AbstractLoanServicingEvent in schema fpml-loan-5-10_xsd Drilldown into AbstractLoanContractEvent in schema fpml-loan-5-10_xsdXSD Diagram of LoanContractBaseRateSet in schema fpml-loan-5-10_xsd (Financial products Markup Language (FpML®))
Collapse XSD Schema Code:
<xsd:complexType name="LoanContractBaseRateSet">
    <xsd:annotation>
        <xsd:documentation xml:lang="en">An event representing the initial setting of the rate on a single (new) loan contract.</xsd:documentation>
    </xsd:annotation>
    <xsd:complexContent>
        <xsd:extension base="AbstractLoanContractEvent">
            <xsd:sequence>
                <xsd:element name="fixingDate" type="xsd:date">
                    <xsd:annotation>
                        <xsd:documentation xml:lang="en">The date on which the underlying interest rate is fixed. It is an actual (adjusted) date. Note: This should default to the effective date of the loan contract in the case of a PRIME base rate.</xsd:documentation>
                    </xsd:annotation>
                </xsd:element>
                <xsd:element name="rate" type="xsd:decimal" />
            </xsd:sequence>
        </xsd:extension>
    </xsd:complexContent>
</xsd:complexType>
Collapse Child Elements:
Name Type Min Occurs Max Occurs
eventIdentifier nsA:eventIdentifier (1) unbounded
parentEventIdentifier nsA:parentEventIdentifier 0 (1)
correctedEventIdentifier nsA:correctedEventIdentifier 0 (1)
lenderPartyReference nsA:lenderPartyReference (1) (1)
cashPayable nsA:cashPayable 0 (1)
comment nsA:comment 0 (1)
agentPartyReference nsA:agentPartyReference 0 (1)
borrowerPartyReference nsA:borrowerPartyReference 0 (1)
effectiveDate nsA:effectiveDate (1) (1)
loanContractReference nsA:loanContractReference (1) (1)
fixingDate nsA:fixingDate (1) (1)
rate nsA:rate (1) (1)
<xs:group> nsA:LenderAndCashDetails.model 0 (1)
<xs:group> nsA:BusinessEventParties.model (1) (1)
Collapse Derivation Tree:
Collapse References:
nsA:baseRateSet, nsA:baseRateSet