Definition Type: ComplexType
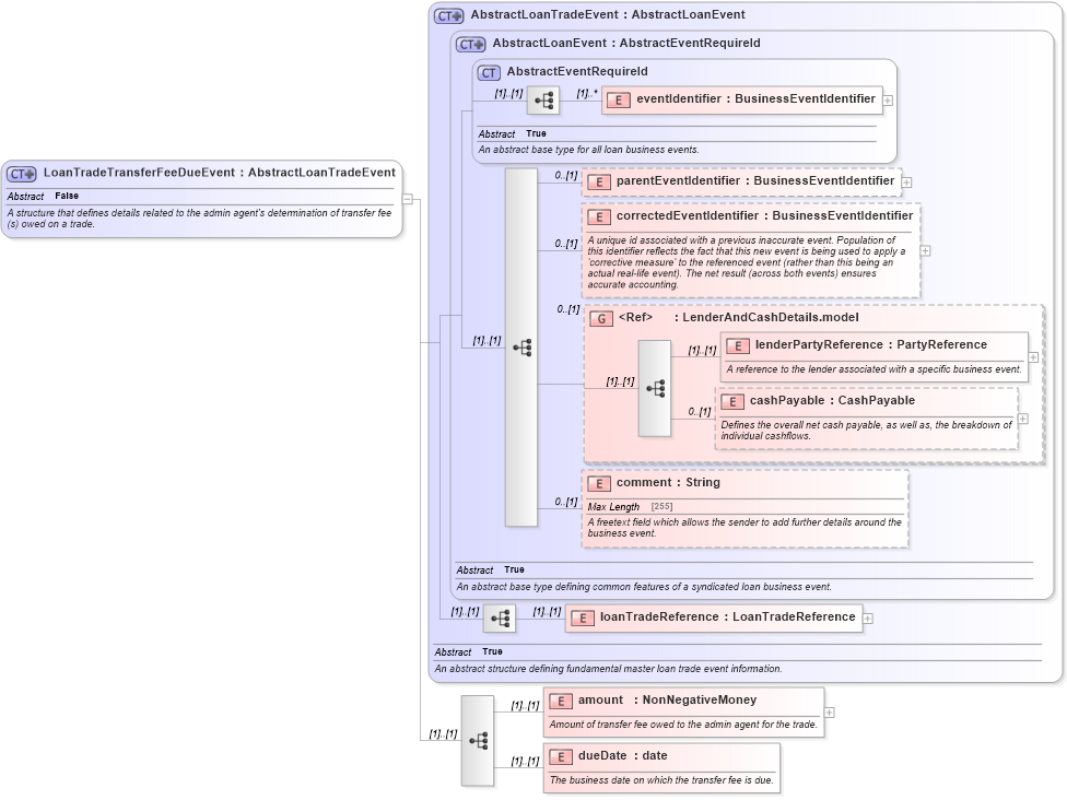
Name: LoanTradeTransferFeeDueEvent
Namespace: http://www.fpml.org/FpML-5/confirmation
Type: nsA:AbstractLoanTradeEvent
Containing Schema: fpml-loan-5-10.xsd
Abstract False
Documentation:
A structure that defines details related to the admin agent's determination of transfer fee(s) owed on a trade.
Collapse XSD Schema Diagram:
Drilldown into dueDate in schema fpml-loan-5-10_xsd Drilldown into amount in schema fpml-loan-5-10_xsd Drilldown into loanTradeReference in schema fpml-loan-5-10_xsd Drilldown into comment in schema fpml-loan-5-10_xsd Drilldown into cashPayable in schema fpml-loan-5-10_xsd Drilldown into lenderPartyReference in schema fpml-loan-5-10_xsd Drilldown into LenderAndCashDetails.model in schema fpml-loan-5-10_xsd Drilldown into correctedEventIdentifier in schema fpml-loan-5-10_xsd Drilldown into parentEventIdentifier in schema fpml-loan-5-10_xsd Drilldown into eventIdentifier in schema fpml-loan-5-10_xsd Drilldown into AbstractEventRequireId in schema fpml-loan-5-10_xsd Drilldown into AbstractLoanEvent in schema fpml-loan-5-10_xsd Drilldown into AbstractLoanTradeEvent in schema fpml-loan-5-10_xsdXSD Diagram of LoanTradeTransferFeeDueEvent in schema fpml-loan-5-10_xsd (Financial products Markup Language (FpML®))
Collapse XSD Schema Code:
<xsd:complexType name="LoanTradeTransferFeeDueEvent" abstract="false">
    <xsd:annotation>
        <xsd:documentation xml:lang="en">A structure that defines details related to the admin agent's determination of transfer fee(s) owed on a trade.</xsd:documentation>
    </xsd:annotation>
    <xsd:complexContent>
        <xsd:extension base="AbstractLoanTradeEvent">
            <xsd:sequence>
                <xsd:element name="amount" type="NonNegativeMoney">
                    <xsd:annotation>
                        <xsd:documentation>Amount of transfer fee owed to the admin agent for the trade.</xsd:documentation>
                    </xsd:annotation>
                </xsd:element>
                <xsd:element name="dueDate" type="xsd:date">
                    <xsd:annotation>
                        <xsd:documentation xml:lang="en">The business date on which the transfer fee is due.</xsd:documentation>
                    </xsd:annotation>
                </xsd:element>
            </xsd:sequence>
        </xsd:extension>
    </xsd:complexContent>
</xsd:complexType>
Collapse Child Elements:
Name Type Min Occurs Max Occurs
eventIdentifier nsA:eventIdentifier (1) unbounded
parentEventIdentifier nsA:parentEventIdentifier 0 (1)
correctedEventIdentifier nsA:correctedEventIdentifier 0 (1)
lenderPartyReference nsA:lenderPartyReference (1) (1)
cashPayable nsA:cashPayable 0 (1)
comment nsA:comment 0 (1)
loanTradeReference nsA:loanTradeReference (1) (1)
amount nsA:amount (1) (1)
dueDate nsA:dueDate (1) (1)
<xs:group> nsA:LenderAndCashDetails.model 0 (1)
Collapse Derivation Tree:
Collapse References:
nsA:feeDue