Definition Type: Element
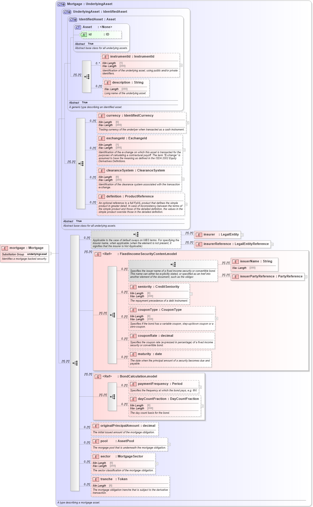
Name: mortgage
Namespace: http://www.fpml.org/FpML-5/reporting
Type: nsE:Mortgage
Containing Schema: fpml-asset-5-10.xsd
Abstract
Documentation:
Identifies a mortgage backed security.
Collapse XSD Schema Diagram:
Drilldown into tranche in schema fpml-asset-5-10_xsd4 Drilldown into sector in schema fpml-asset-5-10_xsd4 Drilldown into pool in schema fpml-asset-5-10_xsd4 Drilldown into originalPrincipalAmount in schema fpml-asset-5-10_xsd4 Drilldown into dayCountFraction in schema fpml-asset-5-10_xsd4 Drilldown into paymentFrequency in schema fpml-asset-5-10_xsd4 Drilldown into BondCalculation.model in schema fpml-asset-5-10_xsd4 Drilldown into maturity in schema fpml-asset-5-10_xsd4 Drilldown into couponRate in schema fpml-asset-5-10_xsd4 Drilldown into couponType in schema fpml-asset-5-10_xsd4 Drilldown into seniority in schema fpml-asset-5-10_xsd4 Drilldown into issuerPartyReference in schema fpml-asset-5-10_xsd4 Drilldown into issuerName in schema fpml-asset-5-10_xsd4 Drilldown into FixedIncomeSecurityContent.model in schema fpml-asset-5-10_xsd4 Drilldown into insurerReference in schema fpml-asset-5-10_xsd4 Drilldown into insurer in schema fpml-asset-5-10_xsd4 Drilldown into definition in schema fpml-asset-5-10_xsd4 Drilldown into clearanceSystem in schema fpml-asset-5-10_xsd4 Drilldown into exchangeId in schema fpml-asset-5-10_xsd4 Drilldown into currency in schema fpml-asset-5-10_xsd4 Drilldown into description in schema fpml-asset-5-10_xsd4 Drilldown into instrumentId in schema fpml-asset-5-10_xsd4 Drilldown into id in schema fpml-asset-5-10_xsd4 Drilldown into Asset in schema fpml-asset-5-10_xsd4 Drilldown into IdentifiedAsset in schema fpml-asset-5-10_xsd4 Drilldown into UnderlyingAsset in schema fpml-asset-5-10_xsd4 Drilldown into Mortgage in schema fpml-asset-5-10_xsd4XSD Diagram of mortgage in schema fpml-asset-5-10_xsd4 (Financial products Markup Language (FpML®))
Collapse XSD Schema Code:
<xsd:element name="mortgage" type="Mortgage" substitutionGroup="underlyingAsset">
    <xsd:annotation>
        <xsd:documentation xml:lang="en">Identifies a mortgage backed security.</xsd:documentation>
    </xsd:annotation>
</xsd:element>
Collapse Child Elements:
Name Type Min Occurs Max Occurs
instrumentId nsE:instrumentId 0 unbounded
description nsE:description 0 (1)
currency nsE:currency 0 (1)
exchangeId nsE:exchangeId 0 (1)
clearanceSystem nsE:clearanceSystem 0 (1)
definition nsE:definition 0 (1)
insurer nsE:insurer (1) (1)
insurerReference nsE:insurerReference (1) (1)
issuerName nsE:issuerName (1) (1)
issuerPartyReference nsE:issuerPartyReference (1) (1)
seniority nsE:seniority 0 (1)
couponType nsE:couponType 0 (1)
couponRate nsE:couponRate 0 (1)
maturity nsE:maturity 0 (1)
paymentFrequency nsE:paymentFrequency 0 (1)
dayCountFraction nsE:dayCountFraction 0 (1)
originalPrincipalAmount nsE:originalPrincipalAmount 0 (1)
pool nsE:pool 0 (1)
sector nsE:sector 0 (1)
tranche nsE:tranche 0 (1)
<xs:group> nsE:FixedIncomeSecurityContent.model (1) (1)
<xs:group> nsE:BondCalculation.model (1) (1)
Collapse Child Attributes:
Name Type Default Value Use
id nsE:id (Optional)
Collapse Derivation Tree:
Collapse References:
nsE:underlyingAsset