Definition Type: ComplexType
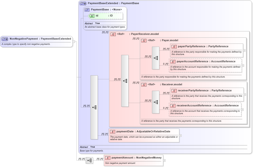
Name: NonNegativePayment
Namespace: http://www.fpml.org/FpML-5/confirmation
Type: nsA:PaymentBaseExtended
Containing Schema: fpml-shared-5-10.xsd
Abstract
Documentation:
A complex type to specify non negative payments.
Collapse XSD Schema Diagram:
Drilldown into paymentAmount in schema fpml-shared-5-10_xsd Drilldown into paymentDate in schema fpml-shared-5-10_xsd Drilldown into receiverAccountReference in schema fpml-shared-5-10_xsd Drilldown into receiverPartyReference in schema fpml-shared-5-10_xsd Drilldown into Receiver.model in schema fpml-shared-5-10_xsd Drilldown into payerAccountReference in schema fpml-shared-5-10_xsd Drilldown into payerPartyReference in schema fpml-shared-5-10_xsd Drilldown into Payer.model in schema fpml-shared-5-10_xsd Drilldown into PayerReceiver.model in schema fpml-shared-5-10_xsd Drilldown into id in schema fpml-shared-5-10_xsd Drilldown into PaymentBase in schema fpml-shared-5-10_xsd Drilldown into PaymentBaseExtended in schema fpml-shared-5-10_xsdXSD Diagram of NonNegativePayment in schema fpml-shared-5-10_xsd (Financial products Markup Language (FpML®))
Collapse XSD Schema Code:
<xsd:complexType name="NonNegativePayment">
    <xsd:annotation>
        <xsd:documentation xml:lang="en">A complex type to specify non negative payments.</xsd:documentation>
    </xsd:annotation>
    <xsd:complexContent>
        <xsd:extension base="PaymentBaseExtended">
            <xsd:sequence>
                <xsd:element name="paymentAmount" type="NonNegativeMoney">
                    <xsd:annotation>
                        <xsd:documentation xml:lang="en">Non negative payment amount.</xsd:documentation>
                    </xsd:annotation>
                </xsd:element>
            </xsd:sequence>
        </xsd:extension>
    </xsd:complexContent>
</xsd:complexType>
Collapse Child Elements:
Name Type Min Occurs Max Occurs
payerPartyReference nsA:payerPartyReference (1) (1)
payerAccountReference nsA:payerAccountReference 0 (1)
receiverPartyReference nsA:receiverPartyReference (1) (1)
receiverAccountReference nsA:receiverAccountReference 0 (1)
paymentDate nsA:paymentDate (1) (1)
paymentAmount nsA:paymentAmount (1) (1)
<xs:group> nsA:PayerReceiver.model (1) (1)
<xs:group> nsA:Payer.model (1) (1)
<xs:group> nsA:Receiver.model (1) (1)
Collapse Child Attributes:
Name Type Default Value Use
id nsA:id (Optional)
Collapse Derivation Tree:
Collapse References:
nsA:ClassifiablePaymentnsA:CommodityPremium, nsA:FxOptionPremium, nsA:payment, nsA:payment, nsA:payment, nsA:rebatePayment,