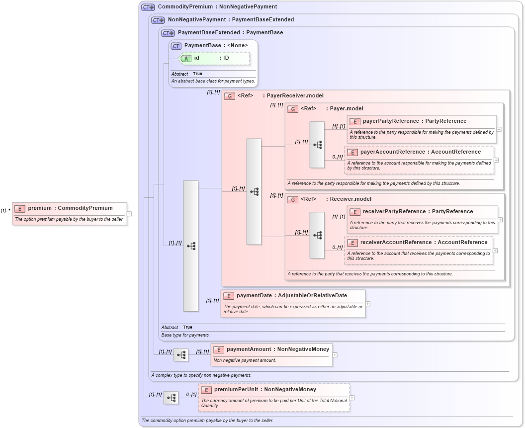
Definition Type: Element
Name: premium
Namespace: http://www.fpml.org/FpML-5/confirmation
Type: nsA:CommodityPremium
Containing Schema: fpml-com-5-10.xsd
MinOccurs (1)
MaxOccurs unbounded
Abstract
Documentation:
The option premium payable by the buyer to the seller.
Collapse XSD Schema Diagram:
Drilldown into premiumPerUnit in schema fpml-com-5-10_xsd Drilldown into paymentAmount in schema fpml-shared-5-10_xsd Drilldown into paymentDate in schema fpml-shared-5-10_xsd Drilldown into receiverAccountReference in schema fpml-shared-5-10_xsd Drilldown into receiverPartyReference in schema fpml-shared-5-10_xsd Drilldown into Receiver.model in schema fpml-shared-5-10_xsd Drilldown into payerAccountReference in schema fpml-shared-5-10_xsd Drilldown into payerPartyReference in schema fpml-shared-5-10_xsd Drilldown into Payer.model in schema fpml-shared-5-10_xsd Drilldown into PayerReceiver.model in schema fpml-shared-5-10_xsd Drilldown into id in schema fpml-shared-5-10_xsd Drilldown into PaymentBase in schema fpml-shared-5-10_xsd Drilldown into PaymentBaseExtended in schema fpml-shared-5-10_xsd Drilldown into NonNegativePayment in schema fpml-shared-5-10_xsd Drilldown into CommodityPremium in schema fpml-com-5-10_xsdXSD Diagram of premium in schema fpml-com-5-10_xsd (Financial products Markup Language (FpML®))
Collapse XSD Schema Code:
<xsd:element name="premium" type="CommodityPremium" maxOccurs="unbounded">
    <xsd:annotation>
        <xsd:documentation xml:lang="en">The option premium payable by the buyer to the seller.</xsd:documentation>
    </xsd:annotation>
</xsd:element>
Collapse Child Elements:
Name Type Min Occurs Max Occurs
payerPartyReference nsA:payerPartyReference (1) (1)
payerAccountReference nsA:payerAccountReference 0 (1)
receiverPartyReference nsA:receiverPartyReference (1) (1)
receiverAccountReference nsA:receiverAccountReference 0 (1)
paymentDate nsA:paymentDate (1) (1)
paymentAmount nsA:paymentAmount (1) (1)
premiumPerUnit nsA:premiumPerUnit 0 (1)
<xs:group> nsA:PayerReceiver.model (1) (1)
<xs:group> nsA:Payer.model (1) (1)
<xs:group> nsA:Receiver.model (1) (1)
Collapse Child Attributes:
Name Type Default Value Use
id nsA:id (Optional)
Collapse Derivation Tree: