Definition Type: ComplexType
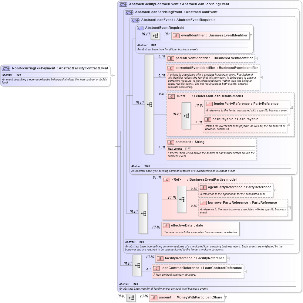
Name: NonRecurringFeePayment
Namespace: http://www.fpml.org/FpML-5/confirmation
Type: nsA:AbstractFacilityContractEvent
Containing Schema: fpml-loan-5-10.xsd
Abstract True
Documentation:
An event describing a non-recurring fee being paid at either the loan contract or facility level.
Collapse XSD Schema Diagram:
Drilldown into amount in schema fpml-loan-5-10_xsd Drilldown into loanContractReference in schema fpml-loan-5-10_xsd Drilldown into facilityReference in schema fpml-loan-5-10_xsd Drilldown into effectiveDate in schema fpml-loan-5-10_xsd Drilldown into borrowerPartyReference in schema fpml-loan-5-10_xsd Drilldown into agentPartyReference in schema fpml-loan-5-10_xsd Drilldown into BusinessEventParties.model in schema fpml-loan-5-10_xsd Drilldown into comment in schema fpml-loan-5-10_xsd Drilldown into cashPayable in schema fpml-loan-5-10_xsd Drilldown into lenderPartyReference in schema fpml-loan-5-10_xsd Drilldown into LenderAndCashDetails.model in schema fpml-loan-5-10_xsd Drilldown into correctedEventIdentifier in schema fpml-loan-5-10_xsd Drilldown into parentEventIdentifier in schema fpml-loan-5-10_xsd Drilldown into eventIdentifier in schema fpml-loan-5-10_xsd Drilldown into AbstractEventRequireId in schema fpml-loan-5-10_xsd Drilldown into AbstractLoanEvent in schema fpml-loan-5-10_xsd Drilldown into AbstractLoanServicingEvent in schema fpml-loan-5-10_xsd Drilldown into AbstractFacilityContractEvent in schema fpml-loan-5-10_xsdXSD Diagram of NonRecurringFeePayment in schema fpml-loan-5-10_xsd (Financial products Markup Language (FpML®))
Collapse XSD Schema Code:
<xsd:complexType name="NonRecurringFeePayment" abstract="true">
    <xsd:annotation>
        <xsd:documentation xml:lang="en">An event describing a non-recurring fee being paid at either the loan contract or facility level.</xsd:documentation>
    </xsd:annotation>
    <xsd:complexContent>
        <xsd:extension base="AbstractFacilityContractEvent">
            <xsd:sequence>
                <xsd:element name="amount" type="MoneyWithParticipantShare" />
            </xsd:sequence>
        </xsd:extension>
    </xsd:complexContent>
</xsd:complexType>
Collapse Child Elements:
Name Type Min Occurs Max Occurs
eventIdentifier nsA:eventIdentifier (1) unbounded
parentEventIdentifier nsA:parentEventIdentifier 0 (1)
correctedEventIdentifier nsA:correctedEventIdentifier 0 (1)
lenderPartyReference nsA:lenderPartyReference (1) (1)
cashPayable nsA:cashPayable 0 (1)
comment nsA:comment 0 (1)
agentPartyReference nsA:agentPartyReference 0 (1)
borrowerPartyReference nsA:borrowerPartyReference 0 (1)
effectiveDate nsA:effectiveDate (1) (1)
facilityReference nsA:facilityReference (1) (1)
loanContractReference nsA:loanContractReference 0 unbounded
amount nsA:amount (1) (1)
<xs:group> nsA:LenderAndCashDetails.model 0 (1)
<xs:group> nsA:BusinessEventParties.model (1) (1)
Collapse Derivation Tree:
Collapse References:
nsA:AmendmentFeePayment, nsA:BreakageFeePayment, nsA:FacilityExtensionFeePayment, nsA:facilityFeePaymentGroupnsA:FundingFeePayment, nsA:MiscFeePayment, nsA:UpfrontFeePayment, nsA:WaiverFeePayment,