Definition Type: ComplexType
Name: PartyTradeIdentifier
Namespace: http://www.fpml.org/FpML-5/transparency
Type: nsF:TradeIdentifier
Containing Schema: fpml-doc-5-10.xsd
Abstract
Documentation:
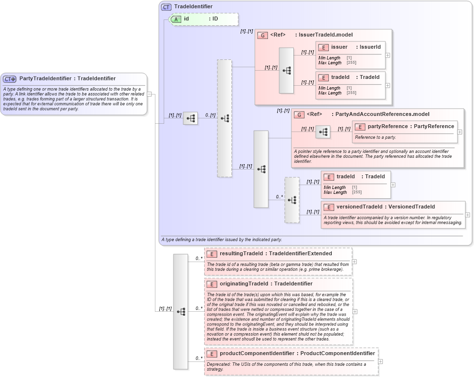
A type defining one or more trade identifiers allocated to the trade by a party. A link identifier allows the trade to be associated with other related trades, e.g. trades forming part of a larger structured transaction. It is expected that for external communication of trade there will be only one tradeId sent in the document per party.
Collapse XSD Schema Diagram:
Drilldown into productComponentIdentifier in schema fpml-doc-5-10_xsd5 Drilldown into originatingTradeId in schema fpml-doc-5-10_xsd5 Drilldown into resultingTradeId in schema fpml-doc-5-10_xsd5 Drilldown into versionedTradeId in schema fpml-doc-5-10_xsd5 Drilldown into tradeId in schema fpml-doc-5-10_xsd5 Drilldown into partyReference in schema fpml-shared-5-10_xsd5 Drilldown into PartyAndAccountReferences.model in schema fpml-shared-5-10_xsd5 Drilldown into tradeId in schema fpml-shared-5-10_xsd5 Drilldown into issuer in schema fpml-shared-5-10_xsd5 Drilldown into IssuerTradeId.model in schema fpml-shared-5-10_xsd5 Drilldown into id in schema fpml-doc-5-10_xsd5 Drilldown into TradeIdentifier in schema fpml-doc-5-10_xsd5XSD Diagram of PartyTradeIdentifier in schema fpml-doc-5-10_xsd5 (Financial products Markup Language (FpML®))
Collapse XSD Schema Code:
<xsd:complexType name="PartyTradeIdentifier">
    <xsd:annotation>
        <xsd:documentation xml:lang="en">A type defining one or more trade identifiers allocated to the trade by a party. A link identifier allows the trade to be associated with other related trades, e.g. trades forming part of a larger structured transaction. It is expected that for external communication of trade there will be only one tradeId sent in the document per party.</xsd:documentation>
    </xsd:annotation>
    <xsd:complexContent>
        <xsd:extension base="TradeIdentifier">
            <xsd:sequence>
                <xsd:element name="resultingTradeId" type="TradeIdentifierExtended" minOccurs="0" maxOccurs="unbounded">
                    <xsd:annotation>
                        <xsd:documentation xml:lang="en">The trade id of a resulting trade (beta or gamma trade) that resulted from this trade during a clearing or similar operation (e.g. prime brokerage).</xsd:documentation>
                    </xsd:annotation>
                </xsd:element>
                <xsd:element name="originatingTradeId" type="TradeIdentifier" minOccurs="0" maxOccurs="unbounded">
                    <xsd:annotation>
                        <xsd:documentation xml:lang="en">The trade id of the trade(s) upon which this was based, for example the ID of the trade that was submitted for clearing if this is a cleared trade, or of the original trade if this was novated or cancelled and rebooked, or the list of trades that were netted or compressed together in the case of a compression event. The originatingEvent will explain why the trade was created; the existence and number of originatingTradeId elements should correspond to the originatingEvent, and they should be interpreted using that field. If the trade is inside a business event structure (such as a novation or a compression event) this element shuld not be populated; instead the event shoudl be used to represent the other trades.</xsd:documentation>
                    </xsd:annotation>
                </xsd:element>
                <xsd:element name="productComponentIdentifier" type="ProductComponentIdentifier" minOccurs="0" maxOccurs="unbounded" fpml-annotation:deprecated="true" fpml-annotation:deprecatedReason="Added in error. Leftover from earlier proposal" xmlns:fpml-annotation="http://www.fpml.org/annotation">
                    <xsd:annotation>
                        <xsd:documentation xml:lang="en">Deprecated: The USIs of the components of this trade, when this trade contains a strategy.</xsd:documentation>
                    </xsd:annotation>
                </xsd:element>
            </xsd:sequence>
        </xsd:extension>
    </xsd:complexContent>
</xsd:complexType>
Collapse Child Elements:
Name Type Min Occurs Max Occurs
issuer nsF:issuer (1) (1)
tradeId nsF:tradeId (1) (1)
partyReference nsF:partyReference (1) (1)
tradeId nsF:tradeId (1) (1)
versionedTradeId nsF:versionedTradeId (1) (1)
resultingTradeId nsF:resultingTradeId 0 unbounded
originatingTradeId nsF:originatingTradeId 0 unbounded
productComponentIdentifier nsF:productComponentIdentifier 0 unbounded
<xs:group> nsF:IssuerTradeId.model (1) (1)
<xs:group> nsF:PartyAndAccountReferences.model (1) (1)
Collapse Child Attributes:
Name Type Default Value Use
id nsF:id (Optional)
Collapse Derivation Tree:
Collapse References:
nsF:feeTradeIdentifier, nsF:newTradeIdentifier, nsF:oldTradeIdentifier, nsF:partyTradeIdentifier, nsF:partyTradeIdentifier, nsF:partyTradeIdentifier, nsF:partyTradeIdentifier, nsF:partyTradeIdentifier, nsF:tradeIdentifier, nsF:tradeIdentifier