Definition Type: ComplexType
Name: PositionProposedMatch
Namespace: http://www.fpml.org/FpML-5/reporting
Containing Schema: fpml-reconciliation-5-10.xsd
Abstract
Collapse XSD Schema Diagram:
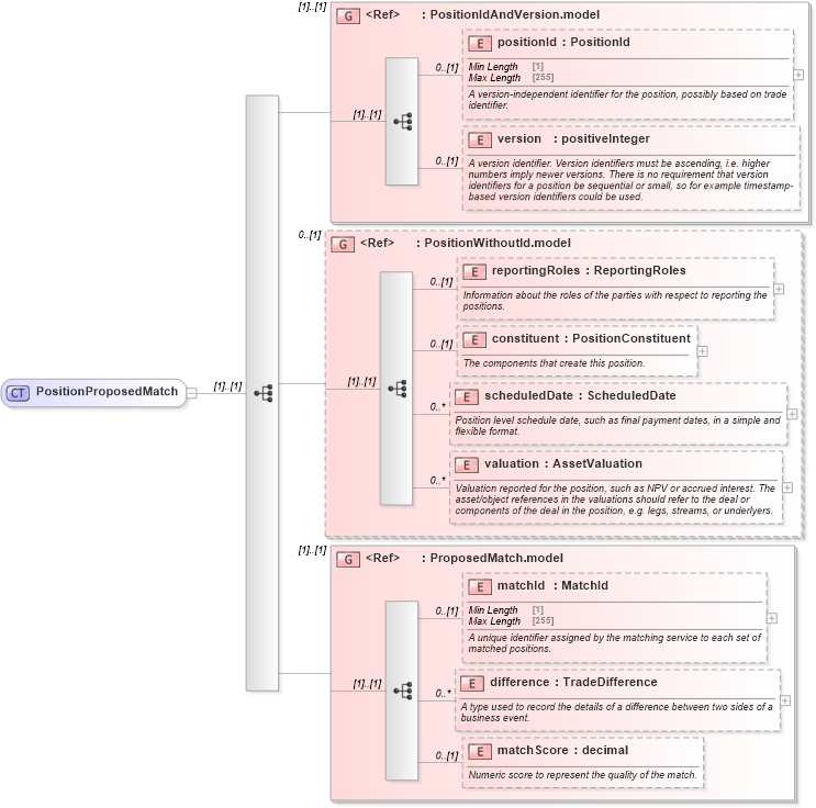
Drilldown into matchScore in schema fpml-business-events-5-10_xsd3 Drilldown into difference in schema fpml-business-events-5-10_xsd3 Drilldown into matchId in schema fpml-business-events-5-10_xsd3 Drilldown into ProposedMatch.model in schema fpml-business-events-5-10_xsd3 Drilldown into valuation in schema fpml-reconciliation-5-10_xsd Drilldown into scheduledDate in schema fpml-reconciliation-5-10_xsd Drilldown into constituent in schema fpml-reconciliation-5-10_xsd Drilldown into reportingRoles in schema fpml-reconciliation-5-10_xsd Drilldown into PositionWithoutId.model in schema fpml-reconciliation-5-10_xsd Drilldown into version in schema fpml-riskdef-5-10_xsd2 Drilldown into positionId in schema fpml-riskdef-5-10_xsd2 Drilldown into PositionIdAndVersion.model in schema fpml-riskdef-5-10_xsd2XSD Diagram of PositionProposedMatch in schema fpml-reconciliation-5-10_xsd (Financial products Markup Language (FpML®))
Collapse XSD Schema Code:
<xsd:complexType name="PositionProposedMatch">
    <xsd:sequence>
        <xsd:group ref="PositionIdAndVersion.model" />
        <xsd:group ref="PositionWithoutId.model" minOccurs="0" />
        <xsd:group ref="ProposedMatch.model" />
    </xsd:sequence>
</xsd:complexType>
Collapse Child Elements:
Name Type Min Occurs Max Occurs
positionId nsE:positionId 0 (1)
version nsE:version 0 (1)
reportingRoles nsE:reportingRoles 0 (1)
constituent nsE:constituent 0 (1)
scheduledDate nsE:scheduledDate 0 unbounded
valuation nsE:valuation 0 unbounded
matchId nsE:matchId 0 (1)
difference nsE:difference 0 unbounded
matchScore nsE:matchScore 0 (1)
<xs:group> nsE:PositionIdAndVersion.model (1) (1)
<xs:group> nsE:PositionWithoutId.model 0 (1)
<xs:group> nsE:ProposedMatch.model (1) (1)
Collapse Derivation Tree:
Collapse References:
nsE:proposedMatch