Definition Type: ComplexType
Name: PositionUpdateReason
Namespace: http://www.fpml.org/FpML-5/reporting
Containing Schema: fpml-reporting-5-10.xsd
Abstract
Documentation:
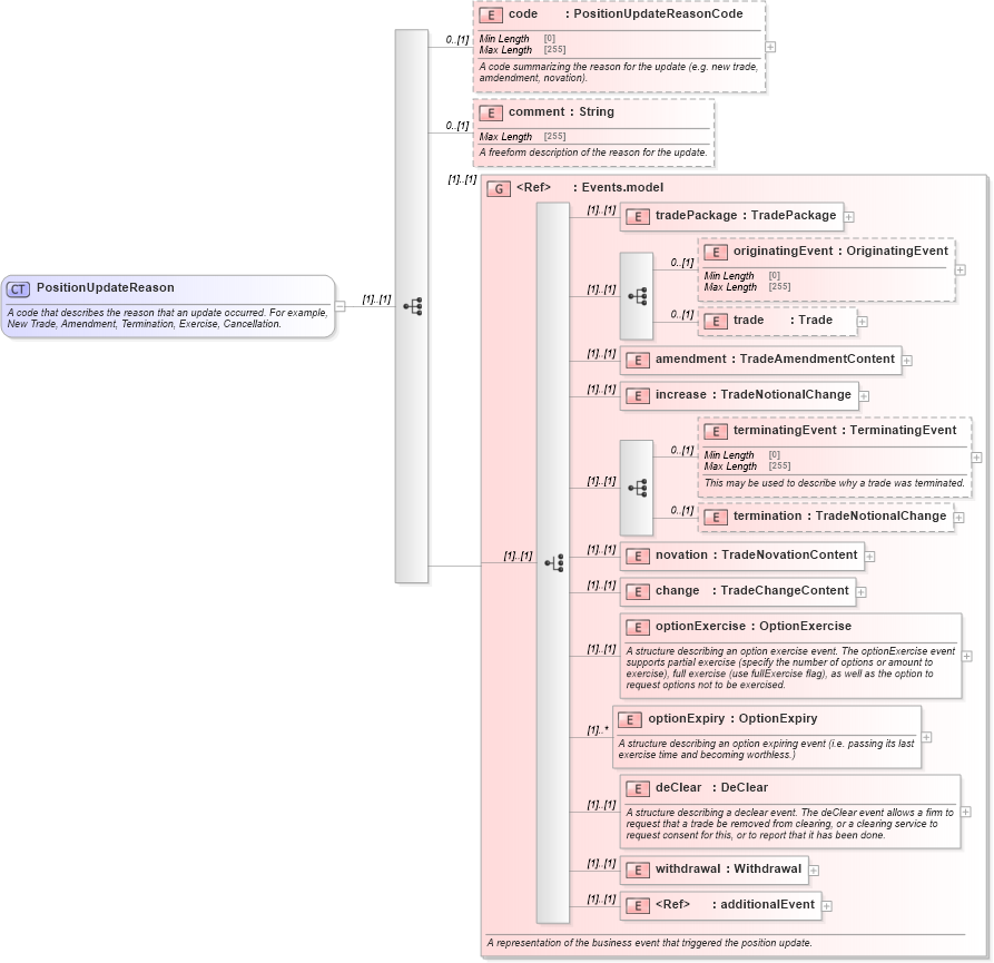
A code that describes the reason that an update occurred. For example, New Trade, Amendment, Termination, Exercise, Cancellation.
Collapse XSD Schema Diagram:
Drilldown into additionalEvent in schema fpml-business-events-5-10_xsd3 Drilldown into withdrawal in schema fpml-business-events-5-10_xsd3 Drilldown into deClear in schema fpml-business-events-5-10_xsd3 Drilldown into optionExpiry in schema fpml-business-events-5-10_xsd3 Drilldown into optionExercise in schema fpml-business-events-5-10_xsd3 Drilldown into change in schema fpml-business-events-5-10_xsd3 Drilldown into novation in schema fpml-business-events-5-10_xsd3 Drilldown into termination in schema fpml-business-events-5-10_xsd3 Drilldown into terminatingEvent in schema fpml-business-events-5-10_xsd3 Drilldown into increase in schema fpml-business-events-5-10_xsd3 Drilldown into amendment in schema fpml-business-events-5-10_xsd3 Drilldown into trade in schema fpml-business-events-5-10_xsd3 Drilldown into originatingEvent in schema fpml-business-events-5-10_xsd3 Drilldown into tradePackage in schema fpml-business-events-5-10_xsd3 Drilldown into Events.model in schema fpml-business-events-5-10_xsd3 Drilldown into comment in schema fpml-reporting-5-10_xsd Drilldown into code in schema fpml-reporting-5-10_xsdXSD Diagram of PositionUpdateReason in schema fpml-reporting-5-10_xsd (Financial products Markup Language (FpML®))
Collapse XSD Schema Code:
<xsd:complexType name="PositionUpdateReason">
    <xsd:annotation>
        <xsd:documentation xml:lang="en">A code that describes the reason that an update occurred. For example, New Trade, Amendment, Termination, Exercise, Cancellation.</xsd:documentation>
    </xsd:annotation>
    <xsd:sequence>
        <xsd:element name="code" type="PositionUpdateReasonCode" minOccurs="0">
            <xsd:annotation>
                <xsd:documentation xml:lang="en">A code summarizing the reason for the update (e.g. new trade, amdendment, novation).</xsd:documentation>
            </xsd:annotation>
        </xsd:element>
        <xsd:element name="comment" type="String" minOccurs="0">
            <xsd:annotation>
                <xsd:documentation xml:lang="en">A freeform description of the reason for the update.</xsd:documentation>
            </xsd:annotation>
        </xsd:element>
        <xsd:group ref="Events.model">
            <xsd:annotation>
                <xsd:documentation xml:lang="en">A representation of the business event that triggered the position update.</xsd:documentation>
            </xsd:annotation>
        </xsd:group>
    </xsd:sequence>
</xsd:complexType>
Collapse Child Elements:
Name Type Min Occurs Max Occurs
code nsE:code 0 (1)
comment nsE:comment 0 (1)
tradePackage nsE:tradePackage (1) (1)
originatingEvent nsE:originatingEvent 0 (1)
trade nsE:trade 0 (1)
amendment nsE:amendment (1) (1)
increase nsE:increase (1) (1)
terminatingEvent nsE:terminatingEvent 0 (1)
termination nsE:termination 0 (1)
novation nsE:novation (1) (1)
change nsE:change (1) (1)
optionExercise nsE:optionExercise (1) (1)
optionExpiry nsE:optionExpiry (1) unbounded
deClear nsE:deClear (1) (1)
withdrawal nsE:withdrawal (1) (1)
additionalEvent nsE:additionalEvent (1) (1)
<xs:group> nsE:Events.model (1) (1)
Collapse Derivation Tree:
Collapse References:
nsE:reason