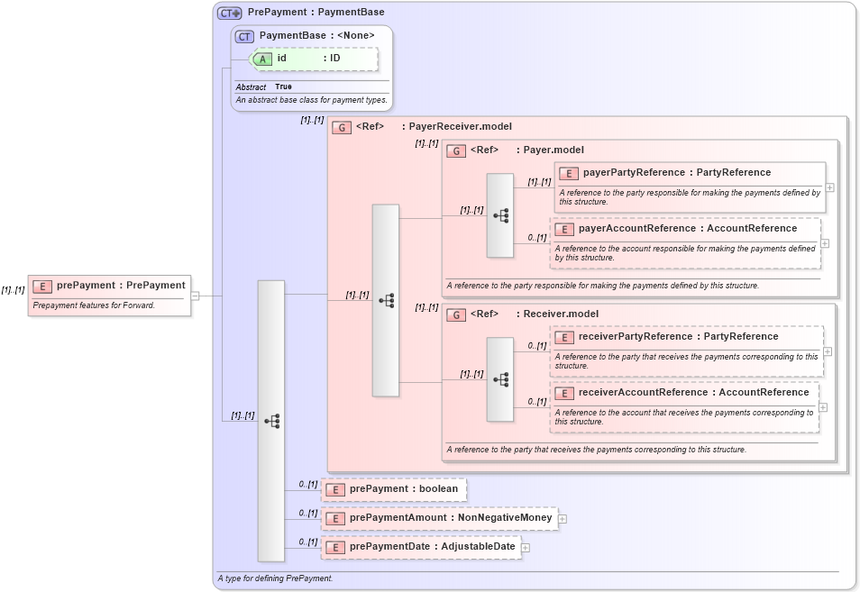
Definition Type: Element
Name: prePayment
Namespace: http://www.fpml.org/FpML-5/recordkeeping
Type: nsD:PrePayment
Containing Schema: fpml-eqd-5-10.xsd
MinOccurs (1)
MaxOccurs (1)
Abstract
Documentation:
Prepayment features for Forward.
Collapse XSD Schema Diagram:
Drilldown into prePaymentDate in schema fpml-eqd-5-10_xsd1 Drilldown into prePaymentAmount in schema fpml-eqd-5-10_xsd1 Drilldown into prePayment in schema fpml-eqd-5-10_xsd1 Drilldown into receiverAccountReference in schema fpml-shared-5-10_xsd3 Drilldown into receiverPartyReference in schema fpml-shared-5-10_xsd3 Drilldown into Receiver.model in schema fpml-shared-5-10_xsd3 Drilldown into payerAccountReference in schema fpml-shared-5-10_xsd3 Drilldown into payerPartyReference in schema fpml-shared-5-10_xsd3 Drilldown into Payer.model in schema fpml-shared-5-10_xsd3 Drilldown into PayerReceiver.model in schema fpml-shared-5-10_xsd3 Drilldown into id in schema fpml-shared-5-10_xsd3 Drilldown into PaymentBase in schema fpml-shared-5-10_xsd3 Drilldown into PrePayment in schema fpml-eqd-5-10_xsd1XSD Diagram of prePayment in schema fpml-eqd-5-10_xsd1 (Financial products Markup Language (FpML®))
Collapse XSD Schema Code:
<xsd:element name="prePayment" type="PrePayment">
    <xsd:annotation>
        <xsd:documentation xml:lang="en">Prepayment features for Forward.</xsd:documentation>
    </xsd:annotation>
</xsd:element>
Collapse Child Elements:
Name Type Min Occurs Max Occurs
payerPartyReference nsD:payerPartyReference (1) (1)
payerAccountReference nsD:payerAccountReference 0 (1)
receiverPartyReference nsD:receiverPartyReference 0 (1)
receiverAccountReference nsD:receiverAccountReference 0 (1)
prePayment nsD:prePayment 0 (1)
prePaymentAmount nsD:prePaymentAmount 0 (1)
prePaymentDate nsD:prePaymentDate 0 (1)
<xs:group> nsD:PayerReceiver.model (1) (1)
<xs:group> nsD:Payer.model (1) (1)
<xs:group> nsD:Receiver.model (1) (1)
Collapse Child Attributes:
Name Type Default Value Use
id nsD:id (Optional)
Collapse Derivation Tree: