Definition Type: Element
Name: reportContents
Namespace: http://www.fpml.org/FpML-5/reporting
Type: nsE:ReportContents
Containing Schema: fpml-reconciliation-5-10.xsd
MinOccurs 0
MaxOccurs (1)
Abstract
Documentation:
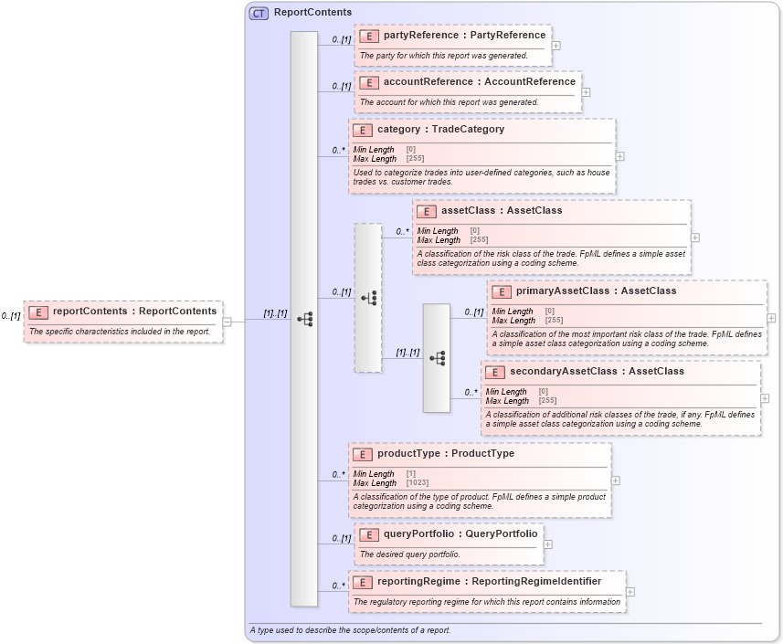
The specific characteristics included in the report.
Collapse XSD Schema Diagram:
Drilldown into reportingRegime in schema fpml-valuation-reporting-5-10_xsd1 Drilldown into queryPortfolio in schema fpml-valuation-reporting-5-10_xsd1 Drilldown into productType in schema fpml-valuation-reporting-5-10_xsd1 Drilldown into secondaryAssetClass in schema fpml-valuation-reporting-5-10_xsd1 Drilldown into primaryAssetClass in schema fpml-valuation-reporting-5-10_xsd1 Drilldown into assetClass in schema fpml-valuation-reporting-5-10_xsd1 Drilldown into category in schema fpml-valuation-reporting-5-10_xsd1 Drilldown into accountReference in schema fpml-valuation-reporting-5-10_xsd1 Drilldown into partyReference in schema fpml-valuation-reporting-5-10_xsd1 Drilldown into ReportContents in schema fpml-valuation-reporting-5-10_xsd1XSD Diagram of reportContents in schema fpml-reconciliation-5-10_xsd (Financial products Markup Language (FpML®))
Collapse XSD Schema Code:
<xsd:element name="reportContents" type="ReportContents" minOccurs="0">
    <xsd:annotation>
        <xsd:documentation xml:lang="en">The specific characteristics included in the report.</xsd:documentation>
    </xsd:annotation>
</xsd:element>
Collapse Child Elements:
Name Type Min Occurs Max Occurs
partyReference nsE:partyReference 0 (1)
accountReference nsE:accountReference 0 (1)
category nsE:category 0 unbounded
assetClass nsE:assetClass 0 unbounded
primaryAssetClass nsE:primaryAssetClass 0 (1)
secondaryAssetClass nsE:secondaryAssetClass 0 unbounded
productType nsE:productType 0 unbounded
queryPortfolio nsE:queryPortfolio 0 (1)
reportingRegime nsE:reportingRegime 0 unbounded
Collapse Derivation Tree: