Definition Type: ComplexType
Name: ReturnSwapAdditionalPayment
Namespace: http://www.fpml.org/FpML-5/recordkeeping
Type: nsD:PaymentBase
Containing Schema: fpml-eq-shared-5-10.xsd
Abstract
Documentation:
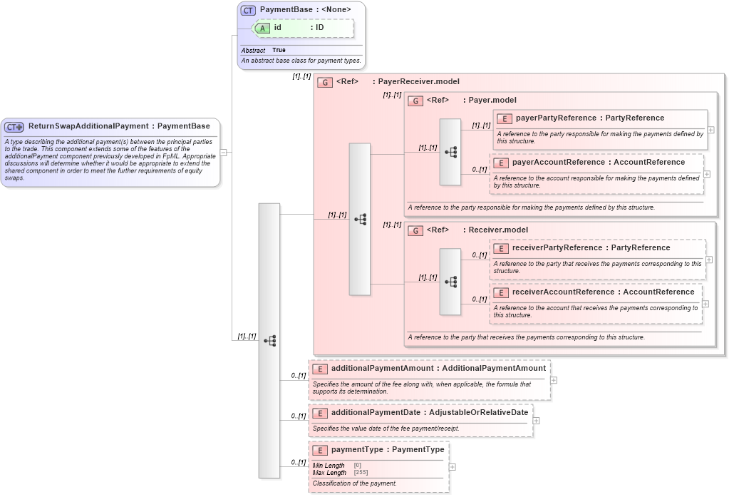
A type describing the additional payment(s) between the principal parties to the trade. This component extends some of the features of the additionalPayment component previously developed in FpML. Appropriate discussions will determine whether it would be appropriate to extend the shared component in order to meet the further requirements of equity swaps.
Collapse XSD Schema Diagram:
Drilldown into paymentType in schema fpml-eq-shared-5-10_xsd1 Drilldown into additionalPaymentDate in schema fpml-eq-shared-5-10_xsd1 Drilldown into additionalPaymentAmount in schema fpml-eq-shared-5-10_xsd1 Drilldown into receiverAccountReference in schema fpml-shared-5-10_xsd3 Drilldown into receiverPartyReference in schema fpml-shared-5-10_xsd3 Drilldown into Receiver.model in schema fpml-shared-5-10_xsd3 Drilldown into payerAccountReference in schema fpml-shared-5-10_xsd3 Drilldown into payerPartyReference in schema fpml-shared-5-10_xsd3 Drilldown into Payer.model in schema fpml-shared-5-10_xsd3 Drilldown into PayerReceiver.model in schema fpml-shared-5-10_xsd3 Drilldown into id in schema fpml-shared-5-10_xsd3 Drilldown into PaymentBase in schema fpml-shared-5-10_xsd3XSD Diagram of ReturnSwapAdditionalPayment in schema fpml-eq-shared-5-10_xsd1 (Financial products Markup Language (FpML®))
Collapse XSD Schema Code:
<xsd:complexType name="ReturnSwapAdditionalPayment">
    <xsd:annotation>
        <xsd:documentation xml:lang="en">A type describing the additional payment(s) between the principal parties to the trade. This component extends some of the features of the additionalPayment component previously developed in FpML. Appropriate discussions will determine whether it would be appropriate to extend the shared component in order to meet the further requirements of equity swaps.</xsd:documentation>
    </xsd:annotation>
    <xsd:complexContent>
        <xsd:extension base="PaymentBase">
            <xsd:sequence>
                <xsd:group ref="PayerReceiver.model" />
                <xsd:element name="additionalPaymentAmount" type="AdditionalPaymentAmount" minOccurs="0">
                    <xsd:annotation>
                        <xsd:documentation xml:lang="en">Specifies the amount of the fee along with, when applicable, the formula that supports its determination.</xsd:documentation>
                    </xsd:annotation>
                </xsd:element>
                <xsd:element name="additionalPaymentDate" type="AdjustableOrRelativeDate" minOccurs="0">
                    <xsd:annotation>
                        <xsd:documentation xml:lang="en">Specifies the value date of the fee payment/receipt.</xsd:documentation>
                    </xsd:annotation>
                </xsd:element>
                <xsd:element name="paymentType" type="PaymentType" minOccurs="0">
                    <xsd:annotation>
                        <xsd:documentation xml:lang="en">Classification of the payment.</xsd:documentation>
                    </xsd:annotation>
                </xsd:element>
            </xsd:sequence>
        </xsd:extension>
    </xsd:complexContent>
</xsd:complexType>
Collapse Child Elements:
Name Type Min Occurs Max Occurs
payerPartyReference nsD:payerPartyReference (1) (1)
payerAccountReference nsD:payerAccountReference 0 (1)
receiverPartyReference nsD:receiverPartyReference 0 (1)
receiverAccountReference nsD:receiverAccountReference 0 (1)
additionalPaymentAmount nsD:additionalPaymentAmount 0 (1)
additionalPaymentDate nsD:additionalPaymentDate 0 (1)
paymentType nsD:paymentType 0 (1)
<xs:group> nsD:PayerReceiver.model (1) (1)
<xs:group> nsD:Payer.model (1) (1)
<xs:group> nsD:Receiver.model (1) (1)
Collapse Child Attributes:
Name Type Default Value Use
id nsD:id (Optional)
Collapse Derivation Tree:
Collapse References:
nsD:additionalPayment