Definition Type: ComplexType
Name: Swap
Namespace: http://www.fpml.org/FpML-5/pretrade
Type: nsC:Product
Containing Schema: fpml-ird-5-10.xsd
Abstract
Documentation:
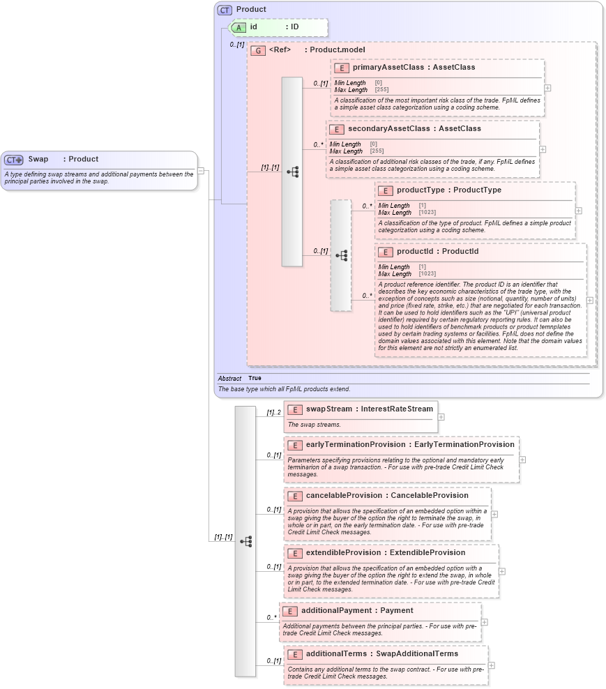
A type defining swap streams and additional payments between the principal parties involved in the swap.
Collapse XSD Schema Diagram:
Drilldown into additionalTerms in schema fpml-ird-5-10_xsd1 Drilldown into additionalPayment in schema fpml-ird-5-10_xsd1 Drilldown into extendibleProvision in schema fpml-ird-5-10_xsd1 Drilldown into cancelableProvision in schema fpml-ird-5-10_xsd1 Drilldown into earlyTerminationProvision in schema fpml-ird-5-10_xsd1 Drilldown into swapStream in schema fpml-ird-5-10_xsd1 Drilldown into productId in schema fpml-shared-5-10_xsd2 Drilldown into productType in schema fpml-shared-5-10_xsd2 Drilldown into secondaryAssetClass in schema fpml-shared-5-10_xsd2 Drilldown into primaryAssetClass in schema fpml-shared-5-10_xsd2 Drilldown into Product.model in schema fpml-shared-5-10_xsd2 Drilldown into id in schema fpml-shared-5-10_xsd2 Drilldown into Product in schema fpml-shared-5-10_xsd2XSD Diagram of Swap in schema fpml-ird-5-10_xsd1 (Financial products Markup Language (FpML®))
Collapse XSD Schema Code:
<xsd:complexType name="Swap">
    <xsd:annotation>
        <xsd:documentation xml:lang="en">A type defining swap streams and additional payments between the principal parties involved in the swap.</xsd:documentation>
    </xsd:annotation>
    <xsd:complexContent>
        <xsd:extension base="Product">
            <xsd:sequence>
                <xsd:element name="swapStream" type="InterestRateStream" maxOccurs="2">
                    <xsd:annotation>
                        <xsd:documentation xml:lang="en">The swap streams.</xsd:documentation>
                    </xsd:annotation>
                </xsd:element>
                <xsd:element name="earlyTerminationProvision" type="EarlyTerminationProvision" minOccurs="0">
                    <xsd:annotation>
                        <xsd:documentation xml:lang="en">Parameters specifying provisions relating to the optional and mandatory early terminarion of a swap transaction. - For use with pre-trade Credit Limit Check messages.</xsd:documentation>
                    </xsd:annotation>
                </xsd:element>
                <xsd:element name="cancelableProvision" type="CancelableProvision" minOccurs="0">
                    <xsd:annotation>
                        <xsd:documentation xml:lang="en">A provision that allows the specification of an embedded option within a swap giving the buyer of the option the right to terminate the swap, in whole or in part, on the early termination date. - For use with pre-trade Credit Limit Check messages.</xsd:documentation>
                    </xsd:annotation>
                </xsd:element>
                <xsd:element name="extendibleProvision" type="ExtendibleProvision" minOccurs="0">
                    <xsd:annotation>
                        <xsd:documentation xml:lang="en">A provision that allows the specification of an embedded option with a swap giving the buyer of the option the right to extend the swap, in whole or in part, to the extended termination date. - For use with pre-trade Credit Limit Check messages.</xsd:documentation>
                    </xsd:annotation>
                </xsd:element>
                <xsd:element name="additionalPayment" type="Payment" minOccurs="0" maxOccurs="unbounded">
                    <xsd:annotation>
                        <xsd:documentation xml:lang="en">Additional payments between the principal parties. - For use with pre-trade Credit Limit Check messages.</xsd:documentation>
                    </xsd:annotation>
                </xsd:element>
                <xsd:element name="additionalTerms" type="SwapAdditionalTerms" minOccurs="0">
                    <xsd:annotation>
                        <xsd:documentation xml:lang="en">Contains any additional terms to the swap contract. - For use with pre-trade Credit Limit Check messages.</xsd:documentation>
                    </xsd:annotation>
                </xsd:element>
            </xsd:sequence>
        </xsd:extension>
    </xsd:complexContent>
</xsd:complexType>
Collapse Child Elements:
Name Type Min Occurs Max Occurs
primaryAssetClass nsC:primaryAssetClass 0 (1)
secondaryAssetClass nsC:secondaryAssetClass 0 unbounded
productType nsC:productType 0 unbounded
productId nsC:productId 0 unbounded
swapStream nsC:swapStream (1) 2
earlyTerminationProvision nsC:earlyTerminationProvision 0 (1)
cancelableProvision nsC:cancelableProvision 0 (1)
extendibleProvision nsC:extendibleProvision 0 (1)
additionalPayment nsC:additionalPayment 0 unbounded
additionalTerms nsC:additionalTerms 0 (1)
Collapse Child Attributes:
Name Type Default Value Use
id nsC:id (Optional)
Collapse Derivation Tree:
Collapse References:
nsC:swap, nsC:swap