Definition Type: ComplexType
Name: TermDeposit
Namespace: http://www.fpml.org/FpML-5/recordkeeping
Type: nsD:Product
Containing Schema: fpml-fx-5-10.xsd
Abstract
Documentation:
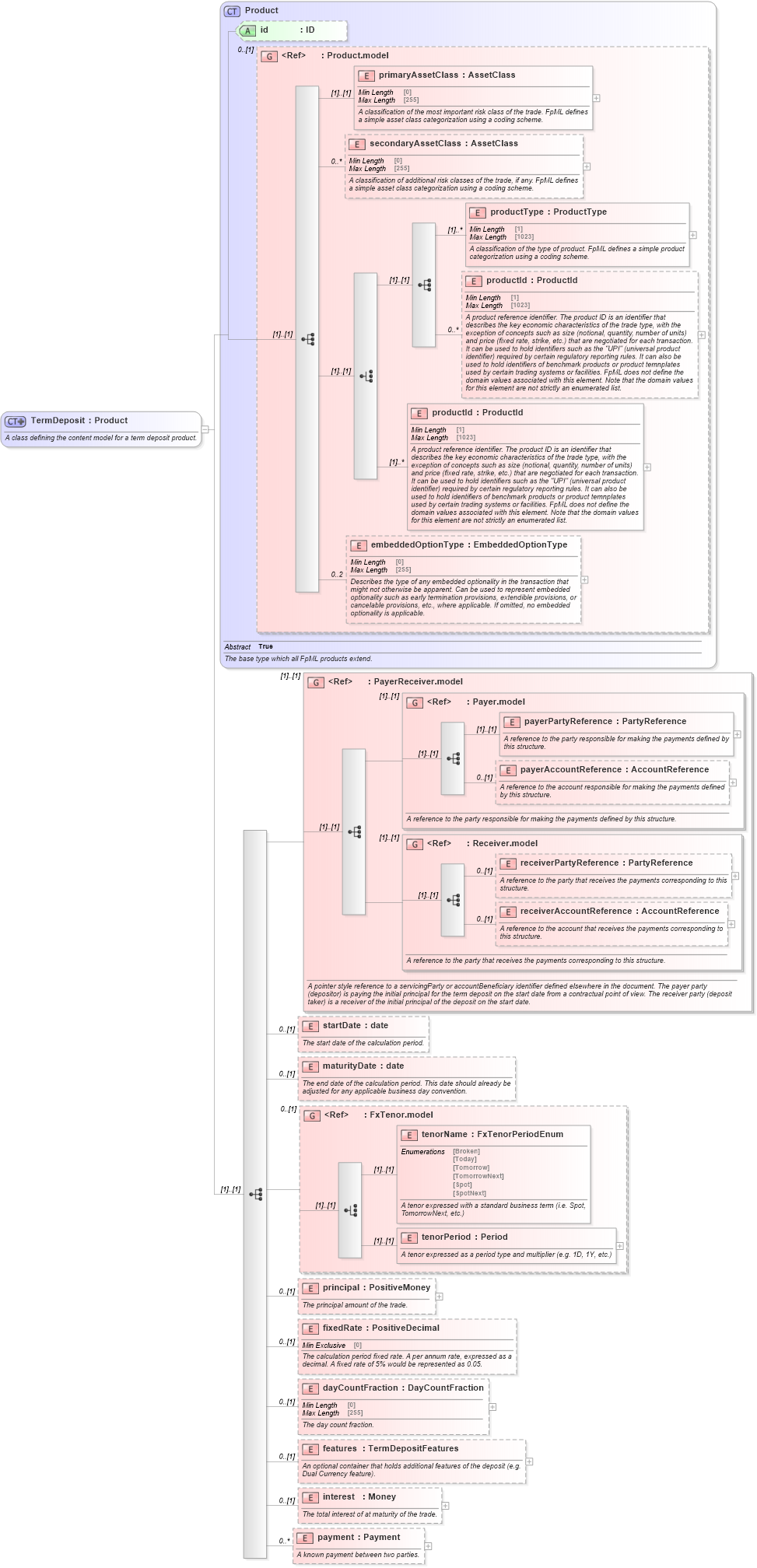
A class defining the content model for a term deposit product.
Collapse XSD Schema Diagram:
Drilldown into payment in schema fpml-fx-5-10_xsd2 Drilldown into interest in schema fpml-fx-5-10_xsd2 Drilldown into features in schema fpml-fx-5-10_xsd2 Drilldown into dayCountFraction in schema fpml-fx-5-10_xsd2 Drilldown into fixedRate in schema fpml-fx-5-10_xsd2 Drilldown into principal in schema fpml-fx-5-10_xsd2 Drilldown into tenorPeriod in schema fpml-fx-5-10_xsd2 Drilldown into tenorName in schema fpml-fx-5-10_xsd2 Drilldown into FxTenor.model in schema fpml-fx-5-10_xsd2 Drilldown into maturityDate in schema fpml-fx-5-10_xsd2 Drilldown into startDate in schema fpml-fx-5-10_xsd2 Drilldown into receiverAccountReference in schema fpml-shared-5-10_xsd3 Drilldown into receiverPartyReference in schema fpml-shared-5-10_xsd3 Drilldown into Receiver.model in schema fpml-shared-5-10_xsd3 Drilldown into payerAccountReference in schema fpml-shared-5-10_xsd3 Drilldown into payerPartyReference in schema fpml-shared-5-10_xsd3 Drilldown into Payer.model in schema fpml-shared-5-10_xsd3 Drilldown into PayerReceiver.model in schema fpml-shared-5-10_xsd3 Drilldown into embeddedOptionType in schema fpml-shared-5-10_xsd3 Drilldown into productId in schema fpml-shared-5-10_xsd3 Drilldown into productId in schema fpml-shared-5-10_xsd3 Drilldown into productType in schema fpml-shared-5-10_xsd3 Drilldown into secondaryAssetClass in schema fpml-shared-5-10_xsd3 Drilldown into primaryAssetClass in schema fpml-shared-5-10_xsd3 Drilldown into Product.model in schema fpml-shared-5-10_xsd3 Drilldown into id in schema fpml-shared-5-10_xsd3 Drilldown into Product in schema fpml-shared-5-10_xsd3XSD Diagram of TermDeposit in schema fpml-fx-5-10_xsd2 (Financial products Markup Language (FpML®))
Collapse XSD Schema Code:
<xsd:complexType name="TermDeposit">
    <xsd:annotation>
        <xsd:documentation xml:lang="en">A class defining the content model for a term deposit product.</xsd:documentation>
    </xsd:annotation>
    <xsd:complexContent>
        <xsd:extension base="Product">
            <xsd:sequence>
                <xsd:group ref="PayerReceiver.model">
                    <xsd:annotation>
                        <xsd:documentation xml:lang="en">A pointer style reference to a servicingParty or accountBeneficiary identifier defined elsewhere in the document. The payer party (depositor) is paying the initial principal for the term deposit on the start date from a contractual point of view. The receiver party (deposit taker) is a receiver of the initial principal of the deposit on the start date.</xsd:documentation>
                    </xsd:annotation>
                </xsd:group>
                <xsd:element name="startDate" type="xsd:date" minOccurs="0">
                    <xsd:annotation>
                        <xsd:documentation xml:lang="en">The start date of the calculation period.</xsd:documentation>
                    </xsd:annotation>
                </xsd:element>
                <xsd:element name="maturityDate" type="xsd:date" minOccurs="0">
                    <xsd:annotation>
                        <xsd:documentation xml:lang="en">The end date of the calculation period. This date should already be adjusted for any applicable business day convention.</xsd:documentation>
                    </xsd:annotation>
                </xsd:element>
                <xsd:group ref="FxTenor.model" minOccurs="0" />
                <xsd:element name="principal" type="PositiveMoney" minOccurs="0">
                    <xsd:annotation>
                        <xsd:documentation xml:lang="en">The principal amount of the trade.</xsd:documentation>
                    </xsd:annotation>
                </xsd:element>
                <xsd:element name="fixedRate" type="PositiveDecimal" minOccurs="0">
                    <xsd:annotation>
                        <xsd:documentation xml:lang="en">The calculation period fixed rate. A per annum rate, expressed as a decimal. A fixed rate of 5% would be represented as 0.05.</xsd:documentation>
                    </xsd:annotation>
                </xsd:element>
                <xsd:element name="dayCountFraction" type="DayCountFraction" minOccurs="0">
                    <xsd:annotation>
                        <xsd:documentation xml:lang="en">The day count fraction.</xsd:documentation>
                    </xsd:annotation>
                </xsd:element>
                <xsd:element name="features" type="TermDepositFeatures" minOccurs="0">
                    <xsd:annotation>
                        <xsd:documentation xml:lang="en">An optional container that holds additional features of the deposit (e.g. Dual Currency feature).</xsd:documentation>
                    </xsd:annotation>
                </xsd:element>
                <xsd:element name="interest" type="Money" minOccurs="0">
                    <xsd:annotation>
                        <xsd:documentation xml:lang="en">The total interest of at maturity of the trade.</xsd:documentation>
                    </xsd:annotation>
                </xsd:element>
                <xsd:element name="payment" type="Payment" minOccurs="0" maxOccurs="unbounded">
                    <xsd:annotation>
                        <xsd:documentation xml:lang="en">A known payment between two parties.</xsd:documentation>
                    </xsd:annotation>
                </xsd:element>
            </xsd:sequence>
        </xsd:extension>
    </xsd:complexContent>
</xsd:complexType>
Collapse Child Elements:
Name Type Min Occurs Max Occurs
primaryAssetClass nsD:primaryAssetClass (1) (1)
secondaryAssetClass nsD:secondaryAssetClass 0 unbounded
productType nsD:productType (1) unbounded
productId nsD:productId 0 unbounded
productId nsD:productId (1) unbounded
embeddedOptionType nsD:embeddedOptionType 0 2
payerPartyReference nsD:payerPartyReference (1) (1)
payerAccountReference nsD:payerAccountReference 0 (1)
receiverPartyReference nsD:receiverPartyReference 0 (1)
receiverAccountReference nsD:receiverAccountReference 0 (1)
startDate nsD:startDate 0 (1)
maturityDate nsD:maturityDate 0 (1)
tenorName nsD:tenorName (1) (1)
tenorPeriod nsD:tenorPeriod (1) (1)
principal nsD:principal 0 (1)
fixedRate nsD:fixedRate 0 (1)
dayCountFraction nsD:dayCountFraction 0 (1)
features nsD:features 0 (1)
interest nsD:interest 0 (1)
payment nsD:payment 0 unbounded
<xs:group> nsD:PayerReceiver.model (1) (1)
<xs:group> nsD:Payer.model (1) (1)
<xs:group> nsD:Receiver.model (1) (1)
<xs:group> nsD:FxTenor.model 0 (1)
Collapse Child Attributes:
Name Type Default Value Use
id nsD:id (Optional)
Collapse Derivation Tree:
Collapse References:
nsD:termDeposit