Definition Type: Element
Name: termination
Namespace: http://www.fpml.org/FpML-5/confirmation
Type: nsA:TradeNotionalChange
Containing Schema: fpml-confirmation-processes-5-10.xsd
MinOccurs (1)
MaxOccurs (1)
Abstract
Collapse XSD Schema Diagram:
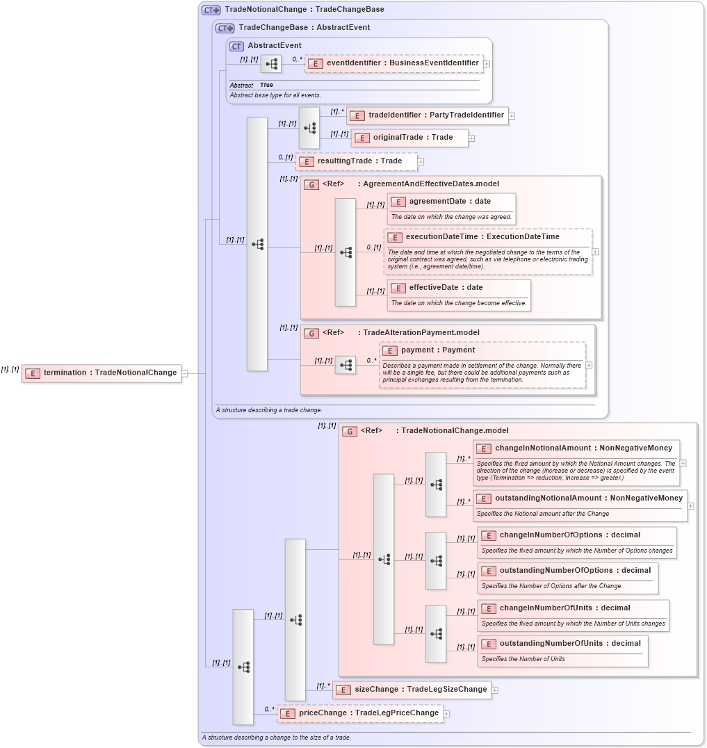
Drilldown into priceChange in schema fpml-business-events-5-10_xsd Drilldown into sizeChange in schema fpml-business-events-5-10_xsd Drilldown into outstandingNumberOfUnits in schema fpml-business-events-5-10_xsd Drilldown into changeInNumberOfUnits in schema fpml-business-events-5-10_xsd Drilldown into outstandingNumberOfOptions in schema fpml-business-events-5-10_xsd Drilldown into changeInNumberOfOptions in schema fpml-business-events-5-10_xsd Drilldown into outstandingNotionalAmount in schema fpml-business-events-5-10_xsd Drilldown into changeInNotionalAmount in schema fpml-business-events-5-10_xsd Drilldown into TradeNotionalChange.model in schema fpml-business-events-5-10_xsd Drilldown into payment in schema fpml-business-events-5-10_xsd Drilldown into TradeAlterationPayment.model in schema fpml-business-events-5-10_xsd Drilldown into effectiveDate in schema fpml-business-events-5-10_xsd Drilldown into executionDateTime in schema fpml-business-events-5-10_xsd Drilldown into agreementDate in schema fpml-business-events-5-10_xsd Drilldown into AgreementAndEffectiveDates.model in schema fpml-business-events-5-10_xsd Drilldown into resultingTrade in schema fpml-business-events-5-10_xsd Drilldown into originalTrade in schema fpml-business-events-5-10_xsd Drilldown into tradeIdentifier in schema fpml-business-events-5-10_xsd Drilldown into eventIdentifier in schema fpml-business-events-5-10_xsd Drilldown into AbstractEvent in schema fpml-business-events-5-10_xsd Drilldown into TradeChangeBase in schema fpml-business-events-5-10_xsd Drilldown into TradeNotionalChange in schema fpml-business-events-5-10_xsdXSD Diagram of termination in schema fpml-confirmation-processes-5-10_xsd (Financial products Markup Language (FpML®))
Collapse XSD Schema Code:
<xsd:element name="termination" type="TradeNotionalChange" />
Collapse Child Elements:
Name Type Min Occurs Max Occurs
eventIdentifier nsA:eventIdentifier 0 unbounded
tradeIdentifier nsA:tradeIdentifier (1) unbounded
originalTrade nsA:originalTrade (1) (1)
resultingTrade nsA:resultingTrade 0 (1)
agreementDate nsA:agreementDate (1) (1)
executionDateTime nsA:executionDateTime 0 (1)
effectiveDate nsA:effectiveDate (1) (1)
payment nsA:payment 0 unbounded
changeInNotionalAmount nsA:changeInNotionalAmount (1) unbounded
outstandingNotionalAmount nsA:outstandingNotionalAmount (1) unbounded
changeInNumberOfOptions nsA:changeInNumberOfOptions (1) (1)
outstandingNumberOfOptions nsA:outstandingNumberOfOptions (1) (1)
changeInNumberOfUnits nsA:changeInNumberOfUnits (1) (1)
outstandingNumberOfUnits nsA:outstandingNumberOfUnits (1) (1)
sizeChange nsA:sizeChange (1) unbounded
priceChange nsA:priceChange 0 unbounded
<xs:group> nsA:AgreementAndEffectiveDates.model (1) (1)
<xs:group> nsA:TradeAlterationPayment.model (1) (1)
<xs:group> nsA:TradeNotionalChange.model (1) (1)
Collapse Derivation Tree: