Definition Type: ComplexType
Name: UnderlyerInterestLeg
Namespace: http://www.fpml.org/FpML-5/transparency
Type: nsF:DirectionalLeg
Containing Schema: fpml-shared-5-10.xsd
Abstract
Documentation:
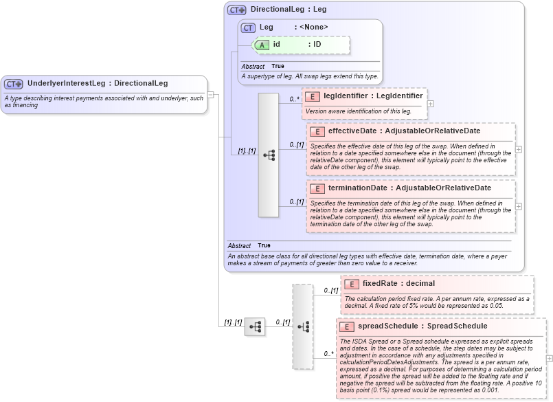
A type describing interest payments associated with and underlyer, such as financing
Collapse XSD Schema Diagram:
Drilldown into spreadSchedule in schema fpml-shared-5-10_xsd5 Drilldown into fixedRate in schema fpml-shared-5-10_xsd5 Drilldown into terminationDate in schema fpml-shared-5-10_xsd5 Drilldown into effectiveDate in schema fpml-shared-5-10_xsd5 Drilldown into legIdentifier in schema fpml-shared-5-10_xsd5 Drilldown into id in schema fpml-shared-5-10_xsd5 Drilldown into Leg in schema fpml-shared-5-10_xsd5 Drilldown into DirectionalLeg in schema fpml-shared-5-10_xsd5XSD Diagram of UnderlyerInterestLeg in schema fpml-shared-5-10_xsd5 (Financial products Markup Language (FpML®))
Collapse XSD Schema Code:
<xsd:complexType name="UnderlyerInterestLeg">
    <xsd:annotation>
        <xsd:documentation xml:lang="en">A type describing interest payments associated with and underlyer, such as financing</xsd:documentation>
    </xsd:annotation>
    <xsd:complexContent>
        <xsd:extension base="DirectionalLeg">
            <xsd:sequence>
                <xsd:choice minOccurs="0">
                    <xsd:element name="fixedRate" type="xsd:decimal" minOccurs="0">
                        <xsd:annotation>
                            <xsd:documentation xml:lang="en">The calculation period fixed rate. A per annum rate, expressed as a decimal. A fixed rate of 5% would be represented as 0.05.</xsd:documentation>
                        </xsd:annotation>
                    </xsd:element>
                    <xsd:element name="spreadSchedule" type="SpreadSchedule" minOccurs="0" maxOccurs="unbounded">
                        <xsd:annotation>
                            <xsd:documentation xml:lang="en">The ISDA Spread or a Spread schedule expressed as explicit spreads and dates. In the case of a schedule, the step dates may be subject to adjustment in accordance with any adjustments specified in calculationPeriodDatesAdjustments. The spread is a per annum rate, expressed as a decimal. For purposes of determining a calculation period amount, if positive the spread will be added to the floating rate and if negative the spread will be subtracted from the floating rate. A positive 10 basis point (0.1%) spread would be represented as 0.001.</xsd:documentation>
                        </xsd:annotation>
                    </xsd:element>
                </xsd:choice>
            </xsd:sequence>
        </xsd:extension>
    </xsd:complexContent>
</xsd:complexType>
Collapse Child Elements:
Name Type Min Occurs Max Occurs
legIdentifier nsF:legIdentifier 0 unbounded
effectiveDate nsF:effectiveDate 0 (1)
terminationDate nsF:terminationDate 0 (1)
fixedRate nsF:fixedRate 0 (1)
spreadSchedule nsF:spreadSchedule 0 unbounded
Collapse Child Attributes:
Name Type Default Value Use
id nsF:id (Optional)
Collapse Derivation Tree:
Collapse References:
nsF:underlyerFinancing