Definition Type: Element
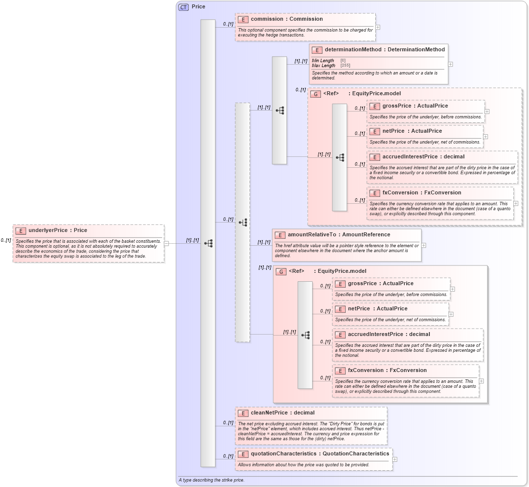
Name: underlyerPrice
Namespace: http://www.fpml.org/FpML-5/recordkeeping
Type: nsD:Price
Containing Schema: fpml-asset-5-10.xsd
MinOccurs 0
MaxOccurs (1)
Abstract
Documentation:
Specifies the price that is associated with each of the basket constituents. This component is optional, as it is not absolutely required to accurately describe the economics of the trade, considering the price that characterizes the equity swap is associated to the leg of the trade.
Collapse XSD Schema Diagram:
Drilldown into quotationCharacteristics in schema fpml-asset-5-10_xsd3 Drilldown into cleanNetPrice in schema fpml-asset-5-10_xsd3 Drilldown into fxConversion in schema fpml-asset-5-10_xsd3 Drilldown into accruedInterestPrice in schema fpml-asset-5-10_xsd3 Drilldown into netPrice in schema fpml-asset-5-10_xsd3 Drilldown into grossPrice in schema fpml-asset-5-10_xsd3 Drilldown into EquityPrice.model in schema fpml-asset-5-10_xsd3 Drilldown into amountRelativeTo in schema fpml-asset-5-10_xsd3 Drilldown into fxConversion in schema fpml-asset-5-10_xsd3 Drilldown into accruedInterestPrice in schema fpml-asset-5-10_xsd3 Drilldown into netPrice in schema fpml-asset-5-10_xsd3 Drilldown into grossPrice in schema fpml-asset-5-10_xsd3 Drilldown into EquityPrice.model in schema fpml-asset-5-10_xsd3 Drilldown into determinationMethod in schema fpml-asset-5-10_xsd3 Drilldown into commission in schema fpml-asset-5-10_xsd3 Drilldown into Price in schema fpml-asset-5-10_xsd3XSD Diagram of underlyerPrice in schema fpml-asset-5-10_xsd3 (Financial products Markup Language (FpML®))
Collapse XSD Schema Code:
<xsd:element name="underlyerPrice" type="Price" minOccurs="0">
    <xsd:annotation>
        <xsd:documentation xml:lang="en">Specifies the price that is associated with each of the basket constituents. This component is optional, as it is not absolutely required to accurately describe the economics of the trade, considering the price that characterizes the equity swap is associated to the leg of the trade.</xsd:documentation>
    </xsd:annotation>
</xsd:element>
Collapse Child Elements:
Name Type Min Occurs Max Occurs
commission nsD:commission 0 (1)
determinationMethod nsD:determinationMethod (1) (1)
grossPrice nsD:grossPrice 0 (1)
netPrice nsD:netPrice 0 (1)
accruedInterestPrice nsD:accruedInterestPrice 0 (1)
fxConversion nsD:fxConversion 0 (1)
amountRelativeTo nsD:amountRelativeTo (1) (1)
cleanNetPrice nsD:cleanNetPrice 0 (1)
quotationCharacteristics nsD:quotationCharacteristics 0 (1)
<xs:group> nsD:EquityPrice.model 0 (1)
<xs:group> nsD:EquityPrice.model (1) (1)
Collapse Derivation Tree: