Definition Type: Element
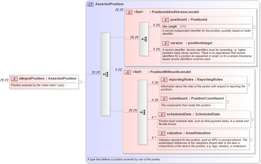
Name: allegedPosition
Namespace: http://www.fpml.org/FpML-5/reporting
Type: nsA:AssertedPosition
Containing Schema: fpml-reconciliation-5-4.xsd
MinOccurs (1)
MaxOccurs (1)
Abstract
Documentation:
Position asserted by the "other side's" party.
Collapse XSD Schema Diagram:
Drilldown into valuation in schema fpml-reconciliation-5-4_xsd Drilldown into scheduledDate in schema fpml-reconciliation-5-4_xsd Drilldown into constituent in schema fpml-reconciliation-5-4_xsd Drilldown into reportingRoles in schema fpml-reconciliation-5-4_xsd Drilldown into PositionWithoutId.model in schema fpml-reconciliation-5-4_xsd Drilldown into version in schema fpml-riskdef-5-4_xsd Drilldown into positionId in schema fpml-riskdef-5-4_xsd Drilldown into PositionIdAndVersion.model in schema fpml-riskdef-5-4_xsd Drilldown into AssertedPosition in schema fpml-reconciliation-5-4_xsdXSD Diagram of allegedPosition in schema fpml-reconciliation-5-4_xsd (Financial products Markup Language (FpML®))
Collapse XSD Schema Code:
<xsd:element name="allegedPosition" type="AssertedPosition">
    <xsd:annotation>
        <xsd:documentation xml:lang="en">Position asserted by the "other side's" party.</xsd:documentation>
    </xsd:annotation>
</xsd:element>
Collapse Child Elements:
Name Type Min Occurs Max Occurs
positionId nsA:positionId 0 (1)
version nsA:version 0 (1)
reportingRoles nsA:reportingRoles 0 (1)
constituent nsA:constituent 0 (1)
scheduledDate nsA:scheduledDate 0 unbounded
valuation nsA:valuation 0 unbounded
<xs:group> nsA:PositionIdAndVersion.model (1) (1)
<xs:group> nsA:PositionWithoutId.model 0 (1)
Collapse Derivation Tree: