Definition Type: Element
Name: otherPartyPayment
Namespace: http://www.fpml.org/FpML-5/reporting
Type: nsA:Payment
Containing Schema: fpml-doc-5-4.xsd
MinOccurs 0
MaxOccurs unbounded
Abstract
Documentation:
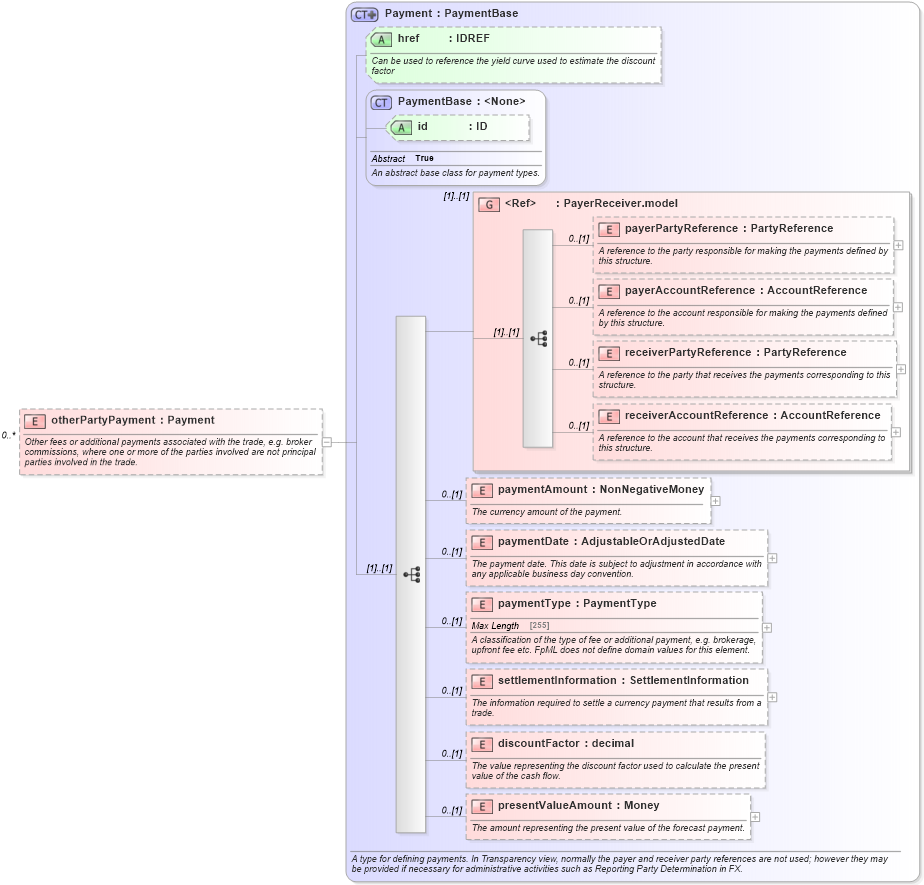
Other fees or additional payments associated with the trade, e.g. broker commissions, where one or more of the parties involved are not principal parties involved in the trade.
Collapse XSD Schema Diagram:
Drilldown into presentValueAmount in schema fpml-shared-5-4_xsd Drilldown into discountFactor in schema fpml-shared-5-4_xsd Drilldown into settlementInformation in schema fpml-shared-5-4_xsd Drilldown into paymentType in schema fpml-shared-5-4_xsd Drilldown into paymentDate in schema fpml-shared-5-4_xsd Drilldown into paymentAmount in schema fpml-shared-5-4_xsd Drilldown into receiverAccountReference in schema fpml-shared-5-4_xsd Drilldown into receiverPartyReference in schema fpml-shared-5-4_xsd Drilldown into payerAccountReference in schema fpml-shared-5-4_xsd Drilldown into payerPartyReference in schema fpml-shared-5-4_xsd Drilldown into PayerReceiver.model in schema fpml-shared-5-4_xsd Drilldown into id in schema fpml-shared-5-4_xsd Drilldown into PaymentBase in schema fpml-shared-5-4_xsd Drilldown into href in schema fpml-shared-5-4_xsd Drilldown into Payment in schema fpml-shared-5-4_xsdXSD Diagram of otherPartyPayment in schema fpml-doc-5-4_xsd (Financial products Markup Language (FpML®))
Collapse XSD Schema Code:
<xsd:element name="otherPartyPayment" type="Payment" minOccurs="0" maxOccurs="unbounded">
    <xsd:annotation>
        <xsd:documentation xml:lang="en">Other fees or additional payments associated with the trade, e.g. broker commissions, where one or more of the parties involved are not principal parties involved in the trade.</xsd:documentation>
    </xsd:annotation>
</xsd:element>
Collapse Child Elements:
Name Type Min Occurs Max Occurs
payerPartyReference nsA:payerPartyReference 0 (1)
payerAccountReference nsA:payerAccountReference 0 (1)
receiverPartyReference nsA:receiverPartyReference 0 (1)
receiverAccountReference nsA:receiverAccountReference 0 (1)
paymentAmount nsA:paymentAmount 0 (1)
paymentDate nsA:paymentDate 0 (1)
paymentType nsA:paymentType 0 (1)
settlementInformation nsA:settlementInformation 0 (1)
discountFactor nsA:discountFactor 0 (1)
presentValueAmount nsA:presentValueAmount 0 (1)
<xs:group> nsA:PayerReceiver.model (1) (1)
Collapse Child Attributes:
Name Type Default Value Use
id nsA:id (Optional)
href nsA:href (Optional)
Collapse Derivation Tree: