Definition Type: ComplexType
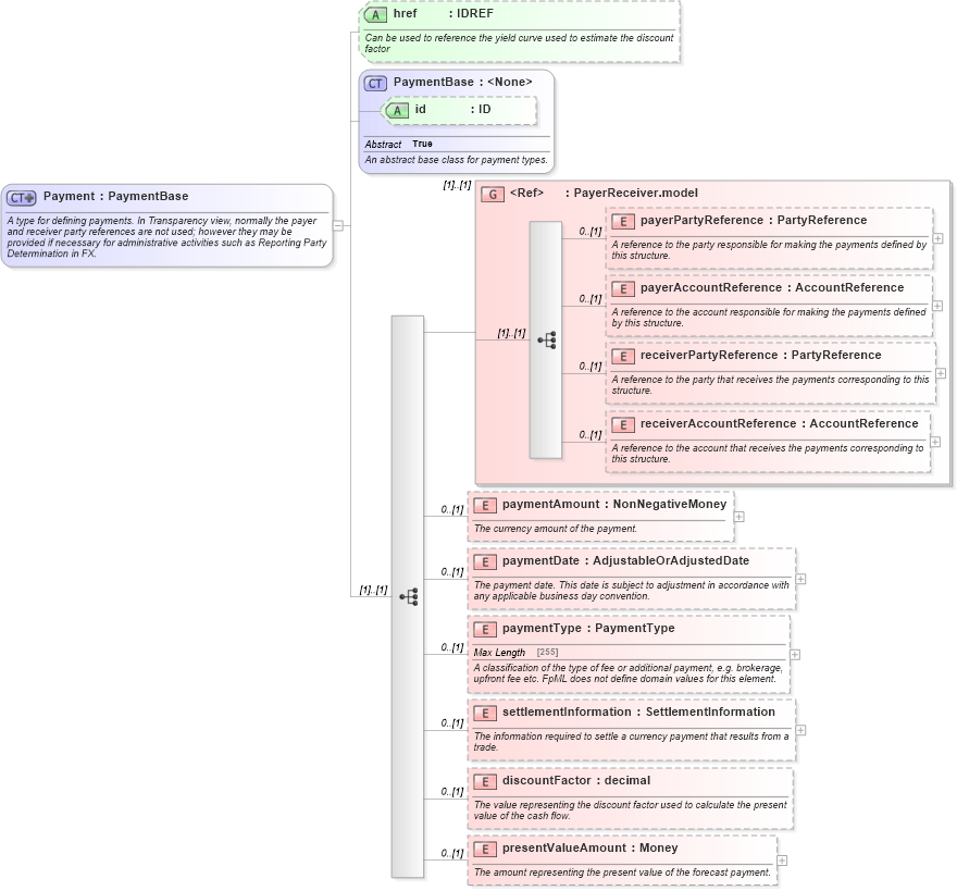
Name: Payment
Namespace: http://www.fpml.org/FpML-5/reporting
Type: nsA:PaymentBase
Containing Schema: fpml-shared-5-4.xsd
Abstract
Documentation:
A type for defining payments. In Transparency view, normally the payer and receiver party references are not used; however they may be provided if necessary for administrative activities such as Reporting Party Determination in FX.
Collapse XSD Schema Diagram:
Drilldown into presentValueAmount in schema fpml-shared-5-4_xsd Drilldown into discountFactor in schema fpml-shared-5-4_xsd Drilldown into settlementInformation in schema fpml-shared-5-4_xsd Drilldown into paymentType in schema fpml-shared-5-4_xsd Drilldown into paymentDate in schema fpml-shared-5-4_xsd Drilldown into paymentAmount in schema fpml-shared-5-4_xsd Drilldown into receiverAccountReference in schema fpml-shared-5-4_xsd Drilldown into receiverPartyReference in schema fpml-shared-5-4_xsd Drilldown into payerAccountReference in schema fpml-shared-5-4_xsd Drilldown into payerPartyReference in schema fpml-shared-5-4_xsd Drilldown into PayerReceiver.model in schema fpml-shared-5-4_xsd Drilldown into id in schema fpml-shared-5-4_xsd Drilldown into PaymentBase in schema fpml-shared-5-4_xsd Drilldown into href in schema fpml-shared-5-4_xsdXSD Diagram of Payment in schema fpml-shared-5-4_xsd (Financial products Markup Language (FpML®))
Collapse XSD Schema Code:
<xsd:complexType name="Payment">
    <xsd:annotation>
        <xsd:documentation xml:lang="en">A type for defining payments. In Transparency view, normally the payer and receiver party references are not used; however they may be provided if necessary for administrative activities such as Reporting Party Determination in FX.</xsd:documentation>
    </xsd:annotation>
    <xsd:complexContent>
        <xsd:extension base="PaymentBase">
            <xsd:sequence>
                <xsd:group ref="PayerReceiver.model">
                </xsd:group>
                <xsd:element name="paymentAmount" type="NonNegativeMoney" minOccurs="0">
                    <xsd:annotation>
                        <xsd:documentation xml:lang="en">The currency amount of the payment.</xsd:documentation>
                    </xsd:annotation>
                </xsd:element>
                <xsd:element name="paymentDate" type="AdjustableOrAdjustedDate" minOccurs="0">
                    <xsd:annotation>
                        <xsd:documentation xml:lang="en">The payment date. This date is subject to adjustment in accordance with any applicable business day convention.</xsd:documentation>
                    </xsd:annotation>
                </xsd:element>
                <xsd:element name="paymentType" type="PaymentType" minOccurs="0">
                    <xsd:annotation>
                        <xsd:documentation xml:lang="en">A classification of the type of fee or additional payment, e.g. brokerage, upfront fee etc. FpML does not define domain values for this element.</xsd:documentation>
                    </xsd:annotation>
                </xsd:element>
                <xsd:element name="settlementInformation" type="SettlementInformation" minOccurs="0">
                    <xsd:annotation>
                        <xsd:documentation xml:lang="en">The information required to settle a currency payment that results from a trade.</xsd:documentation>
                    </xsd:annotation>
                </xsd:element>
                <xsd:element name="discountFactor" type="xsd:decimal" minOccurs="0">
                    <xsd:annotation>
                        <xsd:documentation xml:lang="en">The value representing the discount factor used to calculate the present value of the cash flow.</xsd:documentation>
                    </xsd:annotation>
                </xsd:element>
                <xsd:element name="presentValueAmount" type="Money" minOccurs="0">
                    <xsd:annotation>
                        <xsd:documentation xml:lang="en">The amount representing the present value of the forecast payment.</xsd:documentation>
                    </xsd:annotation>
                </xsd:element>
            </xsd:sequence>
            <xsd:attribute name="href" type="xsd:IDREF" ecore:reference="PricingStructure" xmlns:ecore="http://www.eclipse.org/emf/2002/Ecore">
                <xsd:annotation>
                    <xsd:documentation xml:lang="en">Can be used to reference the yield curve used to estimate the discount factor</xsd:documentation>
                </xsd:annotation>
            </xsd:attribute>
        </xsd:extension>
    </xsd:complexContent>
</xsd:complexType>
Collapse Child Elements:
Name Type Min Occurs Max Occurs
payerPartyReference nsA:payerPartyReference 0 (1)
payerAccountReference nsA:payerAccountReference 0 (1)
receiverPartyReference nsA:receiverPartyReference 0 (1)
receiverAccountReference nsA:receiverAccountReference 0 (1)
paymentAmount nsA:paymentAmount 0 (1)
paymentDate nsA:paymentDate 0 (1)
paymentType nsA:paymentType 0 (1)
settlementInformation nsA:settlementInformation 0 (1)
discountFactor nsA:discountFactor 0 (1)
presentValueAmount nsA:presentValueAmount 0 (1)
<xs:group> nsA:PayerReceiver.model (1) (1)
Collapse Child Attributes:
Name Type Default Value Use
id nsA:id (Optional)
href nsA:href (Optional)
Collapse Derivation Tree:
Collapse References:
nsA:additionalPayment, nsA:additionalPayment, nsA:exchangedCurrency1, nsA:exchangedCurrency2, nsA:otherPartyPayment, nsA:payment, nsA:payment, nsA:payment, nsA:payment, nsA:payment, nsA:premium, nsA:premium