Definition Type: Element
Name: party
Namespace: http://www.fpml.org/FpML-5/reporting
Type: nsA:Party
Containing Schema: fpml-credit-event-notification-5-4.xsd
MinOccurs 0
MaxOccurs unbounded
Abstract
Collapse XSD Schema Diagram:
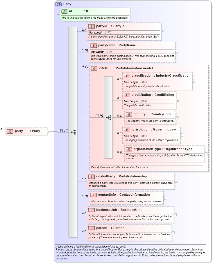
Drilldown into person in schema fpml-shared-5-4_xsd Drilldown into businessUnit in schema fpml-shared-5-4_xsd Drilldown into contactInfo in schema fpml-shared-5-4_xsd Drilldown into relatedParty in schema fpml-shared-5-4_xsd Drilldown into organizationType in schema fpml-shared-5-4_xsd Drilldown into jurisdiction in schema fpml-shared-5-4_xsd Drilldown into country in schema fpml-shared-5-4_xsd Drilldown into creditRating in schema fpml-shared-5-4_xsd Drilldown into classification in schema fpml-shared-5-4_xsd Drilldown into PartyInformation.model in schema fpml-shared-5-4_xsd Drilldown into partyName in schema fpml-shared-5-4_xsd Drilldown into partyId in schema fpml-shared-5-4_xsd Drilldown into id in schema fpml-shared-5-4_xsd Drilldown into Party in schema fpml-shared-5-4_xsdXSD Diagram of party in schema fpml-credit-event-notification-5-4_xsd (Financial products Markup Language (FpML®))
Collapse XSD Schema Code:
<xsd:element name="party" type="Party" minOccurs="0" maxOccurs="unbounded" />
Collapse Child Elements:
Name Type Min Occurs Max Occurs
partyId nsA:partyId 0 unbounded
partyName nsA:partyName 0 (1)
classification nsA:classification 0 unbounded
creditRating nsA:creditRating 0 unbounded
country nsA:country 0 (1)
jurisdiction nsA:jurisdiction 0 unbounded
organizationType nsA:organizationType 0 (1)
relatedParty nsA:relatedParty 0 unbounded
contactInfo nsA:contactInfo 0 (1)
businessUnit nsA:businessUnit 0 unbounded
person nsA:person 0 unbounded
<xs:group> nsA:PartyInformation.model 0 (1)
Collapse Child Attributes:
Name Type Default Value Use
id nsA:id Required
Collapse Derivation Tree: