Definition Type: ComplexType
Name: Party
Namespace: http://www.fpml.org/FpML-5/reporting
Containing Schema: fpml-shared-5-4.xsd
Abstract
Documentation:
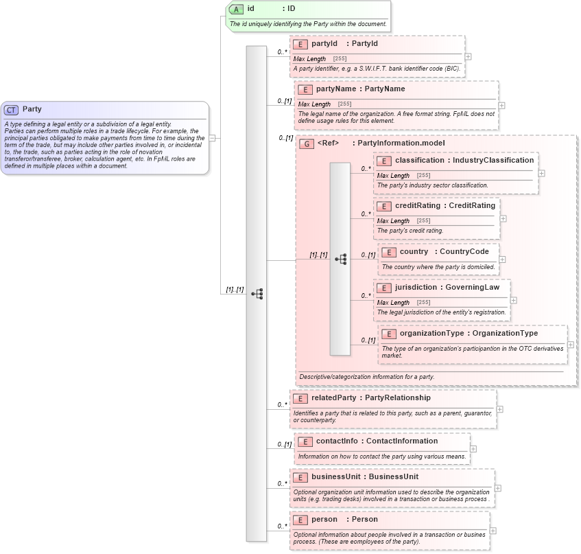
A type defining a legal entity or a subdivision of a legal entity. Parties can perform multiple roles in a trade lifecycle. For example, the principal parties obligated to make payments from time to time during the term of the trade, but may include other parties involved in, or incidental to, the trade, such as parties acting in the role of novation transferor/transferee, broker, calculation agent, etc. In FpML roles are defined in multiple places within a document.
Collapse XSD Schema Diagram:
Drilldown into person in schema fpml-shared-5-4_xsd Drilldown into businessUnit in schema fpml-shared-5-4_xsd Drilldown into contactInfo in schema fpml-shared-5-4_xsd Drilldown into relatedParty in schema fpml-shared-5-4_xsd Drilldown into organizationType in schema fpml-shared-5-4_xsd Drilldown into jurisdiction in schema fpml-shared-5-4_xsd Drilldown into country in schema fpml-shared-5-4_xsd Drilldown into creditRating in schema fpml-shared-5-4_xsd Drilldown into classification in schema fpml-shared-5-4_xsd Drilldown into PartyInformation.model in schema fpml-shared-5-4_xsd Drilldown into partyName in schema fpml-shared-5-4_xsd Drilldown into partyId in schema fpml-shared-5-4_xsd Drilldown into id in schema fpml-shared-5-4_xsdXSD Diagram of Party in schema fpml-shared-5-4_xsd (Financial products Markup Language (FpML®))
Collapse XSD Schema Code:
<xsd:complexType name="Party">
    <xsd:annotation>
        <xsd:documentation xml:lang="en">A type defining a legal entity or a subdivision of a legal entity.</xsd:documentation>
        <xsd:documentation xml:lang="en">Parties can perform multiple roles in a trade lifecycle. For example, the principal parties obligated to make payments from time to time during the term of the trade, but may include other parties involved in, or incidental to, the trade, such as parties acting in the role of novation transferor/transferee, broker, calculation agent, etc. In FpML roles are defined in multiple places within a document.</xsd:documentation>
    </xsd:annotation>
    <xsd:sequence>
        <xsd:element name="partyId" type="PartyId" maxOccurs="unbounded" minOccurs="0">
            <xsd:annotation>
                <xsd:documentation xml:lang="en">A party identifier, e.g. a S.W.I.F.T. bank identifier code (BIC).</xsd:documentation>
            </xsd:annotation>
        </xsd:element>
        <xsd:element name="partyName" type="PartyName" minOccurs="0">
            <xsd:annotation>
                <xsd:documentation xml:lang="en">The legal name of the organization. A free format string. FpML does not define usage rules for this element.</xsd:documentation>
            </xsd:annotation>
        </xsd:element>
        <xsd:group ref="PartyInformation.model" minOccurs="0">
            <xsd:annotation>
                <xsd:documentation xml:lang="en">Descriptive/categorization information for a party.</xsd:documentation>
            </xsd:annotation>
        </xsd:group>
        <xsd:element name="relatedParty" type="PartyRelationship" minOccurs="0" maxOccurs="unbounded">
            <xsd:annotation>
                <xsd:documentation xml:lang="en">Identifies a party that is related to this party, such as a parent, guarantor, or counterparty.</xsd:documentation>
            </xsd:annotation>
        </xsd:element>
        <xsd:element name="contactInfo" type="ContactInformation" minOccurs="0">
            <xsd:annotation>
                <xsd:documentation xml:lang="en">Information on how to contact the party using various means.</xsd:documentation>
            </xsd:annotation>
        </xsd:element>
        <xsd:element name="businessUnit" type="BusinessUnit" minOccurs="0" maxOccurs="unbounded">
            <xsd:annotation>
                <xsd:documentation xml:lang="en">Optional organization unit information used to describe the organization units (e.g. trading desks) involved in a transaction or business process .</xsd:documentation>
            </xsd:annotation>
        </xsd:element>
        <xsd:element name="person" type="Person" minOccurs="0" maxOccurs="unbounded">
            <xsd:annotation>
                <xsd:documentation xml:lang="en">Optional information about people involved in a transaction or busines process. (These are eomployees of the party).</xsd:documentation>
            </xsd:annotation>
        </xsd:element>
    </xsd:sequence>
    <xsd:attribute name="id" type="xsd:ID" use="required">
        <xsd:annotation>
            <xsd:documentation xml:lang="en">The id uniquely identifying the Party within the document.</xsd:documentation>
        </xsd:annotation>
    </xsd:attribute>
</xsd:complexType>
Collapse Child Elements:
Name Type Min Occurs Max Occurs
partyId nsA:partyId 0 unbounded
partyName nsA:partyName 0 (1)
classification nsA:classification 0 unbounded
creditRating nsA:creditRating 0 unbounded
country nsA:country 0 (1)
jurisdiction nsA:jurisdiction 0 unbounded
organizationType nsA:organizationType 0 (1)
relatedParty nsA:relatedParty 0 unbounded
contactInfo nsA:contactInfo 0 (1)
businessUnit nsA:businessUnit 0 unbounded
person nsA:person 0 unbounded
<xs:group> nsA:PartyInformation.model 0 (1)
Collapse Child Attributes:
Name Type Default Value Use
id nsA:id Required
Collapse Derivation Tree:
Collapse References:
nsA:party, nsA:party, nsA:party, nsA:party, nsA:party, nsA:party