Definition Type: Element
Name: position
Namespace: http://www.fpml.org/FpML-5/reporting
Type: nsA:Position
Containing Schema: fpml-reporting-5-4.xsd
MinOccurs (1)
MaxOccurs (1)
Abstract
Documentation:
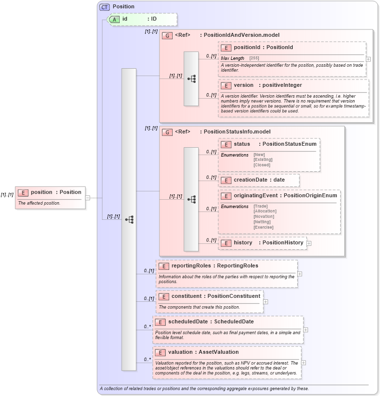
The affected position.
Collapse XSD Schema Diagram:
Drilldown into valuation in schema fpml-valuation-5-4_xsd Drilldown into scheduledDate in schema fpml-valuation-5-4_xsd Drilldown into constituent in schema fpml-valuation-5-4_xsd Drilldown into reportingRoles in schema fpml-valuation-5-4_xsd Drilldown into history in schema fpml-valuation-5-4_xsd Drilldown into originatingEvent in schema fpml-valuation-5-4_xsd Drilldown into creationDate in schema fpml-valuation-5-4_xsd Drilldown into status in schema fpml-valuation-5-4_xsd Drilldown into PositionStatusInfo.model in schema fpml-valuation-5-4_xsd Drilldown into version in schema fpml-riskdef-5-4_xsd Drilldown into positionId in schema fpml-riskdef-5-4_xsd Drilldown into PositionIdAndVersion.model in schema fpml-riskdef-5-4_xsd Drilldown into id in schema fpml-valuation-5-4_xsd Drilldown into Position in schema fpml-valuation-5-4_xsdXSD Diagram of position in schema fpml-reporting-5-4_xsd (Financial products Markup Language (FpML®))
Collapse XSD Schema Code:
<xsd:element name="position" type="Position">
    <xsd:annotation>
        <xsd:documentation>The affected position.</xsd:documentation>
    </xsd:annotation>
</xsd:element>
Collapse Child Elements:
Name Type Min Occurs Max Occurs
positionId nsA:positionId 0 (1)
version nsA:version 0 (1)
status nsA:status 0 (1)
creationDate nsA:creationDate 0 (1)
originatingEvent nsA:originatingEvent 0 (1)
history nsA:history 0 (1)
reportingRoles nsA:reportingRoles 0 (1)
constituent nsA:constituent 0 (1)
scheduledDate nsA:scheduledDate 0 unbounded
valuation nsA:valuation 0 unbounded
<xs:group> nsA:PositionIdAndVersion.model (1) (1)
<xs:group> nsA:PositionStatusInfo.model (1) (1)
Collapse Child Attributes:
Name Type Default Value Use
id nsA:id (Optional)
Collapse Derivation Tree: