Definition Type: ComplexType
Name: ResponseMessage
Namespace: http://www.fpml.org/FpML-5/reporting
Type: nsA:Message
Containing Schema: fpml-msg-5-4.xsd
Abstract True
Documentation:
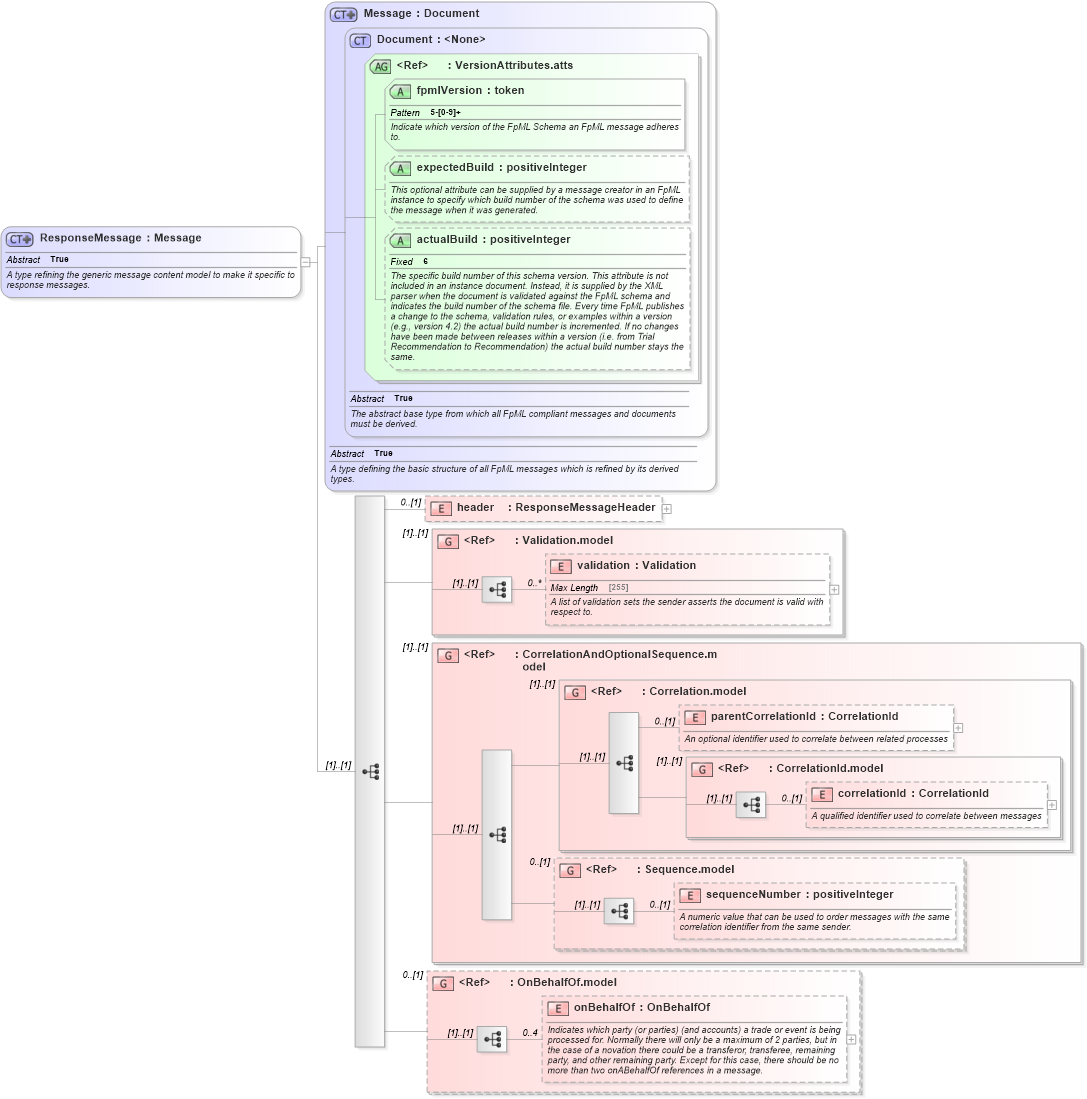
A type refining the generic message content model to make it specific to response messages.
Collapse XSD Schema Diagram:
Drilldown into onBehalfOf in schema fpml-shared-5-4_xsd Drilldown into OnBehalfOf.model in schema fpml-shared-5-4_xsd Drilldown into sequenceNumber in schema fpml-msg-5-4_xsd Drilldown into Sequence.model in schema fpml-msg-5-4_xsd Drilldown into correlationId in schema fpml-msg-5-4_xsd Drilldown into CorrelationId.model in schema fpml-msg-5-4_xsd Drilldown into parentCorrelationId in schema fpml-msg-5-4_xsd Drilldown into Correlation.model in schema fpml-msg-5-4_xsd Drilldown into CorrelationAndOptionalSequence.model in schema fpml-msg-5-4_xsd Drilldown into validation in schema fpml-doc-5-4_xsd Drilldown into Validation.model in schema fpml-doc-5-4_xsd Drilldown into header in schema fpml-msg-5-4_xsd Drilldown into actualBuild in schema fpml-doc-5-4_xsd Drilldown into expectedBuild in schema fpml-doc-5-4_xsd Drilldown into fpmlVersion in schema fpml-doc-5-4_xsd Drilldown into VersionAttributes.atts in schema fpml-doc-5-4_xsd Drilldown into Document in schema fpml-doc-5-4_xsd Drilldown into Message in schema fpml-msg-5-4_xsdXSD Diagram of ResponseMessage in schema fpml-msg-5-4_xsd (Financial products Markup Language (FpML®))
Collapse XSD Schema Code:
<xsd:complexType name="ResponseMessage" abstract="true">
    <xsd:annotation>
        <xsd:documentation xml:lang="en">A type refining the generic message content model to make it specific to response messages.</xsd:documentation>
    </xsd:annotation>
    <xsd:complexContent>
        <xsd:extension base="Message">
            <xsd:sequence>
                <xsd:element name="header" type="ResponseMessageHeader" minOccurs="0" />
                <xsd:group ref="Validation.model">
                </xsd:group>
                <xsd:group ref="CorrelationAndOptionalSequence.model" />
                <xsd:group ref="OnBehalfOf.model" minOccurs="0" />
            </xsd:sequence>
        </xsd:extension>
    </xsd:complexContent>
</xsd:complexType>
Collapse Child Elements:
Name Type Min Occurs Max Occurs
header nsA:header 0 (1)
validation nsA:validation 0 unbounded
parentCorrelationId nsA:parentCorrelationId 0 (1)
correlationId nsA:correlationId 0 (1)
sequenceNumber nsA:sequenceNumber 0 (1)
onBehalfOf nsA:onBehalfOf 0 4
<xs:group> nsA:Validation.model (1) (1)
<xs:group> nsA:CorrelationAndOptionalSequence.model (1) (1)
<xs:group> nsA:Correlation.model (1) (1)
<xs:group> nsA:CorrelationId.model (1) (1)
<xs:group> nsA:Sequence.model 0 (1)
<xs:group> nsA:OnBehalfOf.model 0 (1)
Collapse Child Attributes:
Name Type Default Value Use
fpmlVersion nsA:fpmlVersion Required
expectedBuild nsA:expectedBuild (Optional)
actualBuild nsA:actualBuild (Optional)
Collapse Derivation Tree:
Collapse References:
nsA:Acknowledgement, nsA:CollateralProposalStatus, nsA:EventStatusResponse, nsA:InterestStatus, nsA:MarginCallStatus, nsA:NettedTradeCashflowsMatchResult, nsA:PositionsAcknowledged, nsA:PositionsMatchResults, nsA:RequestCollateralAcceptance, nsA:SubstituteReturnConfirmationStatus, nsA:SubstitutionStatus, nsA:TradeCashflowsMatchResult