Definition Type: Element
Name: termination
Namespace: http://www.fpml.org/FpML-5/reporting
Type: nsA:TradeNotionalChange
Containing Schema: fpml-business-events-5-4.xsd
MinOccurs 0
MaxOccurs (1)
Abstract
Collapse XSD Schema Diagram:
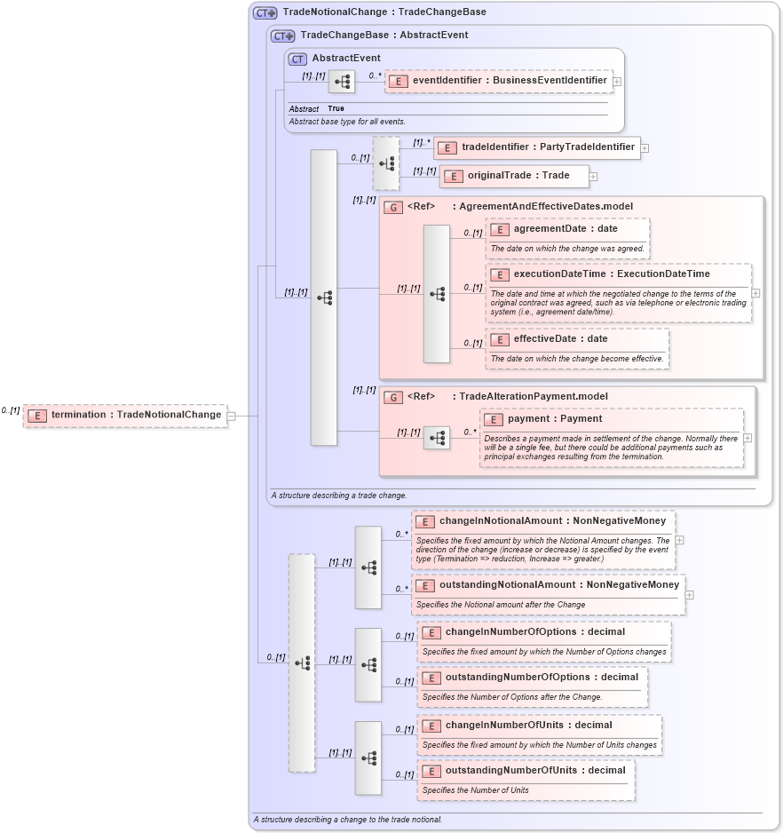
Drilldown into outstandingNumberOfUnits in schema fpml-business-events-5-4_xsd Drilldown into changeInNumberOfUnits in schema fpml-business-events-5-4_xsd Drilldown into outstandingNumberOfOptions in schema fpml-business-events-5-4_xsd Drilldown into changeInNumberOfOptions in schema fpml-business-events-5-4_xsd Drilldown into outstandingNotionalAmount in schema fpml-business-events-5-4_xsd Drilldown into changeInNotionalAmount in schema fpml-business-events-5-4_xsd Drilldown into payment in schema fpml-business-events-5-4_xsd Drilldown into TradeAlterationPayment.model in schema fpml-business-events-5-4_xsd Drilldown into effectiveDate in schema fpml-business-events-5-4_xsd Drilldown into executionDateTime in schema fpml-business-events-5-4_xsd Drilldown into agreementDate in schema fpml-business-events-5-4_xsd Drilldown into AgreementAndEffectiveDates.model in schema fpml-business-events-5-4_xsd Drilldown into originalTrade in schema fpml-business-events-5-4_xsd Drilldown into tradeIdentifier in schema fpml-business-events-5-4_xsd Drilldown into eventIdentifier in schema fpml-business-events-5-4_xsd Drilldown into AbstractEvent in schema fpml-business-events-5-4_xsd Drilldown into TradeChangeBase in schema fpml-business-events-5-4_xsd Drilldown into TradeNotionalChange in schema fpml-business-events-5-4_xsdXSD Diagram of termination in schema fpml-business-events-5-4_xsd (Financial products Markup Language (FpML®))
Collapse XSD Schema Code:
<xsd:element name="termination" type="TradeNotionalChange" minOccurs="0">
</xsd:element>
Collapse Child Elements:
Name Type Min Occurs Max Occurs
eventIdentifier nsA:eventIdentifier 0 unbounded
tradeIdentifier nsA:tradeIdentifier (1) unbounded
originalTrade nsA:originalTrade (1) (1)
agreementDate nsA:agreementDate 0 (1)
executionDateTime nsA:executionDateTime 0 (1)
effectiveDate nsA:effectiveDate 0 (1)
payment nsA:payment 0 unbounded
changeInNotionalAmount nsA:changeInNotionalAmount 0 unbounded
outstandingNotionalAmount nsA:outstandingNotionalAmount 0 unbounded
changeInNumberOfOptions nsA:changeInNumberOfOptions 0 (1)
outstandingNumberOfOptions nsA:outstandingNumberOfOptions 0 (1)
changeInNumberOfUnits nsA:changeInNumberOfUnits 0 (1)
outstandingNumberOfUnits nsA:outstandingNumberOfUnits 0 (1)
<xs:group> nsA:AgreementAndEffectiveDates.model (1) (1)
<xs:group> nsA:TradeAlterationPayment.model (1) (1)
Collapse Derivation Tree: