Definition Type: ComplexType
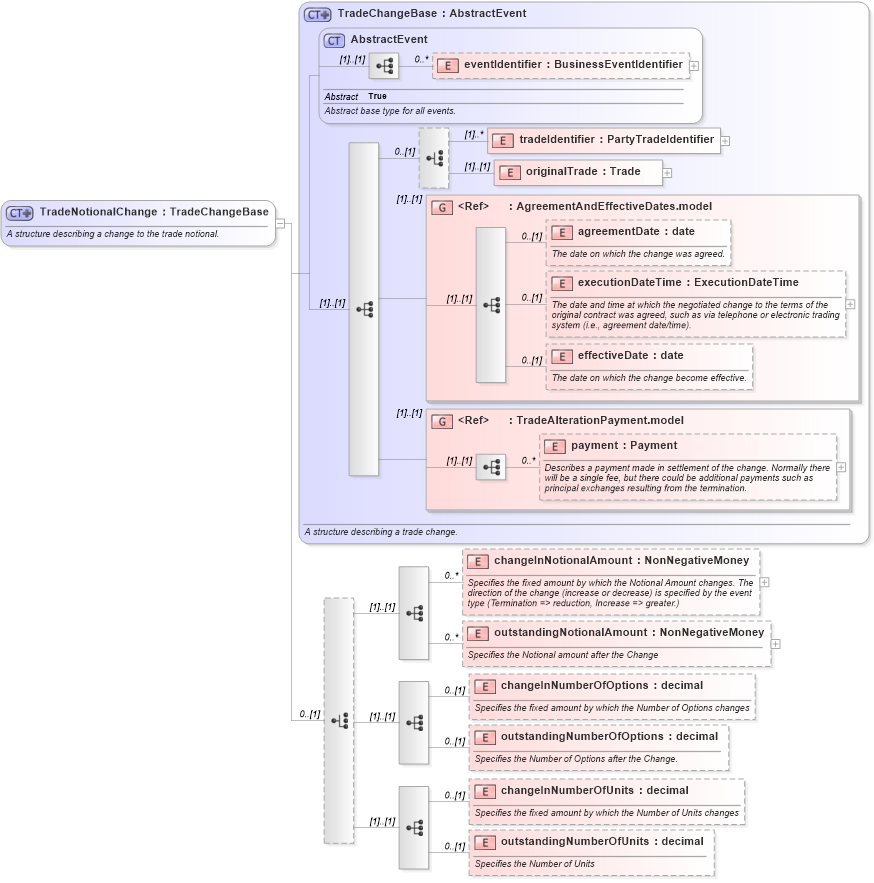
Name: TradeNotionalChange
Namespace: http://www.fpml.org/FpML-5/reporting
Type: nsA:TradeChangeBase
Containing Schema: fpml-business-events-5-4.xsd
Abstract
Documentation:
A structure describing a change to the trade notional.
Collapse XSD Schema Diagram:
Drilldown into outstandingNumberOfUnits in schema fpml-business-events-5-4_xsd Drilldown into changeInNumberOfUnits in schema fpml-business-events-5-4_xsd Drilldown into outstandingNumberOfOptions in schema fpml-business-events-5-4_xsd Drilldown into changeInNumberOfOptions in schema fpml-business-events-5-4_xsd Drilldown into outstandingNotionalAmount in schema fpml-business-events-5-4_xsd Drilldown into changeInNotionalAmount in schema fpml-business-events-5-4_xsd Drilldown into payment in schema fpml-business-events-5-4_xsd Drilldown into TradeAlterationPayment.model in schema fpml-business-events-5-4_xsd Drilldown into effectiveDate in schema fpml-business-events-5-4_xsd Drilldown into executionDateTime in schema fpml-business-events-5-4_xsd Drilldown into agreementDate in schema fpml-business-events-5-4_xsd Drilldown into AgreementAndEffectiveDates.model in schema fpml-business-events-5-4_xsd Drilldown into originalTrade in schema fpml-business-events-5-4_xsd Drilldown into tradeIdentifier in schema fpml-business-events-5-4_xsd Drilldown into eventIdentifier in schema fpml-business-events-5-4_xsd Drilldown into AbstractEvent in schema fpml-business-events-5-4_xsd Drilldown into TradeChangeBase in schema fpml-business-events-5-4_xsdXSD Diagram of TradeNotionalChange in schema fpml-business-events-5-4_xsd (Financial products Markup Language (FpML®))
Collapse XSD Schema Code:
<xsd:complexType name="TradeNotionalChange">
    <xsd:annotation>
        <xsd:documentation>A structure describing a change to the trade notional.</xsd:documentation>
    </xsd:annotation>
    <xsd:complexContent>
        <xsd:extension base="TradeChangeBase">
            <xsd:choice minOccurs="0">
                <xsd:sequence>
                    <xsd:element name="changeInNotionalAmount" type="NonNegativeMoney" maxOccurs="unbounded" minOccurs="0">
                        <xsd:annotation>
                            <xsd:documentation xml:lang="en">Specifies the fixed amount by which the Notional Amount changes. The direction of the change (increase or decrease) is specified by the event type (Termination =&gt; reduction, Increase =&gt; greater.)</xsd:documentation>
                        </xsd:annotation>
                    </xsd:element>
                    <xsd:element name="outstandingNotionalAmount" type="NonNegativeMoney" maxOccurs="unbounded" minOccurs="0">
                        <xsd:annotation>
                            <xsd:documentation xml:lang="en">Specifies the Notional amount after the Change</xsd:documentation>
                        </xsd:annotation>
                    </xsd:element>
                </xsd:sequence>
                <xsd:sequence>
                    <xsd:element name="changeInNumberOfOptions" type="xsd:decimal" minOccurs="0">
                        <xsd:annotation>
                            <xsd:documentation xml:lang="en">Specifies the fixed amount by which the Number of Options changes</xsd:documentation>
                        </xsd:annotation>
                    </xsd:element>
                    <xsd:element name="outstandingNumberOfOptions" type="xsd:decimal" minOccurs="0">
                        <xsd:annotation>
                            <xsd:documentation xml:lang="en">Specifies the Number of Options after the Change.</xsd:documentation>
                        </xsd:annotation>
                    </xsd:element>
                </xsd:sequence>
                <xsd:sequence>
                    <xsd:element name="changeInNumberOfUnits" type="xsd:decimal" minOccurs="0">
                        <xsd:annotation>
                            <xsd:documentation xml:lang="en">Specifies the fixed amount by which the Number of Units changes</xsd:documentation>
                        </xsd:annotation>
                    </xsd:element>
                    <xsd:element name="outstandingNumberOfUnits" type="xsd:decimal" minOccurs="0">
                        <xsd:annotation>
                            <xsd:documentation xml:lang="en">Specifies the Number of Units</xsd:documentation>
                        </xsd:annotation>
                    </xsd:element>
                </xsd:sequence>
            </xsd:choice>
        </xsd:extension>
    </xsd:complexContent>
</xsd:complexType>
Collapse Child Elements:
Name Type Min Occurs Max Occurs
eventIdentifier nsA:eventIdentifier 0 unbounded
tradeIdentifier nsA:tradeIdentifier (1) unbounded
originalTrade nsA:originalTrade (1) (1)
agreementDate nsA:agreementDate 0 (1)
executionDateTime nsA:executionDateTime 0 (1)
effectiveDate nsA:effectiveDate 0 (1)
payment nsA:payment 0 unbounded
changeInNotionalAmount nsA:changeInNotionalAmount 0 unbounded
outstandingNotionalAmount nsA:outstandingNotionalAmount 0 unbounded
changeInNumberOfOptions nsA:changeInNumberOfOptions 0 (1)
outstandingNumberOfOptions nsA:outstandingNumberOfOptions 0 (1)
changeInNumberOfUnits nsA:changeInNumberOfUnits 0 (1)
outstandingNumberOfUnits nsA:outstandingNumberOfUnits 0 (1)
<xs:group> nsA:AgreementAndEffectiveDates.model (1) (1)
<xs:group> nsA:TradeAlterationPayment.model (1) (1)
Collapse Derivation Tree:
Collapse References:
nsA:increase, nsA:termination