Definition Type: ComplexType
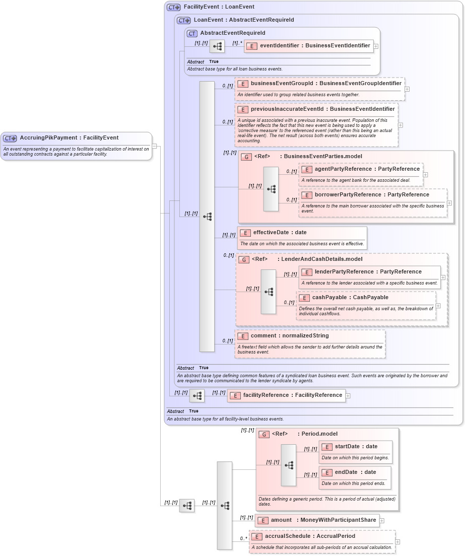
Name: AccruingPikPayment
Namespace: http://www.fpml.org/FpML-5/confirmation
Type: nsA:FacilityEvent
Containing Schema: fpml-loan-5-9.xsd
Abstract
Documentation:
An event representing a payment to facilitate capitalization of interest on all outstanding contracts against a particular facility.
Collapse XSD Schema Diagram:
Drilldown into accrualSchedule in schema fpml-loan-5-9_xsd Drilldown into amount in schema fpml-loan-5-9_xsd Drilldown into endDate in schema fpml-shared-5-9_xsd Drilldown into startDate in schema fpml-shared-5-9_xsd Drilldown into Period.model in schema fpml-shared-5-9_xsd Drilldown into facilityReference in schema fpml-loan-5-9_xsd Drilldown into comment in schema fpml-loan-5-9_xsd Drilldown into cashPayable in schema fpml-loan-5-9_xsd Drilldown into lenderPartyReference in schema fpml-loan-5-9_xsd Drilldown into LenderAndCashDetails.model in schema fpml-loan-5-9_xsd Drilldown into effectiveDate in schema fpml-loan-5-9_xsd Drilldown into borrowerPartyReference in schema fpml-loan-5-9_xsd Drilldown into agentPartyReference in schema fpml-loan-5-9_xsd Drilldown into BusinessEventParties.model in schema fpml-loan-5-9_xsd Drilldown into previousInaccurateEventId in schema fpml-loan-5-9_xsd Drilldown into businessEventGroupId in schema fpml-loan-5-9_xsd Drilldown into eventIdentifier in schema fpml-loan-5-9_xsd Drilldown into AbstractEventRequireId in schema fpml-loan-5-9_xsd Drilldown into LoanEvent in schema fpml-loan-5-9_xsd Drilldown into FacilityEvent in schema fpml-loan-5-9_xsdXSD Diagram of AccruingPikPayment in schema fpml-loan-5-9_xsd (Financial products Markup Language (FpML®))
Collapse XSD Schema Code:
<xsd:complexType name="AccruingPikPayment">
    <xsd:annotation>
        <xsd:documentation xml:lang="en">An event representing a payment to facilitate capitalization of interest on all outstanding contracts against a particular facility.</xsd:documentation>
    </xsd:annotation>
    <xsd:complexContent>
        <xsd:extension base="FacilityEvent">
            <xsd:sequence>
                <xsd:sequence>
                    <xsd:group ref="Period.model">
                        <xsd:annotation>
                            <xsd:documentation xml:lang="en">Dates defining a generic period. This is a period of actual (adjusted) dates.</xsd:documentation>
                        </xsd:annotation>
                    </xsd:group>
                    <xsd:element name="amount" type="MoneyWithParticipantShare" />
                    <xsd:element name="accrualSchedule" type="AccrualPeriod" minOccurs="0" maxOccurs="unbounded">
                        <xsd:annotation>
                            <xsd:documentation xml:lang="en">A schedule that incorporates all sub-periods of an accrual calculation.</xsd:documentation>
                        </xsd:annotation>
                    </xsd:element>
                </xsd:sequence>
            </xsd:sequence>
        </xsd:extension>
    </xsd:complexContent>
</xsd:complexType>
Collapse Child Elements:
Name Type Min Occurs Max Occurs
eventIdentifier nsA:eventIdentifier (1) unbounded
businessEventGroupId nsA:businessEventGroupId 0 (1)
previousInaccurateEventId nsA:previousInaccurateEventId 0 (1)
agentPartyReference nsA:agentPartyReference 0 (1)
borrowerPartyReference nsA:borrowerPartyReference 0 (1)
effectiveDate nsA:effectiveDate (1) (1)
lenderPartyReference nsA:lenderPartyReference (1) (1)
cashPayable nsA:cashPayable 0 (1)
comment nsA:comment 0 (1)
facilityReference nsA:facilityReference (1) (1)
startDate nsA:startDate (1) (1)
endDate nsA:endDate (1) (1)
amount nsA:amount (1) (1)
accrualSchedule nsA:accrualSchedule 0 unbounded
<xs:group> nsA:BusinessEventParties.model (1) (1)
<xs:group> nsA:LenderAndCashDetails.model 0 (1)
<xs:group> nsA:Period.model (1) (1)
Collapse Derivation Tree:
Collapse References:
nsA:accruingPikPayment, nsA:accruingPikPayment